Abstract:Text-to-image (T2I) diffusion models lack an efficient mechanism for early quality assessment, leading to costly trial-and-error in multi-generation scenarios such as prompt iteration, agent-based generation, and flow-grpo. We reveal a strong correlation between early diffusion cross-attention distributions and final image quality. Based on this finding, we introduce Diffusion Probe, a framework that leverages internal cross-attention maps as predictive signals. We design a lightweight predictor that maps statistical properties of early-stage cross-attention extracted from initial denoising steps to the final image's overall quality. This enables accurate forecasting of image quality across diverse evaluation metrics long before full synthesis is complete. We validate Diffusion Probe across a wide range of settings. On multiple T2I models, across early denoising windows, resolutions, and quality metrics, it achieves strong correlation (PCC > 0.7) and high classification performance (AUC-ROC > 0.9). Its reliability translates into practical gains. By enabling early quality-aware decisions in workflows such as prompt optimization, seed selection, and accelerated RL training, the probe supports more targeted sampling and avoids computation on low-potential generations. This reduces computational overhead while improving final output quality.Diffusion Probe is model-agnostic, efficient, and broadly applicable, offering a practical solution for improving T2I generation efficiency through early quality prediction.
Abstract:Despite achieving state-of-the-art generation quality, diffusion models are hindered by the substantial computational burden of their iterative sampling process. While feature caching techniques achieve effective acceleration at higher step counts (e.g., 50 steps), they exhibit critical limitations in the practical low-step regime of 20-30 steps. As the interval between steps increases, polynomial-based extrapolators like TaylorSeer suffer from error accumulation and trajectory drift. Meanwhile, conventional caching strategies often overlook the distinct dynamical properties of different denoising phases. To address these challenges, we propose Trajectory-Consistent Padé approximation, a feature prediction framework grounded in Padé approximation. By modeling feature evolution through rational functions, our approach captures asymptotic and transitional behaviors more accurately than Taylor-based methods. To enable stable and trajectory-consistent sampling under reduced step counts, TC-Padé incorporates (1) adaptive coefficient modulation that leverages historical cached residuals to detect subtle trajectory transitions, and (2) step-aware prediction strategies tailored to the distinct dynamics of early, mid, and late sampling stages. Extensive experiments on DiT-XL/2, FLUX.1-dev, and Wan2.1 across both image and video generation demonstrate the effectiveness of TC-Padé. For instance, TC-Padé achieves 2.88x acceleration on FLUX.1-dev and 1.72x on Wan2.1 while maintaining high quality across FID, CLIP, Aesthetic, and VBench-2.0 metrics, substantially outperforming existing feature caching methods.
Abstract:Large Language Models (LLMs) are increasingly deployed in socially sensitive domains, yet their unpredictable behaviors, ranging from misaligned intent to inconsistent personality, pose significant risks. We introduce SteerEval, a hierarchical benchmark for evaluating LLM controllability across three domains: language features, sentiment, and personality. Each domain is structured into three specification levels: L1 (what to express), L2 (how to express), and L3 (how to instantiate), connecting high-level behavioral intent to concrete textual output. Using SteerEval, we systematically evaluate contemporary steering methods, revealing that control often degrades at finer-grained levels. Our benchmark offers a principled and interpretable framework for safe and controllable LLM behavior, serving as a foundation for future research.
Abstract:Methods for controlling large language models (LLMs), including local weight fine-tuning, LoRA-based adaptation, and activation-based interventions, are often studied in isolation, obscuring their connections and making comparison difficult. In this work, we present a unified view that frames these interventions as dynamic weight updates induced by a control signal, placing them within a single conceptual framework. Building on this view, we propose a unified preference-utility analysis that separates control effects into preference, defined as the tendency toward a target concept, and utility, defined as coherent and task-valid generation, and measures both on a shared log-odds scale using polarity-paired contrastive examples. Across methods, we observe a consistent trade-off between preference and utility: stronger control increases preference while predictably reducing utility. We further explain this behavior through an activation manifold perspective, in which control shifts representations along target-concept directions to enhance preference, while utility declines primarily when interventions push representations off the model's valid-generation manifold. Finally, we introduce a new steering approach SPLIT guided by this analysis that improves preference while better preserving utility. Code is available at https://github.com/zjunlp/EasyEdit/blob/main/examples/SPLIT.md.
Abstract:As large language models (LLMs) are increasingly deployed in real-world applications, safety guardrails are required to go beyond coarse-grained filtering and support fine-grained, interpretable, and adaptable risk assessment. However, existing solutions often rely on rapid classification schemes or post-hoc rules, resulting in limited transparency, inflexible policies, or prohibitive inference costs. To this end, we present YuFeng-XGuard, a reasoning-centric guardrail model family designed to perform multi-dimensional risk perception for LLM interactions. Instead of producing opaque binary judgments, YuFeng-XGuard generates structured risk predictions, including explicit risk categories and configurable confidence scores, accompanied by natural language explanations that expose the underlying reasoning process. This formulation enables safety decisions that are both actionable and interpretable. To balance decision latency and explanatory depth, we adopt a tiered inference paradigm that performs an initial risk decision based on the first decoded token, while preserving ondemand explanatory reasoning when required. In addition, we introduce a dynamic policy mechanism that decouples risk perception from policy enforcement, allowing safety policies to be adjusted without model retraining. Extensive experiments on a diverse set of public safety benchmarks demonstrate that YuFeng-XGuard achieves stateof-the-art performance while maintaining strong efficiency-efficacy trade-offs. We release YuFeng-XGuard as an open model family, including both a full-capacity variant and a lightweight version, to support a wide range of deployment scenarios.




Abstract:Preference learning is critical for aligning large language models (LLMs) with human values, yet its success hinges on high-quality datasets comprising three core components: Preference \textbf{A}nnotations, \textbf{I}nstructions, and \textbf{R}esponse Pairs. Current approaches conflate these components, obscuring their individual impacts and hindering systematic optimization. In this work, we propose \textbf{AIR}, a component-wise analysis framework that systematically isolates and optimizes each component while evaluating their synergistic effects. Through rigorous experimentation, AIR reveals actionable principles: annotation simplicity (point-wise generative scoring), instruction inference stability (variance-based filtering across LLMs), and response pair quality (moderate margins + high absolute scores). When combined, these principles yield +5.3 average gains over baseline method, even with only 14k high-quality pairs. Our work shifts preference dataset design from ad hoc scaling to component-aware optimization, offering a blueprint for efficient, reproducible alignment.
Abstract:The prevalent use of commercial and open-source diffusion models (DMs) for text-to-image generation prompts risk mitigation to prevent undesired behaviors. Existing concept erasing methods in academia are all based on full parameter or specification-based fine-tuning, from which we observe the following issues: 1) Generation alternation towards erosion: Parameter drift during target elimination causes alternations and potential deformations across all generations, even eroding other concepts at varying degrees, which is more evident with multi-concept erased; 2) Transfer inability & deployment inefficiency: Previous model-specific erasure impedes the flexible combination of concepts and the training-free transfer towards other models, resulting in linear cost growth as the deployment scenarios increase. To achieve non-invasive, precise, customizable, and transferable elimination, we ground our erasing framework on one-dimensional adapters to erase multiple concepts from most DMs at once across versatile erasing applications. The concept-SemiPermeable structure is injected as a Membrane (SPM) into any DM to learn targeted erasing, and meantime the alteration and erosion phenomenon is effectively mitigated via a novel Latent Anchoring fine-tuning strategy. Once obtained, SPMs can be flexibly combined and plug-and-play for other DMs without specific re-tuning, enabling timely and efficient adaptation to diverse scenarios. During generation, our Facilitated Transport mechanism dynamically regulates the permeability of each SPM to respond to different input prompts, further minimizing the impact on other concepts. Quantitative and qualitative results across ~40 concepts, 7 DMs and 4 erasing applications have demonstrated the superior erasing of SPM. Our code and pre-tuned SPMs will be available on the project page https://lyumengyao.github.io/projects/spm.




Abstract:Previous works on multi-label image recognition (MLIR) usually use CNNs as a starting point for research. In this paper, we take pure Vision Transformer (ViT) as the research base and make full use of the advantages of Transformer with long-range dependency modeling to circumvent the disadvantages of CNNs limited to local receptive field. However, for multi-label images containing multiple objects from different categories, scales, and spatial relations, it is not optimal to use global information alone. Our goal is to leverage ViT's patch tokens and self-attention mechanism to mine rich instances in multi-label images, named diverse instance discovery (DiD). To this end, we propose a semantic category-aware module and a spatial relationship-aware module, respectively, and then combine the two by a re-constraint strategy to obtain instance-aware attention maps. Finally, we propose a weakly supervised object localization-based approach to extract multi-scale local features, to form a multi-view pipeline. Our method requires only weakly supervised information at the label level, no additional knowledge injection or other strongly supervised information is required. Experiments on three benchmark datasets show that our method significantly outperforms previous works and achieves state-of-the-art results under fair experimental comparisons.




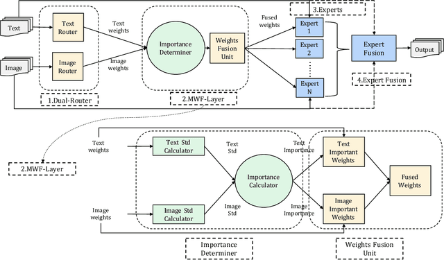
Abstract:In multimodal tasks, we find that the importance of text and image modal information is different for different input cases, and for this motivation, we propose a high-performance and highly general Dual-Router Dynamic Framework (DRDF), consisting of Dual-Router, MWF-Layer, experts and expert fusion unit. The text router and image router in Dual-Router accept text modal information and image modal information, and use MWF-Layer to determine the importance of modal information. Based on the result of the determination, MWF-Layer generates fused weights for the fusion of experts. Experts are model backbones that match the current task. DRDF has high performance and high generality, and we have tested 12 backbones such as Visual BERT on multimodal dataset Hateful memes, unimodal dataset CIFAR10, CIFAR100, and TinyImagenet. Our DRDF outperforms all the baselines. We also verified the components of DRDF in detail by ablations, compared and discussed the reasons and ideas of DRDF design.




Abstract:In fine-grained image recognition (FGIR), the localization and amplification of region attention is an important factor, which has been explored a lot by convolutional neural networks (CNNs) based approaches. The recently developed vision transformer (ViT) has achieved promising results on computer vision tasks. Compared with CNNs, Image sequentialization is a brand new manner. However, ViT is limited in its receptive field size and thus lacks local attention like CNNs due to the fixed size of its patches, and is unable to generate multi-scale features to learn discriminative region attention. To facilitate the learning of discriminative region attention without box/part annotations, we use the strength of the attention weights to measure the importance of the patch tokens corresponding to the raw images. We propose the recurrent attention multi-scale transformer (RAMS-Trans), which uses the transformer's self-attention to recursively learn discriminative region attention in a multi-scale manner. Specifically, at the core of our approach lies the dynamic patch proposal module (DPPM) guided region amplification to complete the integration of multi-scale image patches. The DPPM starts with the full-size image patches and iteratively scales up the region attention to generate new patches from global to local by the intensity of the attention weights generated at each scale as an indicator. Our approach requires only the attention weights that come with ViT itself and can be easily trained end-to-end. Extensive experiments demonstrate that RAMS-Trans performs better than concurrent works, in addition to efficient CNN models, achieving state-of-the-art results on three benchmark datasets.