Alibaba Group
Abstract:Hyperspectral images with high spectral resolution provide new insights into recognizing subtle differences in similar substances. However, object detection in hyperspectral images faces significant challenges in intra- and inter-class similarity due to the spatial differences in hyperspectral inter-bands and unavoidable interferences, e.g., sensor noises and illumination. To alleviate the hyperspectral inter-bands inconsistencies and redundancy, we propose a novel network termed \textbf{S}pectral \textbf{D}iscrepancy and \textbf{C}ross-\textbf{M}odal semantic consistency learning (SDCM), which facilitates the extraction of consistent information across a wide range of hyperspectral bands while utilizing the spectral dimension to pinpoint regions of interest. Specifically, we leverage a semantic consistency learning (SCL) module that utilizes inter-band contextual cues to diminish the heterogeneity of information among bands, yielding highly coherent spectral dimension representations. On the other hand, we incorporate a spectral gated generator (SGG) into the framework that filters out the redundant data inherent in hyperspectral information based on the importance of the bands. Then, we design the spectral discrepancy aware (SDA) module to enrich the semantic representation of high-level information by extracting pixel-level spectral features. Extensive experiments on two hyperspectral datasets demonstrate that our proposed method achieves state-of-the-art performance when compared with other ones.




Abstract:Large language models (LLMs) have demonstrated remarkable capabilities in code generation tasks. However, their effectiveness heavily relies on supervised training with extensive labeled (e.g., question-answering pairs) or unlabeled datasets (e.g., code snippets), which are often expensive and difficult to obtain at scale. To address this limitation, this paper introduces a method IPC, an unsupervised framework that leverages Internal Probing of LLMs for Code generation without any external corpus, even unlabeled code snippets. We introduce the problem space probing, test understanding probing, solution space probing, and knowledge consolidation and reinforcement to probe the internal knowledge and confidence patterns existing in LLMs. Further, IPC identifies reliable code candidates through self-consistency mechanisms and representation-based quality estimation to train UCoder (coder with unsupervised learning). We validate the proposed approach across multiple code benchmarks, demonstrating that unsupervised methods can achieve competitive performance compared to supervised approaches while significantly reducing the dependency on labeled data and computational resources. Analytic experiments reveal that internal model states contain rich signals about code quality and correctness, and that properly harnessing these signals enables effective unsupervised learning for code generation tasks, opening new directions for training code LLMs in resource-constrained scenarios.
Abstract:Modern LLM applications such as deep-research assistants, coding agents, and Retrieval-Augmented Generation (RAG) systems, repeatedly process long prompt histories containing shared document or code chunks, creating significant pressure on the Key Value (KV) cache, which must operate within limited memory while sustaining high throughput and low latency. Prefix caching partially alleviates some of these costs by reusing KV cache for previously processed tokens, but limited by strict prefix matching. Position-independent caching (PIC) enables chunk-level reuse at arbitrary positions, but requires selective recomputation and positional-encoding (PE) adjustments. However, because these operations vary across queries, KV for the same chunk diverges across requests. Moreover, without page alignment, chunk KV layouts diverge in memory, preventing page sharing. These issues result in only modest HBM savings even when many requests reuse the same content. We present MEPIC, a memory-efficient PIC system that enables chunk KV reuse across positions, requests, and batches. MEPIC aligns chunk KV to paged storage, shifts recomputation from token- to block-level so only the first block is request-specific, removes positional encodings via Rotary Position Embedding (RoPE) fusion in the attention kernel, and makes remaining blocks fully shareable. These techniques eliminate most duplicate chunk KV in HBM, reducing usage by up to 2x over state-of-the-art PIC at comparable latency and accuracy, and up to 5x for long prompts, without any model changes.
Abstract:Batteries are critical components in modern energy systems such as electric vehicles and power grid energy storage. Effective battery health management is essential for battery system safety, cost-efficiency, and sustainability. In this paper, we propose Pace, a physics-aware attentive temporal convolutional network for battery health estimation. Pace integrates raw sensor measurements with battery physics features derived from the equivalent circuit model. We develop three battery-specific modules, including dilated temporal blocks for efficient temporal encoding, chunked attention blocks for context modeling, and a dual-head output block for fusing short- and long-term battery degradation patterns. Together, the modules enable Pace to predict battery health accurately and efficiently in various battery usage conditions. In a large public dataset, Pace performs much better than existing models, achieving an average performance improvement of 6.5 and 2.0x compared to two best-performing baseline models. We further demonstrate its practical viability with a real-time edge deployment on a Raspberry Pi. These results establish Pace as a practical and high-performance solution for battery health analytics.




Abstract:Code large language models (Code LLMs) are powerful but costly to train, with scaling laws predicting performance from model size, data, and compute. However, different programming languages (PLs) have varying impacts during pre-training that significantly affect base model performance, leading to inaccurate performance prediction. Besides, existing works focus on language-agnostic settings, neglecting the inherently multilingual nature of modern software development. Therefore, it is first necessary to investigate the scaling laws of different PLs, and then consider their mutual influences to arrive at the final multilingual scaling law. In this paper, we present the first systematic exploration of scaling laws for multilingual code pre-training, conducting over 1000+ experiments (Equivalent to 336,000+ H800 hours) across multiple PLs, model sizes (0.2B to 14B parameters), and dataset sizes (1T tokens). We establish comprehensive scaling laws for code LLMs across multiple PLs, revealing that interpreted languages (e.g., Python) benefit more from increased model size and data than compiled languages (e.g., Rust). The study demonstrates that multilingual pre-training provides synergistic benefits, particularly between syntactically similar PLs. Further, the pre-training strategy of the parallel pairing (concatenating code snippets with their translations) significantly enhances cross-lingual abilities with favorable scaling properties. Finally, a proportion-dependent multilingual scaling law is proposed to optimally allocate training tokens by prioritizing high-utility PLs (e.g., Python), balancing high-synergy pairs (e.g., JavaScript-TypeScript), and reducing allocation to fast-saturating languages (Rust), achieving superior average performance across all PLs compared to uniform distribution under the same compute budget.
Abstract:High-Level Synthesis (HLS) tools are widely adopted in FPGA-based domain-specific accelerator design. However, existing tools rely on fixed optimization strategies inherited from software compilations, limiting their effectiveness. Tailoring optimization strategies to specific designs requires deep semantic understanding, accurate hardware metric estimation, and advanced search algorithms -- capabilities that current approaches lack. We propose DAPO, a design structure-aware pass ordering framework that extracts program semantics from control and data flow graphs, employs contrastive learning to generate rich embeddings, and leverages an analytical model for accurate hardware metric estimation. These components jointly guide a reinforcement learning agent to discover design-specific optimization strategies. Evaluations on classic HLS designs demonstrate that our end-to-end flow delivers a 2.36 speedup over Vitis HLS on average.
Abstract:Background: While intravascular imaging, particularly optical coherence tomography (OCT), improves percutaneous coronary intervention (PCI) outcomes, its interpretation is operator-dependent. General-purpose artificial intelligence (AI) shows promise but lacks domain-specific reliability. We evaluated the performance of CA-GPT, a novel large model deployed on an AI-OCT system, against that of the general-purpose ChatGPT-5 and junior physicians for OCT-guided PCI planning and assessment. Methods: In this single-center analysis of 96 patients who underwent OCT-guided PCI, the procedural decisions generated by the CA-GPT, ChatGPT-5, and junior physicians were compared with an expert-derived procedural record. Agreement was assessed using ten pre-specified metrics across pre-PCI and post-PCI phases. Results: For pre-PCI planning, CA-GPT demonstrated significantly higher median agreement scores (5[IQR 3.75-5]) compared to both ChatGPT-5 (3[2-4], P<0.001) and junior physicians (4[3-4], P<0.001). CA-GPT significantly outperformed ChatGPT-5 across all individual pre-PCI metrics and showed superior performance to junior physicians in stent diameter (90.3% vs. 72.2%, P<0.05) and length selection (80.6% vs. 52.8%, P<0.01). In post-PCI assessment, CA-GPT maintained excellent overall agreement (5[4.75-5]), significantly higher than both ChatGPT-5 (4[4-5], P<0.001) and junior physicians (5[4-5], P<0.05). Subgroup analysis confirmed CA-GPT's robust performance advantage in complex scenarios. Conclusion: The CA-GPT-based AI-OCT system achieved superior decision-making agreement versus a general-purpose large language model and junior physicians across both PCI planning and assessment phases. This approach provides a standardized and reliable method for intravascular imaging interpretation, demonstrating significant potential to augment operator expertise and optimize OCT-guided PCI.




Abstract:The rapid growth of Web3.0 is transforming the Internet from a centralized structure to decentralized, which empowers users with unprecedented self-sovereignty over their own data. However, in the context of decentralized data access within Web3.0, it is imperative to cope with efficiency concerns caused by the replication of redundant data, as well as security vulnerabilities caused by data inconsistency. To address these challenges, we develop a Trustworthy Decentralized Cooperative Caching (TDC-Cache) framework for Web3.0 to ensure efficient caching and enhance system resilience against adversarial threats. This framework features a two-layer architecture, wherein the Decentralized Oracle Network (DON) layer serves as a trusted intermediary platform for decentralized caching, bridging the contents from decentralized storage and the content requests from users. In light of the complexity of Web3.0 network topologies and data flows, we propose a Deep Reinforcement Learning-Based Decentralized Caching (DRL-DC) for TDC-Cache to dynamically optimize caching strategies of distributed oracles. Furthermore, we develop a Proof of Cooperative Learning (PoCL) consensus to maintain the consistency of decentralized caching decisions within DON. Experimental results show that, compared with existing approaches, the proposed framework reduces average access latency by 20%, increases the cache hit rate by at most 18%, and improves the average success consensus rate by 10%. Overall, this paper serves as a first foray into the investigation of decentralized caching framework and strategy for Web3.0.




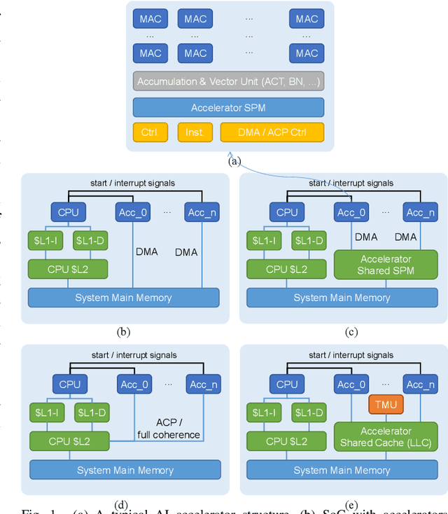
Abstract:The rapid adoption of large language models (LLMs) is pushing AI accelerators toward increasingly powerful and specialized designs. Instead of further complicating software development with deeply hierarchical scratchpad memories (SPMs) and their asynchronous management, we investigate the opposite point of the design spectrum: a multi-core AI accelerator equipped with a shared system-level cache and application-aware management policies, which keeps the programming effort modest. Our approach exploits dataflow information available in the software stack to guide cache replacement (including dead-block prediction), in concert with bypass decisions and mechanisms that alleviate cache thrashing. We assess the proposal using a cycle-accurate simulator and observe substantial performance gains (up to 1.80x speedup) compared with conventional cache architectures. In addition, we build and validate an analytical model that takes into account the actual overlapping behaviors to extend the measurement results of our policies to real-world larger-scale workloads. Experiment results show that when functioning together, our bypassing and thrashing mitigation strategies can handle scenarios both with and without inter-core data sharing and achieve remarkable speedups. Finally, we implement the design in RTL and the area of our design is $\mathbf{0.064mm^2}$ with 15nm process, which can run at 2 GHz clock frequency. Our findings explore the potential of the shared cache design to assist the development of future AI accelerator systems.
Abstract:Mixture-of-Experts (MoE) models scale LLM capacity efficiently, but deployment on consumer GPUs is limited by the large memory footprint of inactive experts. Static post-training quantization reduces storage costs but cannot adapt to shifting activation patterns, causing accuracy loss under aggressive compression. So we present DynaExq, a runtime system that treats expert precision as a first-class, dynamically managed resource. DynaExq combines (1) a hotness-aware precision controller that continuously aligns expert bit-widths with long-term activation statistics, (2) a fully asynchronous precision-switching pipeline that overlaps promotion and demotion with MoE computation, and (3) a fragmentation-free memory pooling mechanism that supports hybrid-precision experts with deterministic allocation. Together, these components enable stable, non-blocking precision transitions under strict HBM budgets. Across Qwen3-30B and Qwen3-80B MoE models and six representative benchmarks, DynaExq deploys large LLMs on single RTX 5090 and A6000 GPUs and improves accuracy by up to 4.03 points over static low-precision baselines. The results show that adaptive, workload-aware quantization is an effective strategy for memory-constrained MoE serving.