Abstract:Agent Skills are structured packages of procedural knowledge that augment LLM agents at inference time. Despite rapid adoption, there is no standard way to measure whether they actually help. We present SkillsBench, a benchmark of 86 tasks across 11 domains paired with curated Skills and deterministic verifiers. Each task is evaluated under three conditions: no Skills, curated Skills, and self-generated Skills. We test 7 agent-model configurations over 7,308 trajectories. Curated Skills raise average pass rate by 16.2 percentage points(pp), but effects vary widely by domain (+4.5pp for Software Engineering to +51.9pp for Healthcare) and 16 of 84 tasks show negative deltas. Self-generated Skills provide no benefit on average, showing that models cannot reliably author the procedural knowledge they benefit from consuming. Focused Skills with 2--3 modules outperform comprehensive documentation, and smaller models with Skills can match larger models without them.
Abstract:A fundamental challenge in autonomous driving is the integration of high-level, semantic reasoning for long-tail events with low-level, reactive control for robust driving. While large vision-language models (VLMs) trained on web-scale data offer powerful common-sense reasoning, they lack the grounded experience necessary for safe vehicle control. We posit that an effective autonomous agent should leverage the world knowledge of VLMs to guide a steerable driving policy toward robust control in driving scenarios. To this end, we propose SteerVLA, which leverages the reasoning capabilities of VLMs to produce fine-grained language instructions that steer a vision-language-action (VLA) driving policy. Key to our method is this rich language interface between the high-level VLM and low-level VLA, which allows the high-level policy to more effectively ground its reasoning in the control outputs of the low-level policy. To provide fine-grained language supervision aligned with vehicle control, we leverage a VLM to augment existing driving data with detailed language annotations, which we find to be essential for effective reasoning and steerability. We evaluate SteerVLA on a challenging closed-loop benchmark, where it outperforms state-of-the-art methods by 4.77 points in overall driving score and by 8.04 points on a long-tail subset. The project website is available at: https://steervla.github.io/.
Abstract:The placement of normalization layers, specifically Pre-Norm and Post-Norm, remains an open question in Transformer architecture design. In this work, we rethink these approaches through the lens of manifold optimization, interpreting the outputs of the Feed-Forward Network (FFN) and attention layers as update directions in optimization. Building on this perspective, we introduce GeoNorm, a novel method that replaces standard normalization with geodesic updates on the manifold. Furthermore, analogous to learning rate schedules, we propose a layer-wise update decay for the FFN and attention components. Comprehensive experiments demonstrate that GeoNorm consistently outperforms existing normalization methods in Transformer models. Crucially, GeoNorm can be seamlessly integrated into standard Transformer architectures, achieving performance improvements with negligible additional computational cost.




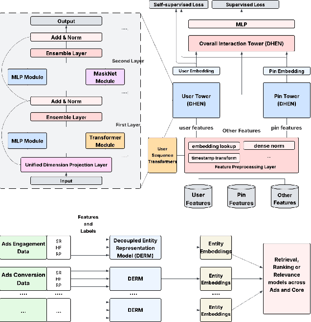
Abstract:In this paper, we introduce a novel framework following an upstream-downstream paradigm to construct user and item (Pin) embeddings from diverse data sources, which are essential for Pinterest to deliver personalized Pins and ads effectively. Our upstream models are trained on extensive data sources featuring varied signals, utilizing complex architectures to capture intricate relationships between users and Pins on Pinterest. To ensure scalability of the upstream models, entity embeddings are learned, and regularly refreshed, rather than real-time computation, allowing for asynchronous interaction between the upstream and downstream models. These embeddings are then integrated as input features in numerous downstream tasks, including ad retrieval and ranking models for CTR and CVR predictions. We demonstrate that our framework achieves notable performance improvements in both offline and online settings across various downstream tasks. This framework has been deployed in Pinterest's production ad ranking systems, resulting in significant gains in online metrics.
Abstract:Off-policy evaluation (OPE) methods aim to estimate the value of a new reinforcement learning (RL) policy prior to deployment. Recent advances have shown that leveraging auxiliary datasets, such as those synthesized by generative models, can improve the accuracy of these value estimates. Unfortunately, such auxiliary datasets may also be biased, and existing methods for using data augmentation for OPE in RL lack principled uncertainty quantification. In high stakes settings like healthcare, reliable uncertainty estimates are important for comparing policy value estimates. In this work, we propose two approaches to construct valid confidence intervals for OPE when using data augmentation. The first provides a confidence interval over the policy performance conditioned on a particular initial state $V^{\pi}(s_0)$-- such intervals are particularly important for human-centered applications. To do so we introduce a new conformal prediction method for high dimensional state MDPs. Second, we consider the more common task of estimating the average policy performance over many initial states; to do so we draw on ideas from doubly robust estimation and prediction powered inference. Across simulators spanning robotics, healthcare and inventory management, and a real healthcare dataset from MIMIC-IV, we find that our methods can use augmented data and still consistently produce intervals that cover the ground truth values, unlike previously proposed methods.
Abstract:The attention mechanism is a core component of the Transformer architecture. Various methods have been developed to compute attention scores, including multi-head attention (MHA), multi-query attention, group-query attention and so on. We further analyze the MHA and observe that its performance improves as the number of attention heads increases, provided the hidden size per head remains sufficiently large. Therefore, increasing both the head count and hidden size per head with minimal parameter overhead can lead to significant performance gains at a low cost. Motivated by this insight, we introduce Simulated Attention Score (SAS), which maintains a compact model size while simulating a larger number of attention heads and hidden feature dimension per head. This is achieved by projecting a low-dimensional head representation into a higher-dimensional space, effectively increasing attention capacity without increasing parameter count. Beyond the head representations, we further extend the simulation approach to feature dimension of the key and query embeddings, enhancing expressiveness by mimicking the behavior of a larger model while preserving the original model size. To control the parameter cost, we also propose Parameter-Efficient Attention Aggregation (PEAA). Comprehensive experiments on a variety of datasets and tasks demonstrate the effectiveness of the proposed SAS method, achieving significant improvements over different attention variants.




Abstract:Recent advances in language modeling have demonstrated the effectiveness of State Space Models (SSMs) for efficient sequence modeling. While hybrid architectures such as Samba and the decoder-decoder architecture, YOCO, have shown promising performance gains over Transformers, prior works have not investigated the efficiency potential of representation sharing between SSM layers. In this paper, we introduce the Gated Memory Unit (GMU), a simple yet effective mechanism for efficient memory sharing across layers. We apply it to create SambaY, a decoder-hybrid-decoder architecture that incorporates GMUs in the cross-decoder to share memory readout states from a Samba-based self-decoder. SambaY significantly enhances decoding efficiency, preserves linear pre-filling time complexity, and boosts long-context performance, all while eliminating the need for explicit positional encoding. Through extensive scaling experiments, we demonstrate that our model exhibits a significantly lower irreducible loss compared to a strong YOCO baseline, indicating superior performance scalability under large-scale compute regimes. Our largest model enhanced with Differential Attention, Phi4-mini-Flash-Reasoning, achieves significantly better performance than Phi4-mini-Reasoning on reasoning tasks such as Math500, AIME24/25, and GPQA Diamond without any reinforcement learning, while delivering up to 10x higher decoding throughput on 2K-length prompts with 32K generation length under the vLLM inference framework. We release our training codebase on open-source data at https://github.com/microsoft/ArchScale.




Abstract:With the widespread adoption of large language models (LLMs) in practical applications, selecting an appropriate model requires balancing not only performance but also operational cost. The emergence of reasoning-capable models has further widened the cost gap between "thinking" (high reasoning) and "non-thinking" (fast, low-cost) modes. In this work, we reveal that approximately 58% of medical questions can be accurately answered by the non-thinking mode alone, without requiring the high-cost reasoning process. This highlights a clear dichotomy in problem complexity and suggests that dynamically routing queries to the appropriate mode based on complexity could optimize accuracy, cost-efficiency, and overall user experience. Based on this, we further propose SynapseRoute, a machine learning-based dynamic routing framework that intelligently assigns input queries to either thinking or non-thinking modes. Experimental results on several medical datasets demonstrate that SynapseRoute not only improves overall accuracy (0.8390 vs. 0.8272) compared to the thinking mode alone but also reduces inference time by 36.8% and token consumption by 39.66%. Importantly, qualitative analysis indicates that over-reasoning on simpler queries can lead to unnecessary delays and even decreased accuracy, a pitfall avoided by our adaptive routing. Finally, this work further introduces the Accuracy-Inference-Token (AIT) index to comprehensively evaluate the trade-offs among accuracy, latency, and token cost.




Abstract:We present Sequential Policy Optimization for Simultaneous Machine Translation (SeqPO-SiMT), a new policy optimization framework that defines the simultaneous machine translation (SiMT) task as a sequential decision making problem, incorporating a tailored reward to enhance translation quality while reducing latency. In contrast to popular Reinforcement Learning from Human Feedback (RLHF) methods, such as PPO and DPO, which are typically applied in single-step tasks, SeqPO-SiMT effectively tackles the multi-step SiMT task. This intuitive framework allows the SiMT LLMs to simulate and refine the SiMT process using a tailored reward. We conduct experiments on six datasets from diverse domains for En to Zh and Zh to En SiMT tasks, demonstrating that SeqPO-SiMT consistently achieves significantly higher translation quality with lower latency. In particular, SeqPO-SiMT outperforms the supervised fine-tuning (SFT) model by 1.13 points in COMET, while reducing the Average Lagging by 6.17 in the NEWSTEST2021 En to Zh dataset. While SiMT operates with far less context than offline translation, the SiMT results of SeqPO-SiMT on 7B LLM surprisingly rival the offline translation of high-performing LLMs, including Qwen-2.5-7B-Instruct and LLaMA-3-8B-Instruct.




Abstract:Achieving generalizable and precise robotic manipulation across diverse environments remains a critical challenge, largely due to limitations in spatial perception. While prior imitation-learning approaches have made progress, their reliance on raw RGB inputs and handcrafted features often leads to overfitting and poor 3D reasoning under varied lighting, occlusion, and object conditions. In this paper, we propose a unified framework that couples robust multimodal perception with reliable grasp prediction. Our architecture fuses domain-randomized augmentation, monocular depth estimation, and a depth-aware 6-DoF Grasp Prompt into a single spatial representation for downstream action planning. Conditioned on this encoding and a high-level task prompt, our diffusion-based policy yields precise action sequences, achieving up to 40% improvement in grasp success and 45% higher task success rates under environmental variation. These results demonstrate that spatially grounded perception, paired with diffusion-based imitation learning, offers a scalable and robust solution for general-purpose robotic grasping.