Abstract:Conventional operating system scheduling algorithms are largely content-ignorant, making decisions based on factors such as latency or fairness without considering the actual intents or semantics of processes. Consequently, these algorithms often do not prioritize tasks that require urgent attention or carry higher importance, such as in emergency management scenarios. However, recent advances in language models enable semantic analysis of processes, allowing for more intelligent and context-aware scheduling decisions. In this paper, we introduce the concept of semantic scheduling in scheduling of requests from large language models (LLM), where the semantics of the process guide the scheduling priorities. We present a novel scheduling algorithm with optimal time complexity, designed to minimize the overall waiting time in LLM-based prompt scheduling. To illustrate its effectiveness, we present a medical emergency management application, underscoring the potential benefits of semantic scheduling for critical, time-sensitive tasks. The code and data are available at https://github.com/Wenyueh/latency_optimization_with_priority_constraints.
Abstract:We present AIOS 1.0, a novel platform designed to advance computer-use agent (CUA) capabilities through environmental contextualization. While existing approaches primarily focus on building more powerful agent frameworks or enhancing agent models, we identify a fundamental limitation: the semantic disconnect between how language models understand the world and how computer interfaces are structured. AIOS 1.0 addresses this challenge by transforming computers into contextual environments that language models can natively comprehend, implementing a Model Context Protocol (MCP) server architecture to abstract computer states and actions. This approach effectively decouples interface complexity from decision complexity, enabling agents to reason more effectively about computing environments. To demonstrate our platform's effectiveness, we introduce LiteCUA, a lightweight computer-use agent built on AIOS 1.0 that achieves a 14.66% success rate on the OSWorld benchmark, outperforming several specialized agent frameworks despite its simple architecture. Our results suggest that contextualizing computer environments for language models represents a promising direction for developing more capable computer-use agents and advancing toward AI that can interact with digital systems. The source code of LiteCUA is available at https://github.com/agiresearch/LiteCUA, and it is also integrated into the AIOS main branch as part of AIOS at https://github.com/agiresearch/AIOS.
Abstract:Autonomous LLM-based agents have emerged as a powerful paradigm for complex task execution, yet the field lacks standardized tools for development, deployment, distribution and discovery of agents. We present Cerebrum, an Agent SDK for AIOS that addresses this gap through three key components: (1) a comprehensive SDK featuring a modular four-layer architecture for agent development, encompassing LLM, memory, storage, and tool management; (2) a community-driven Agent Hub for sharing and discovering agents, complete with version control and dependency management; (3) an interactive web interface for testing and evaluating agents. The platform's effectiveness is demonstrated through implementations of various agent architectures, including Chain of Thought (CoT), ReAct, and tool-use agents. Cerebrum advances the field by providing a unified framework that standardizes agent development while maintaining flexibility for researchers and developers to innovate and distribute their agents. The live website is at https://app.aios.foundation, the code is at https://github.com/agiresearch/Cerebrum, and video is at https://app.aios.foundation/video-demo.
Abstract:As large language models (LLMs) are increasingly deployed as service endpoints in systems, the surge in query volume creates significant scheduling challenges. Existing scheduling frameworks mainly target at latency optimization while neglecting the capability of LLMs to serve different level of queries, which could lead to computational resource waste. This paper addresses this challenge by proposing a capability-cost coordinated scheduling framework, ECCOS, for multi-LLM serving, which explicitly constrains response quality and workload to optimize LLM inference cost. Specifically, it introduces the two-stage scheduling by designing a multi-objective predictor and a constrained optimizer. The predictor estimates both model capabilities and computational costs through training-based and retrieval-based approaches, while the optimizer determines cost-optimal assignments under quality and workload constraints. It also introduces QAServe, a dataset collected for sample-wise response quality and costs by zero-shot prompting different LLMs on knowledge QA and mathematical reasoning. Extensive experiments demonstrate that ECCOS improves success rates by 6.30% while reducing costs by 10.15% compared to existing methods, consuming less than 0.5% of LLM response time. The code is available at: https://github.com/agiresearch/ECCOS.
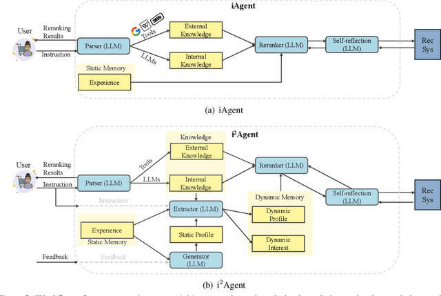
Abstract:Traditional recommender systems usually take the user-platform paradigm, where users are directly exposed under the control of the platform's recommendation algorithms. However, the defect of recommendation algorithms may put users in very vulnerable positions under this paradigm. First, many sophisticated models are often designed with commercial objectives in mind, focusing on the platform's benefits, which may hinder their ability to protect and capture users' true interests. Second, these models are typically optimized using data from all users, which may overlook individual user's preferences. Due to these shortcomings, users may experience several disadvantages under the traditional user-platform direct exposure paradigm, such as lack of control over the recommender system, potential manipulation by the platform, echo chamber effects, or lack of personalization for less active users due to the dominance of active users during collaborative learning. Therefore, there is an urgent need to develop a new paradigm to protect user interests and alleviate these issues. Recently, some researchers have introduced LLM agents to simulate user behaviors, these approaches primarily aim to optimize platform-side performance, leaving core issues in recommender systems unresolved. To address these limitations, we propose a new user-agent-platform paradigm, where agent serves as the protective shield between user and recommender system that enables indirect exposure. To this end, we first construct four recommendation datasets, denoted as $\dataset$, along with user instructions for each record.
Abstract:While large language model (LLM) agents can effectively use external tools for complex real-world tasks, they require memory systems to leverage historical experiences. Current memory systems enable basic storage and retrieval but lack sophisticated memory organization, despite recent attempts to incorporate graph databases. Moreover, these systems' fixed operations and structures limit their adaptability across diverse tasks. To address this limitation, this paper proposes a novel agentic memory system for LLM agents that can dynamically organize memories in an agentic way. Following the basic principles of the Zettelkasten method, we designed our memory system to create interconnected knowledge networks through dynamic indexing and linking. When a new memory is added, we generate a comprehensive note containing multiple structured attributes, including contextual descriptions, keywords, and tags. The system then analyzes historical memories to identify relevant connections, establishing links where meaningful similarities exist. Additionally, this process enables memory evolution - as new memories are integrated, they can trigger updates to the contextual representations and attributes of existing historical memories, allowing the memory network to continuously refine its understanding. Our approach combines the structured organization principles of Zettelkasten with the flexibility of agent-driven decision making, allowing for more adaptive and context-aware memory management. Empirical experiments on six foundation models show superior improvement against existing SOTA baselines. The source code is available at https://github.com/WujiangXu/AgenticMemory.
Abstract:Large language models (LLMs) have achieved remarkable success in contextual knowledge understanding. In this paper, we show that these concentrated massive values consistently emerge in specific regions of attention queries (Q) and keys (K) while not having such patterns in values (V) in various modern transformer-based LLMs (Q, K, and V mean the representations output by the query, key, and value layers respectively). Through extensive experiments, we further demonstrate that these massive values play a critical role in interpreting contextual knowledge (knowledge obtained from the current context window) rather than in retrieving parametric knowledge stored within the model's parameters. Our further investigation of quantization strategies reveals that ignoring these massive values leads to a pronounced drop in performance on tasks requiring rich contextual understanding, aligning with our analysis. Finally, we trace the emergence of concentrated massive values and find that such concentration is caused by Rotary Positional Encoding (RoPE), which has appeared since the first layers. These findings shed new light on how Q and K operate in LLMs and offer practical insights for model design and optimization. The Code is Available at https://github.com/MingyuJ666/Rope_with_LLM.




Abstract:Although LLM-based agents, powered by Large Language Models (LLMs), can use external tools and memory mechanisms to solve complex real-world tasks, they may also introduce critical security vulnerabilities. However, the existing literature does not comprehensively evaluate attacks and defenses against LLM-based agents. To address this, we introduce Agent Security Bench (ASB), a comprehensive framework designed to formalize, benchmark, and evaluate the attacks and defenses of LLM-based agents, including 10 scenarios (e.g., e-commerce, autonomous driving, finance), 10 agents targeting the scenarios, over 400 tools, 23 different types of attack/defense methods, and 8 evaluation metrics. Based on ASB, we benchmark 10 prompt injection attacks, a memory poisoning attack, a novel Plan-of-Thought backdoor attack, a mixed attack, and 10 corresponding defenses across 13 LLM backbones with nearly 90,000 testing cases in total. Our benchmark results reveal critical vulnerabilities in different stages of agent operation, including system prompt, user prompt handling, tool usage, and memory retrieval, with the highest average attack success rate of 84.30\%, but limited effectiveness shown in current defenses, unveiling important works to be done in terms of agent security for the community. Our code can be found at https://github.com/agiresearch/ASB.




Abstract:Since their inception, programming languages have trended towards greater readability and lower barriers for programmers. Following this trend, natural language can be a promising type of programming language that provides great flexibility and usability and helps towards the democracy of programming. However, the inherent vagueness, ambiguity, and verbosity of natural language pose significant challenges in developing an interpreter that can accurately understand the programming logic and execute instructions written in natural language. Fortunately, recent advancements in Large Language Models (LLMs) have demonstrated remarkable proficiency in interpreting complex natural language. Inspired by this, we develop a novel system for Code Representation and Execution (CoRE), which employs LLM as interpreter to interpret and execute natural language instructions. The proposed system unifies natural language programming, pseudo-code programming, and flow programming under the same representation for constructing language agents, while LLM serves as the interpreter to interpret and execute the agent programs. In this paper, we begin with defining the programming syntax that structures natural language instructions logically. During the execution, we incorporate external memory to minimize redundancy. Furthermore, we equip the designed interpreter with the capability to invoke external tools, compensating for the limitations of LLM in specialized domains or when accessing real-time information. This work is open-source at https://github.com/agiresearch/CoRE.
Abstract:This paper studies the phenomenon that different concepts are learned in different layers of large language models, i.e. more difficult concepts are fully acquired with deeper layers. We define the difficulty of concepts by the level of abstraction, and here it is crudely categorized by factual, emotional, and inferential. Each category contains a spectrum of tasks, arranged from simple to complex. For example, within the factual dimension, tasks range from lie detection to categorizing mathematical problems. We employ a probing technique to extract representations from different layers of the model and apply these to classification tasks. Our findings reveal that models tend to efficiently classify simpler tasks, indicating that these concepts are learned in shallower layers. Conversely, more complex tasks may only be discernible at deeper layers, if at all. This paper explores the implications of these findings for our understanding of model learning processes and internal representations. Our implementation is available at \url{https://github.com/Luckfort/CD}.