



Abstract:Machine learning (ML) research has generally focused on models, while the most prominent datasets have been employed for everyday ML tasks without regard for the breadth, difficulty, and faithfulness of these datasets to the underlying problem. Neglecting the fundamental importance of datasets has caused major problems involving data cascades in real-world applications and saturation of dataset-driven criteria for model quality, hindering research growth. To solve this problem, we present DataPerf, a benchmark package for evaluating ML datasets and dataset-working algorithms. We intend it to enable the "data ratchet," in which training sets will aid in evaluating test sets on the same problems, and vice versa. Such a feedback-driven strategy will generate a virtuous loop that will accelerate development of data-centric AI. The MLCommons Association will maintain DataPerf.




Abstract:The People's Speech is a free-to-download 30,000-hour and growing supervised conversational English speech recognition dataset licensed for academic and commercial usage under CC-BY-SA (with a CC-BY subset). The data is collected via searching the Internet for appropriately licensed audio data with existing transcriptions. We describe our data collection methodology and release our data collection system under the Apache 2.0 license. We show that a model trained on this dataset achieves a 9.98% word error rate on Librispeech's test-clean test set.Finally, we discuss the legal and ethical issues surrounding the creation of a sizable machine learning corpora and plans for continued maintenance of the project under MLCommons's sponsorship.




Abstract:Data engineering is one of the fastest-growing fields within machine learning (ML). As ML becomes more common, the appetite for data grows more ravenous. But ML requires more data than individual teams of data engineers can readily produce, which presents a severe challenge to ML deployment at scale. Much like the software-engineering revolution, where mass adoption of open-source software replaced the closed, in-house development model for infrastructure code, there is a growing need to enable rapid development and open contribution to massive machine learning data sets. This article shows that open-source data sets are the rocket fuel for research and innovation at even some of the largest AI organizations. Our analysis of nearly 2000 research publications from Facebook, Google and Microsoft over the past five years shows the widespread use and adoption of open data sets. Open data sets that are easily accessible to the public are vital to accelerating ML innovation for everyone. But such open resources are scarce in the wild. So, what if we are able to accelerate data-set creation via automatic data set generation tools?




Abstract:Machine-learning (ML) hardware and software system demand is burgeoning. Driven by ML applications, the number of different ML inference systems has exploded. Over 100 organizations are building ML inference chips, and the systems that incorporate existing models span at least three orders of magnitude in power consumption and four orders of magnitude in performance; they range from embedded devices to data-center solutions. Fueling the hardware are a dozen or more software frameworks and libraries. The myriad combinations of ML hardware and ML software make assessing ML-system performance in an architecture-neutral, representative, and reproducible manner challenging. There is a clear need for industry-wide standard ML benchmarking and evaluation criteria. MLPerf Inference answers that call. Driven by more than 30 organizations as well as more than 200 ML engineers and practitioners, MLPerf implements a set of rules and practices to ensure comparability across systems with wildly differing architectures. In this paper, we present the method and design principles of the initial MLPerf Inference release. The first call for submissions garnered more than 600 inference-performance measurements from 14 organizations, representing over 30 systems that show a range of capabilities.




Abstract:Machine learning is experiencing an explosion of software and hardware solutions, and needs industry-standard performance benchmarks to drive design and enable competitive evaluation. However, machine learning training presents a number of unique challenges to benchmarking that do not exist in other domains: (1) some optimizations that improve training throughput actually increase time to solution, (2) training is stochastic and time to solution has high variance, and (3) the software and hardware systems are so diverse that they cannot be fairly benchmarked with the same binary, code, or even hyperparameters. We present MLPerf, a machine learning benchmark that overcomes these challenges. We quantitatively evaluate the efficacy of MLPerf in driving community progress on performance and scalability across two rounds of results from multiple vendors.




Abstract:Deep learning (DL) research yields accuracy and product improvements from both model architecture changes and scale: larger data sets and models, and more computation. For hardware design, it is difficult to predict DL model changes. However, recent prior work shows that as dataset sizes grow, DL model accuracy and model size grow predictably. This paper leverages the prior work to project the dataset and model size growth required to advance DL accuracy beyond human-level, to frontier targets defined by machine learning experts. Datasets will need to grow $33$--$971 \times$, while models will need to grow $6.6$--$456\times$ to achieve target accuracies. We further characterize and project the computational requirements to train these applications at scale. Our characterization reveals an important segmentation of DL training challenges for recurrent neural networks (RNNs) that contrasts with prior studies of deep convolutional networks. RNNs will have comparatively moderate operational intensities and very large memory footprint requirements. In contrast to emerging accelerator designs, large-scale RNN training characteristics suggest designs with significantly larger memory capacity and on-chip caches.




Abstract:In this paper, we propose Efficient Progressive Neural Architecture Search (EPNAS), a neural architecture search (NAS) that efficiently handles large search space through a novel progressive search policy with performance prediction based on REINFORCE~\cite{Williams.1992.PG}. EPNAS is designed to search target networks in parallel, which is more scalable on parallel systems such as GPU/TPU clusters. More importantly, EPNAS can be generalized to architecture search with multiple resource constraints, \eg, model size, compute complexity or intensity, which is crucial for deployment in widespread platforms such as mobile and cloud. We compare EPNAS against other state-of-the-art (SoTA) network architectures (\eg, MobileNetV2~\cite{mobilenetv2}) and efficient NAS algorithms (\eg, ENAS~\cite{pham2018efficient}, and PNAS~\cite{Liu2017b}) on image recognition tasks using CIFAR10 and ImageNet. On both datasets, EPNAS is superior \wrt architecture searching speed and recognition accuracy.




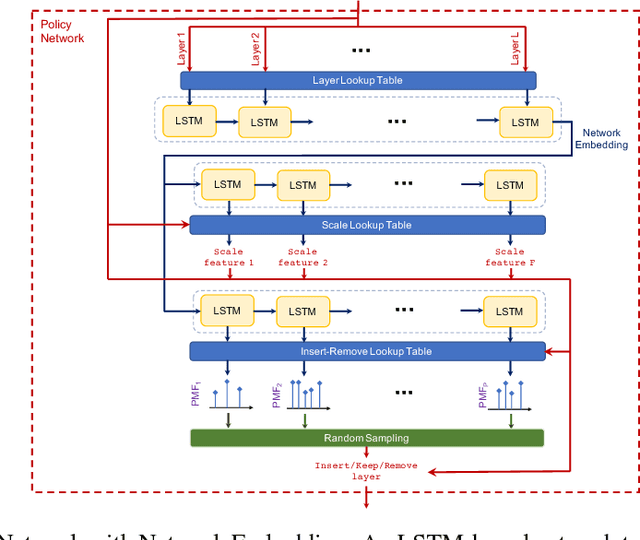
Abstract:Neural Architecture Search (NAS) is a laborious process. Prior work on automated NAS targets mainly on improving accuracy, but lacks consideration of computational resource use. We propose the Resource-Efficient Neural Architect (RENA), an efficient resource-constrained NAS using reinforcement learning with network embedding. RENA uses a policy network to process the network embeddings to generate new configurations. We demonstrate RENA on image recognition and keyword spotting (KWS) problems. RENA can find novel architectures that achieve high performance even with tight resource constraints. For CIFAR10, it achieves 2.95% test error when compute intensity is greater than 100 FLOPs/byte, and 3.87% test error when model size is less than 3M parameters. For Google Speech Commands Dataset, RENA achieves the state-of-the-art accuracy without resource constraints, and it outperforms the optimized architectures with tight resource constraints.




Abstract:We show that an end-to-end deep learning approach can be used to recognize either English or Mandarin Chinese speech--two vastly different languages. Because it replaces entire pipelines of hand-engineered components with neural networks, end-to-end learning allows us to handle a diverse variety of speech including noisy environments, accents and different languages. Key to our approach is our application of HPC techniques, resulting in a 7x speedup over our previous system. Because of this efficiency, experiments that previously took weeks now run in days. This enables us to iterate more quickly to identify superior architectures and algorithms. As a result, in several cases, our system is competitive with the transcription of human workers when benchmarked on standard datasets. Finally, using a technique called Batch Dispatch with GPUs in the data center, we show that our system can be inexpensively deployed in an online setting, delivering low latency when serving users at scale.




Abstract:We present a state-of-the-art speech recognition system developed using end-to-end deep learning. Our architecture is significantly simpler than traditional speech systems, which rely on laboriously engineered processing pipelines; these traditional systems also tend to perform poorly when used in noisy environments. In contrast, our system does not need hand-designed components to model background noise, reverberation, or speaker variation, but instead directly learns a function that is robust to such effects. We do not need a phoneme dictionary, nor even the concept of a "phoneme." Key to our approach is a well-optimized RNN training system that uses multiple GPUs, as well as a set of novel data synthesis techniques that allow us to efficiently obtain a large amount of varied data for training. Our system, called Deep Speech, outperforms previously published results on the widely studied Switchboard Hub5'00, achieving 16.0% error on the full test set. Deep Speech also handles challenging noisy environments better than widely used, state-of-the-art commercial speech systems.