Tsinghua University




Abstract:Industry 4.0's highly networked Machine Tool Controllers (MTCs) are prime targets for replay attacks that use outdated sensor data to manipulate actuators. Dynamic watermarking can reveal such tampering, but current schemes assume linear-Gaussian dynamics and use constant watermark statistics, making them vulnerable to the time-varying, partly proprietary behavior of MTCs. We close this gap with DynaMark, a reinforcement learning framework that models dynamic watermarking as a Markov decision process (MDP). It learns an adaptive policy online that dynamically adapts the covariance of a zero-mean Gaussian watermark using available measurements and detector feedback, without needing system knowledge. DynaMark maximizes a unique reward function balancing control performance, energy consumption, and detection confidence dynamically. We develop a Bayesian belief updating mechanism for real-time detection confidence in linear systems. This approach, independent of specific system assumptions, underpins the MDP for systems with linear dynamics. On a Siemens Sinumerik 828D controller digital twin, DynaMark achieves a reduction in watermark energy by 70% while preserving the nominal trajectory, compared to constant variance baselines. It also maintains an average detection delay equivalent to one sampling interval. A physical stepper-motor testbed validates these findings, rapidly triggering alarms with less control performance decline and exceeding existing benchmarks.




Abstract:Large Language Models (LLMs) have been transformative across many domains. However, hallucination -- confidently outputting incorrect information -- remains one of the leading challenges for LLMs. This raises the question of how to accurately assess and quantify the uncertainty of LLMs. Extensive literature on traditional models has explored Uncertainty Quantification (UQ) to measure uncertainty and employed calibration techniques to address the misalignment between uncertainty and accuracy. While some of these methods have been adapted for LLMs, the literature lacks an in-depth analysis of their effectiveness and does not offer a comprehensive benchmark to enable insightful comparison among existing solutions. In this work, we fill this gap via a systematic survey of representative prior works on UQ and calibration for LLMs and introduce a rigorous benchmark. Using two widely used reliability datasets, we empirically evaluate six related methods, which justify the significant findings of our review. Finally, we provide outlooks for key future directions and outline open challenges. To the best of our knowledge, this survey is the first dedicated study to review the calibration methods and relevant metrics for LLMs.
Abstract:Prognostic and Health Management (PHM) are crucial ways to avoid unnecessary maintenance for Cyber-Physical Systems (CPS) and improve system reliability. Predicting the Remaining Useful Life (RUL) is one of the most challenging tasks for PHM. Existing methods require prior knowledge about the system, contrived assumptions, or temporal mining to model the life cycles of machine equipment/devices, resulting in diminished accuracy and limited applicability in real-world scenarios. This paper proposes a Bi-directional Adversarial network with Covariate Encoding for machine Remaining Useful Life (BACE-RUL) prediction, which only adopts sensor measurements from the current life cycle to predict RUL rather than relying on previous consecutive cycle recordings. The current sensor measurements of mechanical devices are encoded to a conditional space to better understand the implicit inner mechanical status. The predictor is trained as a conditional generative network with the encoded sensor measurements as its conditions. Various experiments on several real-world datasets, including the turbofan aircraft engine dataset and the dataset collected from degradation experiments of Li-Ion battery cells, show that the proposed model is a general framework and outperforms state-of-the-art methods.
Abstract:Recently, Deep Unfolding Networks (DUNs) have achieved impressive reconstruction quality in the field of image Compressive Sensing (CS) by unfolding iterative optimization algorithms into neural networks. The reconstruction quality of DUNs depends on the learned prior knowledge, so introducing stronger prior knowledge can further improve reconstruction quality. On the other hand, pre-trained diffusion models contain powerful prior knowledge and have a solid theoretical foundation and strong scalability, but it requires a large number of iterative steps to achieve reconstruction. In this paper, we propose to use the powerful prior knowledge of pre-trained diffusion model in DUNs to achieve high-quality reconstruction with less steps for image CS. Specifically, we first design an iterative optimization algorithm named Diffusion Message Passing (DMP), which embeds a pre-trained diffusion model into each iteration process of DMP. Then, we deeply unfold the DMP algorithm into a neural network named DMP-DUN. The proposed DMP-DUN can use lightweight neural networks to achieve mapping from measurement data to the intermediate steps of the reverse diffusion process and directly approximate the divergence of the diffusion model, thereby further improving reconstruction efficiency. Extensive experiments show that our proposed DMP-DUN achieves state-of-the-art performance and requires at least only 2 steps to reconstruct the image. Codes are available at https://github.com/FengodChen/DMP-DUN-CVPR2025.




Abstract:Large Language Models (LLMs) have showcased remarkable capabilities across various domains. Accompanying the evolving capabilities and expanding deployment scenarios of LLMs, their deployment challenges escalate due to their sheer scale and the advanced yet complex activation designs prevalent in notable model series, such as Llama, Gemma, and Mistral. These challenges have become particularly pronounced in resource-constrained deployment scenarios, where mitigating inference efficiency bottlenecks is imperative. Among various recent efforts, activation approximation has emerged as a promising avenue for pursuing inference efficiency, sometimes considered indispensable in applications such as private inference. Despite achieving substantial speedups with minimal impact on utility, even appearing sound and practical for real-world deployment, the safety implications of activation approximations remain unclear. In this work, we fill this critical gap in LLM safety by conducting the first systematic safety evaluation of activation approximations. Our safety vetting spans seven sota techniques across three popular categories, revealing consistent safety degradation across ten safety-aligned LLMs.
Abstract:Dataset license compliance is a critical yet complex aspect of developing commercial AI products, particularly with the increasing use of publicly available datasets. Ambiguities in dataset licenses pose significant legal risks, making it challenging even for software IP lawyers to accurately interpret rights and obligations. In this paper, we introduce LicenseGPT, a fine-tuned foundation model (FM) specifically designed for dataset license compliance analysis. We first evaluate existing legal FMs (i.e., FMs specialized in understanding and processing legal texts) and find that the best-performing model achieves a Prediction Agreement (PA) of only 43.75%. LicenseGPT, fine-tuned on a curated dataset of 500 licenses annotated by legal experts, significantly improves PA to 64.30%, outperforming both legal and general-purpose FMs. Through an A/B test and user study with software IP lawyers, we demonstrate that LicenseGPT reduces analysis time by 94.44%, from 108 seconds to 6 seconds per license, without compromising accuracy. Software IP lawyers perceive LicenseGPT as a valuable supplementary tool that enhances efficiency while acknowledging the need for human oversight in complex cases. Our work underscores the potential of specialized AI tools in legal practice and offers a publicly available resource for practitioners and researchers.




Abstract:Large language models (LLMs) are effective at capturing complex, valuable conceptual representations from textual data for a wide range of real-world applications. However, in fields like Intelligent Fault Diagnosis (IFD), incorporating additional sensor data-such as vibration signals, temperature readings, and operational metrics-is essential but it is challenging to capture such sensor data information within traditional text corpora. This study introduces a novel IFD approach by effectively adapting LLMs to numerical data inputs for identifying various machine faults from time-series sensor data. We propose FD-LLM, an LLM framework specifically designed for fault diagnosis by formulating the training of the LLM as a multi-class classification problem. We explore two methods for encoding vibration signals: the first method uses a string-based tokenization technique to encode vibration signals into text representations, while the second extracts statistical features from both the time and frequency domains as statistical summaries of each signal. We assess the fault diagnosis capabilities of four open-sourced LLMs based on the FD-LLM framework, and evaluate the models' adaptability and generalizability under various operational conditions and machine components, namely for traditional fault diagnosis, cross-operational conditions, and cross-machine component settings. Our results show that LLMs such as Llama3 and Llama3-instruct demonstrate strong fault detection capabilities and significant adaptability across different operational conditions, outperforming state-of-the-art deep learning (DL) approaches in many cases.



Abstract:Multimodal learning has been a popular area of research, yet integrating electroencephalogram (EEG) data poses unique challenges due to its inherent variability and limited availability. In this paper, we introduce a novel multimodal framework that accommodates not only conventional modalities such as video, images, and audio, but also incorporates EEG data. Our framework is designed to flexibly handle varying input sizes, while dynamically adjusting attention to account for feature importance across modalities. We evaluate our approach on a recently introduced emotion recognition dataset that combines data from three modalities, making it an ideal testbed for multimodal learning. The experimental results provide a benchmark for the dataset and demonstrate the effectiveness of the proposed framework. This work highlights the potential of integrating EEG into multimodal systems, paving the way for more robust and comprehensive applications in emotion recognition and beyond.




Abstract:Unlike images and natural language tokens, time series data is highly semantically sparse, resulting in labor-intensive label annotations. Unsupervised and Semi-supervised Domain Adaptation (UDA and SSDA) have demonstrated efficiency in addressing this issue by utilizing pre-labeled source data to train on unlabeled or partially labeled target data. However, in domain adaptation methods designed for downstream classification tasks, directly adapting labeled source samples with unlabelled target samples often results in similar distributions across various classes, thereby compromising the performance of the target classification task. To tackle this challenge, we proposed a Global-Local Alignment Domain Adaptation (GLA-DA) method for multivariate time series data. Data from two domains were initially encoded to align in an intermediate feature space adversarially, achieving Global Feature Alignment (GFA). Subsequently, GLA-DA leveraged the consistency between similarity-based and deep learning-based models to assign pseudo labels to unlabeled target data. This process aims to preserve differences among data with distinct labels by aligning the samples with the same class labels together, achieving Local Class Alignment (LCA). We implemented GLA-DA in both UDA and SSDA scenarios, showcasing its superiority over state-of-the-art methods through extensive experiments on various public datasets. Ablation experiments underscored the significance of key components within GLA-DA.




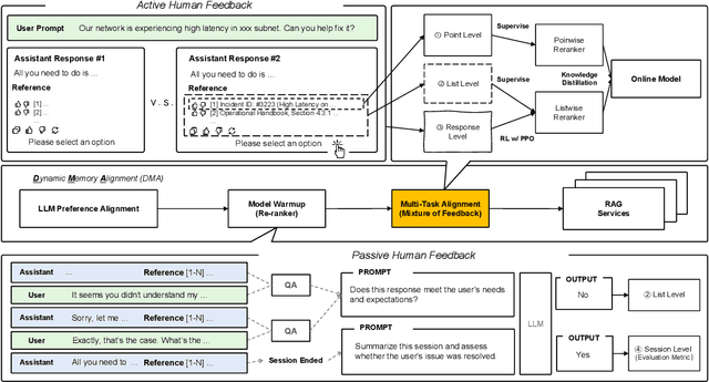
Abstract:In Greek mythology, Pistis symbolized good faith, trust, and reliability, echoing the core principles of RAG in LLM systems. Pistis-RAG, a scalable multi-stage framework, effectively addresses the challenges of large-scale retrieval-augmented generation (RAG). Each stage plays a distinct role: matching refines the search space, pre-ranking prioritizes semantically relevant documents, and ranking aligns with the large language model's (LLM) preferences. The reasoning and aggregating stage supports the implementation of complex chain-of-thought (CoT) methods within this cascading structure. We argue that the lack of strong alignment between LLMs and the external knowledge ranking methods used in RAG tasks is relevant to the reliance on the model-centric paradigm in RAG frameworks. A content-centric approach would prioritize seamless integration between the LLMs and external information sources, optimizing the content transformation process for each specific task. Critically, our ranking stage deviates from traditional RAG approaches by recognizing that semantic relevance alone may not directly translate to improved generation. This is due to the sensitivity of the few-shot prompt order, as highlighted in prior work \cite{lu2021fantastically}. Current RAG frameworks fail to account for this crucial factor. We introduce a novel ranking stage specifically designed for RAG systems. It adheres to information retrieval principles while considering the unique business scenario captured by LLM preferences and user feedback. Our approach integrates in-context learning (ICL) methods and reasoning steps to incorporate user feedback, ensuring efficient alignment. Experiments on the MMLU benchmark demonstrate a 9.3\% performance improvement. The model and code will be open-sourced on GitHub. Experiments on real-world, large-scale data validate our framework's scalability.