Abstract:Extensive research has been conducted to explore the capabilities of large language models (LLMs) in table reasoning. However, the essential task of transforming tables information into reports remains a significant challenge for industrial applications. This task is plagued by two critical issues: 1) the complexity and diversity of tables lead to suboptimal reasoning outcomes; and 2) existing table benchmarks lack the capacity to adequately assess the practical application of this task. To fill this gap, we propose the table-to-report task and construct a bilingual benchmark named T2R-bench, where the key information flow from the tables to the reports for this task. The benchmark comprises 457 industrial tables, all derived from real-world scenarios and encompassing 19 industry domains as well as 4 types of industrial tables. Furthermore, we propose an evaluation criteria to fairly measure the quality of report generation. The experiments on 25 widely-used LLMs reveal that even state-of-the-art models like Deepseek-R1 only achieves performance with 62.71 overall score, indicating that LLMs still have room for improvement on T2R-bench. Source code and data will be available after acceptance.
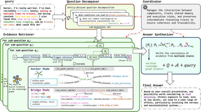
Abstract:Large reasoning models (LRMs) have shown significant progress in test-time scaling through chain-of-thought prompting. Current approaches like search-o1 integrate retrieval augmented generation (RAG) into multi-step reasoning processes but rely on a single, linear reasoning chain while incorporating unstructured textual information in a flat, context-agnostic manner. As a result, these approaches can lead to error accumulation throughout the reasoning chain, which significantly limits its effectiveness in medical question-answering (QA) tasks where both accuracy and traceability are critical requirements. To address these challenges, we propose MIRAGE (Multi-chain Inference with Retrieval-Augmented Graph Exploration), a novel test-time scalable reasoning framework that performs dynamic multi-chain inference over structured medical knowledge graphs. Specifically, MIRAGE 1) decomposes complex queries into entity-grounded sub-questions, 2) executes parallel inference chains, 3) retrieves evidence adaptively via neighbor expansion and multi-hop traversal, and 4) integrates answers using cross-chain verification to resolve contradictions. Experiments on three medical QA benchmarks (GenMedGPT-5k, CMCQA, and ExplainCPE) show that MIRAGE consistently outperforms GPT-4o, Tree-of-Thought variants, and other retrieval-augmented baselines in both automatic and human evaluations. Additionally, MIRAGE improves interpretability by generating explicit reasoning chains that trace each factual claim to concrete chains within the knowledge graph, making it well-suited for complex medical reasoning scenarios. The code will be available for further research.




Abstract:Remote sensing (RS) images from multiple modalities and platforms exhibit diverse details due to differences in sensor characteristics and imaging perspectives. Existing vision-language research in RS largely relies on relatively homogeneous data sources. Moreover, they still remain limited to conventional visual perception tasks such as classification or captioning. As a result, these methods fail to serve as a unified and standalone framework capable of effectively handling RS imagery from diverse sources in real-world applications. To address these issues, we propose RingMo-Agent, a model designed to handle multi-modal and multi-platform data that performs perception and reasoning tasks based on user textual instructions. Compared with existing models, RingMo-Agent 1) is supported by a large-scale vision-language dataset named RS-VL3M, comprising over 3 million image-text pairs, spanning optical, SAR, and infrared (IR) modalities collected from both satellite and UAV platforms, covering perception and challenging reasoning tasks; 2) learns modality adaptive representations by incorporating separated embedding layers to construct isolated features for heterogeneous modalities and reduce cross-modal interference; 3) unifies task modeling by introducing task-specific tokens and employing a token-based high-dimensional hidden state decoding mechanism designed for long-horizon spatial tasks. Extensive experiments on various RS vision-language tasks demonstrate that RingMo-Agent not only proves effective in both visual understanding and sophisticated analytical tasks, but also exhibits strong generalizability across different platforms and sensing modalities.
Abstract:Locate-then-Edit Knowledge Editing (LEKE) is a key technique for updating large language models (LLMs) without full retraining. However, existing methods assume a single-user setting and become inefficient in real-world multi-client scenarios, where decentralized organizations (e.g., hospitals, financial institutions) independently update overlapping knowledge, leading to redundant mediator knowledge vector (MKV) computations and privacy concerns. To address these challenges, we introduce Federated Locate-then-Edit Knowledge Editing (FLEKE), a novel task that enables multiple clients to collaboratively perform LEKE while preserving privacy and reducing computational overhead. To achieve this, we propose FedEdit, a two-stage framework that optimizes MKV selection and reuse. In the first stage, clients locally apply LEKE and upload the computed MKVs. In the second stage, rather than relying solely on server-based MKV sharing, FLEKE allows clients retrieve relevant MKVs based on cosine similarity, enabling knowledge re-edit and minimizing redundant computations. Experimental results on two benchmark datasets demonstrate that FedEdit retains over 96% of the performance of non-federated LEKE while significantly outperforming a FedAvg-based baseline by approximately twofold. Besides, we find that MEMIT performs more consistently than PMET in the FLEKE task with our FedEdit framework. Our code is available at https://github.com/zongkaiz/FLEKE.
Abstract:Multimodal Retrieval-Augmented Generation (MRAG) enhances reasoning capabilities by integrating external knowledge. However, existing benchmarks primarily focus on simple image-text interactions, overlooking complex visual formats like charts that are prevalent in real-world applications. In this work, we introduce a novel task, Chart-based MRAG, to address this limitation. To semi-automatically generate high-quality evaluation samples, we propose CHARt-based document question-answering GEneration (CHARGE), a framework that produces evaluation data through structured keypoint extraction, crossmodal verification, and keypoint-based generation. By combining CHARGE with expert validation, we construct Chart-MRAG Bench, a comprehensive benchmark for chart-based MRAG evaluation, featuring 4,738 question-answering pairs across 8 domains from real-world documents. Our evaluation reveals three critical limitations in current approaches: (1) unified multimodal embedding retrieval methods struggles in chart-based scenarios, (2) even with ground-truth retrieval, state-of-the-art MLLMs achieve only 58.19% Correctness and 73.87% Coverage scores, and (3) MLLMs demonstrate consistent text-over-visual modality bias during Chart-based MRAG reasoning. The CHARGE and Chart-MRAG Bench are released at https://github.com/Nomothings/CHARGE.git.




Abstract:Multimodal multi-label emotion recognition (MMER) aims to identify the concurrent presence of multiple emotions in multimodal data. Existing studies primarily focus on improving fusion strategies and modeling modality-to-label dependencies. However, they often overlook the impact of \textbf{aleatoric uncertainty}, which is the inherent noise in the multimodal data and hinders the effectiveness of modality fusion by introducing ambiguity into feature representations. To address this issue and effectively model aleatoric uncertainty, this paper proposes Latent emotional Distribution Decomposition with Uncertainty perception (LDDU) framework from a novel perspective of latent emotional space probabilistic modeling. Specifically, we introduce a contrastive disentangled distribution mechanism within the emotion space to model the multimodal data, allowing for the extraction of semantic features and uncertainty. Furthermore, we design an uncertainty-aware fusion multimodal method that accounts for the dispersed distribution of uncertainty and integrates distribution information. Experimental results show that LDDU achieves state-of-the-art performance on the CMU-MOSEI and M$^3$ED datasets, highlighting the importance of uncertainty modeling in MMER. Code is available at https://github.com/201983290498/lddu\_mmer.git.




Abstract:Large Language Models (LLMs) exhibit remarkable generative capabilities, enabling the generation of valuable information. Despite these advancements, previous research found that LLMs sometimes struggle with adhering to specific constraints (e.g., in specific place or at specific time), at times even overlooking them, which leads to responses that are either too generic or not fully satisfactory. Existing approaches attempted to address this issue by decomposing or rewriting input instructions, yet they fall short in adequately emphasizing specific constraints and in unlocking the underlying knowledge (e.g., programming within the context of software development). In response, this paper proposes a simple yet effective method named Chain-of-Specificity (CoS). Specifically, CoS iteratively emphasizes the specific constraints in the input instructions, unlocks knowledge within LLMs, and refines responses. Experiments conducted on publicly available and self-build complex datasets demonstrate that CoS outperforms existing methods in enhancing generated content especially for the specificity. Besides, as the number of specific constraints increase, other baselines falter, while CoS still performs well. Moreover, we show that distilling responses generated by CoS effectively enhances the ability of smaller models to follow the constrained instructions. Resources of this paper will be released for further research.
Abstract:Key Information Extraction (KIE) is a challenging multimodal task that aims to extract structured value semantic entities from visually rich documents. Although significant progress has been made, there are still two major challenges that need to be addressed. Firstly, the layout of existing datasets is relatively fixed and limited in the number of semantic entity categories, creating a significant gap between these datasets and the complex real-world scenarios. Secondly, existing methods follow a two-stage pipeline strategy, which may lead to the error propagation problem. Additionally, they are difficult to apply in situations where unseen semantic entity categories emerge. To address the first challenge, we propose a new large-scale human-annotated dataset named Complex Layout form for key information EXtraction (CLEX), which consists of 5,860 images with 1,162 semantic entity categories. To solve the second challenge, we introduce Parallel Pointer-based Network (PPN), an end-to-end model that can be applied in zero-shot and few-shot scenarios. PPN leverages the implicit clues between semantic entities to assist extracting, and its parallel extraction mechanism allows it to extract multiple results simultaneously and efficiently. Experiments on the CLEX dataset demonstrate that PPN outperforms existing state-of-the-art methods while also offering a much faster inference speed.