Abstract:Current state-of-the-art paradigms predominantly treat Text-to-Motion (T2M) generation as a direct translation problem, mapping symbolic language directly to continuous poses. While effective for simple actions, this System 1 approach faces a fundamental theoretical bottleneck we identify as the Semantic-Kinematic Impedance Mismatch: the inherent difficulty of grounding semantically dense, discrete linguistic intent into kinematically dense, high-frequency motion data in a single shot. In this paper, we argue that the solution lies in an architectural shift towards Latent System 2 Reasoning. Drawing inspiration from Hierarchical Motor Control in cognitive science, we propose Latent Motion Reasoning (LMR) that reformulates generation as a two-stage Think-then-Act decision process. Central to LMR is a novel Dual-Granularity Tokenizer that disentangles motion into two distinct manifolds: a compressed, semantically rich Reasoning Latent for planning global topology, and a high-frequency Execution Latent for preserving physical fidelity. By forcing the model to autoregressively reason (plan the coarse trajectory) before it moves (instantiates the frames), we effectively bridge the ineffability gap between language and physics. We demonstrate LMR's versatility by implementing it for two representative baselines: T2M-GPT (discrete) and MotionStreamer (continuous). Extensive experiments show that LMR yields non-trivial improvements in both semantic alignment and physical plausibility, validating that the optimal substrate for motion planning is not natural language, but a learned, motion-aligned concept space. Codes and demos can be found in \hyperlink{https://chenhaoqcdyq.github.io/LMR/}{https://chenhaoqcdyq.github.io/LMR/}
Abstract:Internet of Things (IoT) applications are increasingly reliant on indoor positioning systems to deliver precise and reliable navigation in GNSS-denied environments, including urban areas, smart warehouses, hospitals, and underground or multi-level parking systems. Bluetooth Angle of Arrival (AoA) positioning offers cost-effective solutions with the potential to provide users with sub-meter position accuracy, which is crucial for applications such as underground navigation, firefighters, and robotic navigation. Bluetooth AoA positioning uses angles to determine the position of Bluetooth tags; these angles, measured in the anchor coordinate system, need to be transferred to the user's coordinate system. This requires models or techniques to compute 3D rotation matrices between the anchor and user coordinate system. Until now, no model or technique has been developed to compute these rotation matrices. Therefore, the development of the AoA positioning model focuses on simulated scenarios. This paper introduces the first model, named the AoA calibration model, capable of estimating these rotation matrices, thereby facilitating the practical application of this technology. In addition, this paper tests the Bluetooth AoA calibration and positioning model on a real dataset and presents end-toend functional architectures for AoA positioning. The results demonstrate that the proposed calibration model can estimate the 3D transformation rotation angles with a standard deviation better than 2.5 degrees. The findings also reveal that AoA positioning can achieve sub-meter accuracy in both static and kinematic modes, with accuracy significantly influenced by the distance to the anchors and the geometry factor.




Abstract:World models envision potential future states based on various ego actions. They embed extensive knowledge about the driving environment, facilitating safe and scalable autonomous driving. Most existing methods primarily focus on either data generation or the pretraining paradigms of world models. Unlike the aforementioned prior works, we propose Drive-OccWorld, which adapts a vision-centric 4D forecasting world model to end-to-end planning for autonomous driving. Specifically, we first introduce a semantic and motion-conditional normalization in the memory module, which accumulates semantic and dynamic information from historical BEV embeddings. These BEV features are then conveyed to the world decoder for future occupancy and flow forecasting, considering both geometry and spatiotemporal modeling. Additionally, we propose injecting flexible action conditions, such as velocity, steering angle, trajectory, and commands, into the world model to enable controllable generation and facilitate a broader range of downstream applications. Furthermore, we explore integrating the generative capabilities of the 4D world model with end-to-end planning, enabling continuous forecasting of future states and the selection of optimal trajectories using an occupancy-based cost function. Extensive experiments on the nuScenes dataset demonstrate that our method can generate plausible and controllable 4D occupancy, opening new avenues for driving world generation and end-to-end planning.
Abstract:This paper introduces CRITICAL, a novel closed-loop framework for autonomous vehicle (AV) training and testing. CRITICAL stands out for its ability to generate diverse scenarios, focusing on critical driving situations that target specific learning and performance gaps identified in the Reinforcement Learning (RL) agent. The framework achieves this by integrating real-world traffic dynamics, driving behavior analysis, surrogate safety measures, and an optional Large Language Model (LLM) component. It is proven that the establishment of a closed feedback loop between the data generation pipeline and the training process can enhance the learning rate during training, elevate overall system performance, and augment safety resilience. Our evaluations, conducted using the Proximal Policy Optimization (PPO) and the HighwayEnv simulation environment, demonstrate noticeable performance improvements with the integration of critical case generation and LLM analysis, indicating CRITICAL's potential to improve the robustness of AV systems and streamline the generation of critical scenarios. This ultimately serves to hasten the development of AV agents, expand the general scope of RL training, and ameliorate validation efforts for AV safety.
Abstract:The deployment of Autonomous Vehicles (AVs) poses considerable challenges and unique opportunities for the design and management of future urban road infrastructure. In light of this disruptive transformation, the Right-Of-Way (ROW) composition of road space has the potential to be renewed. Design approaches and intelligent control models have been proposed to address this problem, but we lack an operational framework that can dynamically generate ROW plans for AVs and pedestrians in response to real-time demand. Based on microscopic traffic simulation, this study explores Reinforcement Learning (RL) methods for evolving ROW compositions. We implement a centralised paradigm and a distributive learning paradigm to separately perform the dynamic control on several road network configurations. Experimental results indicate that the algorithms have the potential to improve traffic flow efficiency and allocate more space for pedestrians. Furthermore, the distributive learning algorithm outperforms its centralised counterpart regarding computational cost (49.55\%), benchmark rewards (25.35\%), best cumulative rewards (24.58\%), optimal actions (13.49\%) and rate of convergence. This novel road management technique could potentially contribute to the flow-adaptive and active mobility-friendly streets in the AVs era.




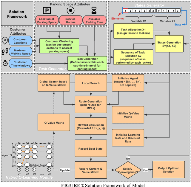
Abstract:Mobile parcel lockers (MPLs) have been recently proposed by logistics operators as a technology that could help reduce traffic congestion and operational costs in urban freight distribution. Given their ability to relocate throughout their area of deployment, they hold the potential to improve customer accessibility and convenience. In this study, we formulate the Mobile Parcel Locker Problem (MPLP), a special case of the Location-Routing Problem (LRP) which determines the optimal stopover location for MPLs throughout the day and plans corresponding delivery routes. A Hybrid Q-Learning-Network-based Method (HQM) is developed to resolve the computational complexity of the resulting large problem instances while escaping local optima. In addition, the HQM is integrated with global and local search mechanisms to resolve the dilemma of exploration and exploitation faced by classic reinforcement learning (RL) methods. We examine the performance of HQM under different problem sizes (up to 200 nodes) and benchmarked it against the Genetic Algorithm (GA). Our results indicate that the average reward obtained by HQM is 1.96 times greater than GA, which demonstrates that HQM has a better optimisation ability. Finally, we identify critical factors that contribute to fleet size requirements, travel distances, and service delays. Our findings outline that the efficiency of MPLs is mainly contingent on the length of time windows and the deployment of MPL stopovers.


Abstract:Coherent fading has been regarded as a critical issue in phase-sensitive optical frequency domain reflectometry ({\phi}-OFDR) based distributed fiber-optic sensing. Here, we report on an approach for fading noise suppression in {\phi}-OFDR with multi-core fiber. By exploiting the independent nature of the randomness in the distribution of reflective index in each of the cores, the drastic phase fluctuations due to the fading phenomina can be effectively alleviated by applying weighted vectorial averaging for the Rayleigh backscattering traces from each of the cores with distinct fading distributions. With the consistent linear response with respect to external excitation of interest for each of the cores, demonstration for the propsoed {\phi}-OFDR with a commercial seven-core fiber has achieved highly sensitive quantitative distributed vibration sensing with about 2.2 nm length precision and 2 cm sensing resolution along the 500 m fiber, corresponding to a range resolution factor as high as about about 4E-5. Featuring long distance, high sensitivity, high resolution, and fading robustness, this approach has shown promising potentials in various sensing techniques for a wide range of practical scenarios.




Abstract:With the emerging technologies in Intelligent Transportation System (ITS), the adaptive operation of road space is likely to be realised within decades. An intelligent street can learn and improve its decision-making on the right-of-way (ROW) for road users, liberating more active pedestrian space while maintaining traffic safety and efficiency. However, there is a lack of effective controlling techniques for these adaptive street infrastructures. To fill this gap in existing studies, we formulate this control problem as a Markov Game and develop a solution based on the multi-agent Deep Deterministic Policy Gradient (MADDPG) algorithm. The proposed model can dynamically assign ROW for sidewalks, autonomous vehicles (AVs) driving lanes and on-street parking areas in real-time. Integrated with the SUMO traffic simulator, this model was evaluated using the road network of the South Kensington District against three cases of divergent traffic conditions: pedestrian flow rates, AVs traffic flow rates and parking demands. Results reveal that our model can achieve an average reduction of 3.87% and 6.26% in street space assigned for on-street parking and vehicular operations. Combined with space gained by limiting the number of driving lanes, the average proportion of sidewalks to total widths of streets can significantly increase by 10.13%.




Abstract:Mobile parcel lockers (MPLs) have been recently introduced by urban logistics operators as a means to reduce traffic congestion and operational cost. Their capability to relocate their position during the day has the potential to improve customer accessibility and convenience (if deployed and planned accordingly), allowing customers to collect parcels at their preferred time among one of the multiple locations. This paper proposes an integer programming model to solve the Location Routing Problem for MPLs to determine the optimal configuration and locker routes. In solving this model, a Hybrid Q-Learning algorithm-based Method (HQM) integrated with global and local search mechanisms is developed, the performance of which is examined for different problem sizes and benchmarked with genetic algorithms. Furthermore, we introduced two route adjustment strategies to resolve stochastic events that may cause delays. The results show that HQM achieves 443.41% improvement on average in solution improvement, compared with the 94.91% improvement of heuristic counterparts, suggesting HQM enables a more efficient search for better solutions. Finally, we identify critical factors that contribute to service delays and investigate their effects.
Abstract:The development of Autonomous Vehicles (AV) presents an opportunity to save and improve lives. However, achieving SAE Level 5 (full) autonomy will require overcoming many technical challenges. There is a gap in the literature regarding the measurement of safety for self-driving systems. Measuring safety and risk is paramount for the generation of useful simulation scenarios for training and validation of autonomous systems. The limitation of current approaches is the dependence on near-crash data. Although near-miss data can substantially increase scarce available accident data, the definition of a near-miss or near-crash is arbitrary. A promising alternative is the introduction of the Responsibility-Sensitive Safety (RSS) model by Shalev-Shwartz et al., which defines safe lateral and longitudinal distances that can guarantee impossibility of collision under reasonable assumptions for vehicle dynamics. We present a framework that extends the RSS model for cases when reasonable assumptions or safe distances are violated. The proposed framework introduces risk indices that quantify the likelihood of a collision by using vehicle dynamics and driver's risk aversion. The present study concludes with proposed experiments for tuning the parameters of the formulated risk indices.