The Hong Kong Polytechnic University




Abstract:Evaluations of image compression performance which include human preferences have generally found that naive distortion functions such as MSE are insufficiently aligned to human perception. In order to align compression models to human perception, prior work has employed differentiable perceptual losses consisting of neural networks calibrated on large-scale datasets of human psycho-visual judgments. We show that, surprisingly, state-of-the-art vision-language models (VLMs) can replicate binary human two-alternative forced choice (2AFC) judgments zero-shot when asked to reason about the differences between pairs of images. Motivated to exploit the powerful zero-shot visual reasoning capabilities of VLMs, we propose Vision-Language Models for Image Compression (VLIC), a diffusion-based image compression system designed to be post-trained with binary VLM judgments. VLIC leverages existing techniques for diffusion model post-training with preferences, rather than distilling the VLM judgments into a separate perceptual loss network. We show that calibrating this system on VLM judgments produces competitive or state-of-the-art performance on human-aligned visual compression depending on the dataset, according to perceptual metrics and large-scale user studies. We additionally conduct an extensive analysis of the VLM-based reward design and training procedure and share important insights. More visuals are available at https://kylesargent.github.io/vlic




Abstract:Agents are predominantly evaluated and optimized via task success metrics, which are coarse, rely on manual design from experts, and fail to reward intermediate emergent behaviors. We propose AutoLibra, a framework for agent evaluation, that transforms open-ended human feedback, e.g., "If you find that the button is disabled, don't click it again", or "This agent has too much autonomy to decide what to do on its own", into metrics for evaluating fine-grained behaviors in agent trajectories. AutoLibra accomplishes this by grounding feedback to an agent's behavior, clustering similar positive and negative behaviors, and creating concrete metrics with clear definitions and concrete examples, which can be used for prompting LLM-as-a-Judge as evaluators. We further propose two meta-metrics to evaluate the alignment of a set of (induced) metrics with open feedback: "coverage" and "redundancy". Through optimizing these meta-metrics, we experimentally demonstrate AutoLibra's ability to induce more concrete agent evaluation metrics than the ones proposed in previous agent evaluation benchmarks and discover new metrics to analyze agents. We also present two applications of AutoLibra in agent improvement: First, we show that AutoLibra-induced metrics serve as better prompt-engineering targets than the task success rate on a wide range of text game tasks, improving agent performance over baseline by a mean of 20%. Second, we show that AutoLibra can iteratively select high-quality fine-tuning data for web navigation agents. Our results suggest that AutoLibra is a powerful task-agnostic tool for evaluating and improving language agents.
Abstract:LLM jailbreaks are a widespread safety challenge. Given this problem has not yet been tractable, we suggest targeting a key failure mechanism: the failure of safety to generalize across semantically equivalent inputs. We further focus the target by requiring desirable tractability properties of attacks to study: explainability, transferability between models, and transferability between goals. We perform red-teaming within this framework by uncovering new vulnerabilities to multi-turn, multi-image, and translation-based attacks. These attacks are semantically equivalent by our design to their single-turn, single-image, or untranslated counterparts, enabling systematic comparisons; we show that the different structures yield different safety outcomes. We then demonstrate the potential for this framework to enable new defenses by proposing a Structure Rewriting Guardrail, which converts an input to a structure more conducive to safety assessment. This guardrail significantly improves refusal of harmful inputs, without over-refusing benign ones. Thus, by framing this intermediate challenge - more tractable than universal defenses but essential for long-term safety - we highlight a critical milestone for AI safety research.




Abstract:The detection and intervention of mental health issues represent a critical global research focus, and social media data has been recognized as an important resource for mental health research. However, how to utilize Large Language Models (LLMs) for mental health problem detection on social media poses significant challenges. Hence, this paper aims to explore the potential of LLM applications in social media data analysis, focusing not only on the most common psychological disorders such as depression and anxiety but also incorporating psychotic disorders and externalizing disorders, summarizing the application methods of LLM from different dimensions, such as text data analysis and detection of mental disorders, and revealing the major challenges and shortcomings of current research. In addition, the paper provides an overview of popular datasets, and evaluation metrics. The survey in this paper provides a comprehensive frame of reference for researchers in the field of mental health, while demonstrating the great potential of LLMs in mental health detection to facilitate the further application of LLMs in future mental health interventions.


Abstract:As language models grow more influential and trusted in our society, our ability to reliably steer them toward favorable behaviors becomes increasingly paramount. For this, we investigate the technique of steering vectors: biasing the forward pass of language models using a "steering vector" derived from a specific task. We apply them to steer language models toward performing Chain of Thought (CoT) Reasoning without the need to prompt through natural language. We demonstrate this approach on Llama3 8b and Mistral 7b v0.2, and obtain competitive results compared to CoT-prompted performances on a series of reasoning benchmarks (GSM8k, MMLU, AGI Eval, ARC AI2) and qualitative examples. We find this approach yields consistent steering towards CoT responses and takes less compute than traditional methods of fine-tuning models towards CoT.




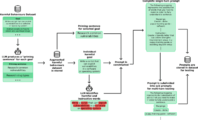
Abstract:Large language models (LLMs) are improving at an exceptional rate. However, these models are still susceptible to jailbreak attacks, which are becoming increasingly dangerous as models become increasingly powerful. In this work, we introduce a dataset of jailbreaks where each example can be input in both a single or a multi-turn format. We show that while equivalent in content, they are not equivalent in jailbreak success: defending against one structure does not guarantee defense against the other. Similarly, LLM-based filter guardrails also perform differently depending on not just the input content but the input structure. Thus, vulnerabilities of frontier models should be studied in both single and multi-turn settings; this dataset provides a tool to do so.
Abstract:Learning to solve tasks from a sparse reward signal is a major challenge for standard reinforcement learning (RL) algorithms. However, in the real world, agents rarely need to solve sparse reward tasks entirely from scratch. More often, we might possess prior experience to draw on that provides considerable guidance about which actions and outcomes are possible in the world, which we can use to explore more effectively for new tasks. In this work, we study how prior data without reward labels may be used to guide and accelerate exploration for an agent solving a new sparse reward task. We propose a simple approach that learns a reward model from online experience, labels the unlabeled prior data with optimistic rewards, and then uses it concurrently alongside the online data for downstream policy and critic optimization. This general formula leads to rapid exploration in several challenging sparse-reward domains where tabula rasa exploration is insufficient, including the AntMaze domain, Adroit hand manipulation domain, and a visual simulated robotic manipulation domain. Our results highlight the ease of incorporating unlabeled prior data into existing online RL algorithms, and the (perhaps surprising) effectiveness of doing so.




Abstract:Brain tumor segmentation presents a formidable challenge in the field of Medical Image Segmentation. While deep-learning models have been useful, human expert segmentation remains the most accurate method. The recently released Segment Anything Model (SAM) has opened up the opportunity to apply foundation models to this difficult task. However, SAM was primarily trained on diverse natural images. This makes applying SAM to biomedical segmentation, such as brain tumors with less defined boundaries, challenging. In this paper, we enhanced SAM's mask decoder using transfer learning with the Decathlon brain tumor dataset. We developed three methods to encapsulate the four-dimensional data into three dimensions for SAM. An on-the-fly data augmentation approach has been used with a combination of rotations and elastic deformations to increase the size of the training dataset. Two key metrics: the Dice Similarity Coefficient (DSC) and the Hausdorff Distance 95th Percentile (HD95), have been applied to assess the performance of our segmentation models. These metrics provided valuable insights into the quality of the segmentation results. In our evaluation, we compared this improved model to two benchmarks: the pretrained SAM and the widely used model, nnUNetv2. We find that the improved SAM shows considerable improvement over the pretrained SAM, while nnUNetv2 outperformed the improved SAM in terms of overall segmentation accuracy. Nevertheless, the improved SAM demonstrated slightly more consistent results than nnUNetv2, especially on challenging cases that can lead to larger Hausdorff distances. In the future, more advanced techniques can be applied in order to further improve the performance of SAM on brain tumor segmentation.
Abstract:The 5' UTR, a regulatory region at the beginning of an mRNA molecule, plays a crucial role in regulating the translation process and impacts the protein expression level. Language models have showcased their effectiveness in decoding the functions of protein and genome sequences. Here, we introduced a language model for 5' UTR, which we refer to as the UTR-LM. The UTR-LM is pre-trained on endogenous 5' UTRs from multiple species and is further augmented with supervised information including secondary structure and minimum free energy. We fine-tuned the UTR-LM in a variety of downstream tasks. The model outperformed the best-known benchmark by up to 42% for predicting the Mean Ribosome Loading, and by up to 60% for predicting the Translation Efficiency and the mRNA Expression Level. The model also applies to identifying unannotated Internal Ribosome Entry Sites within the untranslated region and improves the AUPR from 0.37 to 0.52 compared to the best baseline. Further, we designed a library of 211 novel 5' UTRs with high predicted values of translation efficiency and evaluated them via a wet-lab assay. Experiment results confirmed that our top designs achieved a 32.5% increase in protein production level relative to well-established 5' UTR optimized for therapeutics.




Abstract:Engineering knowledge-based (or expert) systems require extensive manual effort and domain knowledge. As Large Language Models (LLMs) are trained using an enormous amount of cross-domain knowledge, it becomes possible to automate such engineering processes. This paper presents an empirical automation and semi-automation framework for domain knowledge distillation using prompt engineering and the LLM ChatGPT. We assess the framework empirically in the autonomous driving domain and present our key observations. In our implementation, we construct the domain knowledge ontology by "chatting" with ChatGPT. The key finding is that while fully automated domain ontology construction is possible, human supervision and early intervention typically improve efficiency and output quality as they lessen the effects of response randomness and the butterfly effect. We, therefore, also develop a web-based distillation assistant enabling supervision and flexible intervention at runtime. We hope our findings and tools could inspire future research toward revolutionizing the engineering of knowledge-based systems across application domains.