Abstract:Large language models (LLMs) underpin interactive multimedia applications such as captioning, retrieval, recommendation, and creative content generation, yet their autoregressive decoding incurs substantial latency. Speculative decoding reduces latency using a lightweight draft model, but deployment is often limited by the cost and complexity of acquiring, tuning, and maintaining an effective draft model. Recent approaches usually require auxiliary training or specialization, and even training-free methods incur costly search or optimization. We propose SDFP, a fully training-free and plug-and-play framework that builds the draft model via Fisher Information Trace (FIT)-based layer pruning of a given LLM. Using layer sensitivity as a proxy for output perturbation, SDFP removes low-impact layers to obtain a compact draft while preserving compatibility with the original model for standard speculative verification. SDFP needs no additional training, hyperparameter tuning, or separately maintained drafts, enabling rapid, deployment-friendly draft construction. Across benchmarks, SDFP delivers 1.32x-1.5x decoding speedup without altering the target model's output distribution, supporting low-latency multimedia applications.
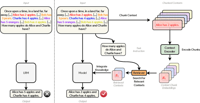
Abstract:Reasoning over ultra-long documents requires synthesizing sparse evidence scattered across distant segments under strict memory constraints. While streaming agents enable scalable processing, their passive memory update strategy often fails to preserve low-salience bridging evidence required for multi-hop reasoning. We propose InfMem, a control-centric agent that instantiates System-2-style control via a PreThink-Retrieve-Write protocol. InfMem actively monitors evidence sufficiency, performs targeted in-document retrieval, and applies evidence-aware joint compression to update a bounded memory. To ensure reliable control, we introduce a practical SFT-to-RL training recipe that aligns retrieval, writing, and stopping decisions with end-task correctness. On ultra-long QA benchmarks from 32k to 1M tokens, InfMem consistently outperforms MemAgent across backbones. Specifically, InfMem improves average absolute accuracy by +10.17, +11.84, and +8.23 points on Qwen3-1.7B, Qwen3-4B, and Qwen2.5-7B, respectively, while reducing inference time by $3.9\times$ on average (up to $5.1\times$) via adaptive early stopping.
Abstract:A major challenge in training TableQA agents, compared to standard text- and image-based agents, is that answers cannot be inferred from a static input but must be reasoned through stepwise transformations of the table state, introducing multi-step reasoning complexity and environmental interaction. This leads to a research question: Can explicit feedback on table transformation action improve model reasoning capability? In this work, we introduce RE-Tab, a plug-and-play framework that architecturally enhances trajectory search via lightweight, training-free reward modeling by formulating the problem as a Partially Observable Markov Decision Process. We demonstrate that providing explicit verifiable rewards during State Transition (``What is the best action?'') and Simulative Reasoning (``Am I sure about the output?'') is crucial to steer the agent's navigation in table states. By enforcing stepwise reasoning with reward feedback in table transformations, RE-Tab achieves state-of-the-art performance in TableQA with almost 25\% drop in inference cost. Furthermore, a direct plug-and-play implementation of RE-Tab brings up to 41.77% improvement in QA accuracy and 33.33% drop in test-time inference samples for consistent answer. Consistent improvement pattern across various LLMs and state-of-the-art benchmarks further confirms RE-Tab's generalisability. The repository is available at https://github.com/ThomasK1018/RE_Tab .
Abstract:Model editing updates a pre-trained LLM with new facts or rules without re-training, while preserving unrelated behavior. In real deployment, edits arrive as long streams, and existing editors often face a plasticity-stability dilemma: locate-then-edit "hard writes" can accumulate interference over time, while null-space-style "hard preservation" preserves only what is explicitly constrained, so past edits can be overwritten and unconstrained behaviors may deviate, degrading general capabilities in the many-edits regime. We propose RLSEdit, a recursive least-squares editor for long sequential editing. RLSEdit formulates editing as an online quadratic optimization with soft constraints, minimizing a cumulative key-value fitting objective with two regularizers that control for both deviation from the pre-trained weights and from a designated anchor mapping. The resulting update admits an efficient online recursion via the Woodbury identity, with per-edit cost independent of history length and scaling only with the current edit size. We further provide deviation bounds and an asymptotic characterization of the adherence-preservation trade-off in the many-edits regime. Experiments on multiple model families demonstrate stable scaling to 10K edits, outperforming strong baselines in both edit success and holistic stability -- crucially retaining early edits, and preserving general capabilities on GLUE and held-out reasoning/code benchmarks.
Abstract:Vision Language Action (VLA) models promise an open-vocabulary interface that can translate perceptual ambiguity into semantically grounded driving decisions, yet they still treat language as a static prior fixed at inference time. As a result, the model must infer continuously shifting objectives from pixels alone, yielding delayed or overly conservative maneuvers. We argue that effective VLAs for autonomous driving need an online channel in which users can influence driving with specific intentions. To this end, we present EchoVLA, a user-aware VLA that couples camera streams with in situ audio instructions. We augment the nuScenes dataset with temporally aligned, intent-specific speech commands generated by converting ego-motion descriptions into synthetic audios. Further, we compose emotional speech-trajectory pairs into a multimodal Chain-of-Thought (CoT) for fine-tuning a Multimodal Large Model (MLM) based on Qwen2.5-Omni. Specifically, we synthesize the audio-augmented dataset with different emotion types paired with corresponding driving behaviors, leveraging the emotional cues embedded in tone, pitch, and speech tempo to reflect varying user states, such as urgent or hesitant intentions, thus enabling our EchoVLA to interpret not only the semantic content but also the emotional context of audio commands for more nuanced and emotionally adaptive driving behavior. In open-loop benchmarks, our approach reduces the average L2 error by $59.4\%$ and the collision rate by $74.4\%$ compared to the baseline of vision-only perception. More experiments on nuScenes dataset validate that EchoVLA not only steers the trajectory through audio instructions, but also modulates driving behavior in response to the emotions detected in the user's speech.
Abstract:Ensuring that deep learning models are well-calibrated in terms of their predictive uncertainty is essential in maintaining their trustworthiness and reliability, yet despite increasing advances in foundation model research, the relationship between such large language models (LLMs) and their calibration remains an open area of research. In this work, we look at a critical gap in the calibration of LLMs within multilingual settings, in an attempt to better understand how the data scarcity can potentially lead to different calibration effects and how commonly used techniques can apply in these settings. Our analysis on two multilingual benchmarks, over 29 and 42 languages respectively, reveals that even in low-resource languages, model confidence can increase significantly after instruction-tuning on high-resource language SFT datasets. However, improvements in accuracy are marginal or non-existent, resulting in mis-calibration, highlighting a critical shortcoming of standard SFT for multilingual languages. Furthermore, we observe that the use of label smoothing to be a reasonable method alleviate this concern, again without any need for low-resource SFT data, maintaining better calibration across all languages. Overall, this highlights the importance of multilingual considerations for both training and tuning LLMs in order to improve their reliability and fairness in downstream use.
Abstract:Humanoid robot soccer presents several challenges, particularly in maintaining system stability during aggressive kicking motions while achieving precise ball trajectory control. Current solutions, whether traditional position-based control methods or reinforcement learning (RL) approaches, exhibit significant limitations. Model predictive control (MPC) is a prevalent approach for ordinary quadruped and biped robots. While MPC has demonstrated advantages in legged robots, existing studies often oversimplify the leg swing progress, relying merely on simple trajectory interpolation methods. This severely constrains the foot's environmental interaction capability, hindering tasks such as ball kicking. This study innovatively adapts the spatial-temporal trajectory planning method, which has been successful in drone applications, to bipedal robotic systems. The proposed approach autonomously generates foot trajectories that satisfy constraints on target kicking position, velocity, and acceleration while simultaneously optimizing swing phase duration. Experimental results demonstrate that the optimized trajectories closely mimic human kicking behavior, featuring a backswing motion. Simulation and hardware experiments confirm the algorithm's efficiency, with trajectory planning times under 1 ms, and its reliability, achieving nearly 100 % task completion accuracy when the soccer goal is within the range of -90{\deg} to 90{\deg}.
Abstract:Recent advances in natural language processing (NLP) have opened up greater opportunities to enable fine-tuned large language models (LLMs) to behave as more powerful interactive agents through improved instruction-following ability. However, understanding how this impacts confidence calibration for reliable model output has not been researched in full. In this work, we examine various open-sourced LLMs, identifying significant calibration degradation after instruction tuning in each. Seeking a practical solution, we look towards label smoothing, which has been shown as an effective method to regularize for overconfident predictions but has yet to be widely adopted in the supervised fine-tuning (SFT) of LLMs. We first provide insight as to why label smoothing is sufficient to maintain calibration throughout the SFT process. However, settings remain where the effectiveness of smoothing is severely diminished, in particular the case of large vocabulary LLMs (LV-LLMs). We posit the cause to stem from the ability to become over-confident, which has a direct relationship with the hidden size and vocabulary size, and justify this theoretically and experimentally. Finally, we address an outstanding issue regarding the memory footprint of the cross-entropy loss computation in the label smoothed loss setting, designing a customized kernel to dramatically reduce memory consumption without sacrificing speed or performance in comparison to existing solutions for non-smoothed losses.




Abstract:Large Language Models (LLMs) have demonstrated remarkable performance across various natural language processing (NLP) tasks. However, their deployment is challenging due to the substantial computational resources required. Power-of-two (PoT) quantization is a general tool to counteract this difficulty. Albeit previous works on PoT quantization can be efficiently dequantized on CPUs using fixed-point addition, it showed less effectiveness on GPUs. The reason is entanglement of the sign bit and sequential bit manipulations needed for dequantization. We propose a novel POT quantization framework for LLM weights that (i) outperforms state-of-the-art accuracy in extremely low-precision number formats, and (ii) enables faster inference through more efficient dequantization. To maintain the accuracy of the quantized model, we introduce a two-step post-training algorithm: (i) initialize the quantization scales with a robust starting point, and (ii) refine these scales using a minimal calibration set. The performance of our PoT post-training algorithm surpasses the current state-of-the-art in integer quantization, particularly at low precisions such as 2- and 3-bit formats. Our PoT quantization accelerates the dequantization step required for the floating point inference and leads to $3.67\times$ speed up on a NVIDIA V100, and $1.63\times$ on a NVIDIA RTX 4090, compared to uniform integer dequantization.
Abstract:Handling oversized, variable-shaped, or delicate objects in transportation, grasping tasks is extremely challenging, mainly due to the limitations of the gripper's shape and size. This paper proposes a novel gripper, Lasso Gripper. Inspired by traditional tools like the lasso and the uurga, Lasso Gripper captures objects by launching and retracting a string. Contrary to antipodal grippers, which concentrate force on a limited area, Lasso Gripper applies uniform pressure along the length of the string for a more gentle grasp. The gripper is controlled by four motors-two for launching the string inward and two for launching it outward. By adjusting motor speeds, the size of the string loop can be tuned to accommodate objects of varying sizes, eliminating the limitations imposed by the maximum gripper separation distance. To address the issue of string tangling during rapid retraction, a specialized mechanism was incorporated. Additionally, a dynamic model was developed to estimate the string's curve, providing a foundation for the kinematic analysis of the workspace. In grasping experiments, Lasso Gripper, mounted on a robotic arm, successfully captured and transported a range of objects, including bull and horse figures as well as delicate vegetables. The demonstration video is available here: https://youtu.be/PV1J76mNP9Y.