Abstract:Neural codec language models achieve impressive zero-shot Text-to-Speech (TTS) by fully imitating the acoustic characteristics of a short speech prompt, including timbre, prosody, and paralinguistic information. However, such holistic imitation limits their ability to isolate and control individual attributes. In this paper, we present a unified codec language model SpeechEdit that extends zero-shot TTS with a selective control mechanism. By default, SpeechEdit reproduces the complete acoustic profile inferred from the speech prompt, but it selectively overrides only the attributes specified by explicit control instructions. To enable controllable modeling, SpeechEdit is trained on our newly constructed LibriEdit dataset, which provides delta (difference-aware) training pairs derived from LibriHeavy. Experimental results show that our approach maintains naturalness and robustness while offering flexible and localized control over desired attributes. Audio samples are available at https://speech-editing.github.io/speech-editing/.
Abstract:The performance of deep learning-based multi-channel speech enhancement methods often deteriorates when the geometric parameters of the microphone array change. Traditional approaches to mitigate this issue typically involve training on multiple microphone arrays, which can be costly. To address this challenge, we focus on uniform circular arrays and propose the use of a spatial filter bank to extract features that are approximately invariant to geometric parameters. These features are then processed by a two-stage conformer-based model (TSCBM) to enhance speech quality. Experimental results demonstrate that our proposed method can be trained on a fixed microphone array while maintaining effective performance across uniform circular arrays with unseen geometric configurations during applications.




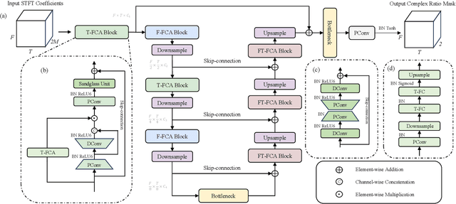
Abstract:Deep learning based end-to-end multi-channel speech enhancement methods have achieved impressive performance by leveraging sub-band, cross-band, and spatial information. However, these methods often demand substantial computational resources, limiting their practicality on terminal devices. This paper presents a lightweight multi-channel speech enhancement network with decoupled fully connected attention (LMFCA-Net). The proposed LMFCA-Net introduces time-axis decoupled fully-connected attention (T-FCA) and frequency-axis decoupled fully-connected attention (F-FCA) mechanisms to effectively capture long-range narrow-band and cross-band information without recurrent units. Experimental results show that LMFCA-Net performs comparably to state-of-the-art methods while significantly reducing computational complexity and latency, making it a promising solution for practical applications.