



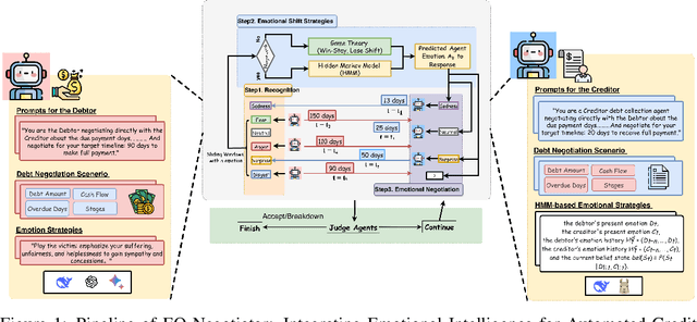
Abstract:The deployment of large language models (LLMs) in automated negotiation has set a high performance benchmark, but their computational cost and data privacy requirements render them unsuitable for many privacy-sensitive, on-device applications such as mobile assistants, embodied AI agents or private client interactions. While small language models (SLMs) offer a practical alternative, they suffer from a significant performance gap compared to LLMs in playing emotionally charged complex personas, especially for credit negotiation. This paper introduces EQ-Negotiator, a novel framework that bridges this capability gap using emotional personas. Its core is a reasoning system that integrates game theory with a Hidden Markov Model(HMM) to learn and track debtor emotional states online, without pre-training. This allows EQ-Negotiator to equip SLMs with the strategic intelligence to counter manipulation while de-escalating conflict and upholding ethical standards. Through extensive agent-to-agent simulations across diverse credit negotiation scenarios, including adversarial debtor strategies like cheating, threatening, and playing the victim, we show that a 7B parameter language model with EQ-Negotiator achieves better debt recovery and negotiation efficiency than baseline LLMs more than 10 times its size. This work advances persona modeling from descriptive character profiles to dynamic emotional architectures that operate within privacy constraints. Besides, this paper establishes that strategic emotional intelligence, not raw model scale, is the critical factor for success in automated negotiation, paving the way for effective, ethical, and privacy-preserving AI negotiators that can operate on the edge.
Abstract:Recent research on Chain-of-Thought (CoT) reasoning in Large Language Models (LLMs) has demonstrated that agents can engage in \textit{complex}, \textit{multi-turn} negotiations, opening new avenues for agentic AI. However, existing LLM agents largely overlook the functional role of emotions in such negotiations, instead generating passive, preference-driven emotional responses that make them vulnerable to manipulation and strategic exploitation by adversarial counterparts. To address this gap, we present EvoEmo, an evolutionary reinforcement learning framework that optimizes dynamic emotional expression in negotiations. EvoEmo models emotional state transitions as a Markov Decision Process and employs population-based genetic optimization to evolve high-reward emotion policies across diverse negotiation scenarios. We further propose an evaluation framework with two baselines -- vanilla strategies and fixed-emotion strategies -- for benchmarking emotion-aware negotiation. Extensive experiments and ablation studies show that EvoEmo consistently outperforms both baselines, achieving higher success rates, higher efficiency, and increased buyer savings. This findings highlight the importance of adaptive emotional expression in enabling more effective LLM agents for multi-turn negotiation.
Abstract:While large language model (LLM)-based chatbots have been applied for effective engagement in credit dialogues, their capacity for dynamic emotional expression remains limited. Current agents primarily rely on passive empathy rather than affective reasoning. For instance, when faced with persistent client negativity, the agent should employ strategic emotional adaptation by expressing measured anger to discourage counterproductive behavior and guide the conversation toward resolution. This context-aware emotional modulation is essential for imitating the nuanced decision-making of human negotiators. This paper introduces an EQ-negotiator that combines emotion sensing from pre-trained language models (PLMs) with emotional reasoning based on Game Theory and Hidden Markov Models. It takes into account both the current and historical emotions of the client to better manage and address negative emotions during interactions. By fine-tuning pre-trained language models (PLMs) on public emotion datasets and validating them on the credit dialogue datasets, our approach enables LLM-based agents to effectively capture shifts in client emotions and dynamically adjust their response tone based on our emotion decision policies in real-world financial negotiations. This EQ-negotiator can also help credit agencies foster positive client relationships, enhancing satisfaction in credit services.
Abstract:Federated learning (FL) enables retailers to share model parameters for demand forecasting while maintaining privacy. However, heterogeneous data across diverse regions, driven by factors such as varying consumer behavior, poses challenges to the effectiveness of federated learning. To tackle this challenge, we propose Privacy-Adaptive Clustered Federated Learning (PA-CFL) tailored for demand forecasting on heterogeneous retail data. By leveraging differential privacy and feature importance distribution, PA-CFL groups retailers into distinct ``bubbles'', each forming its own federated learning system to effectively isolate data heterogeneity. Within each bubble, Transformer models are designed to predict local sales for each client. Our experiments demonstrate that PA-CFL significantly surpasses FedAvg and outperforms local learning in demand forecasting performance across all participating clients. Compared to local learning, PA-CFL achieves a 5.4% improvement in R^2, a 69% reduction in RMSE, and a 45% decrease in MAE. Our approach enables effective FL through adaptive adjustments to diverse noise levels and the range of clients participating in each bubble. By grouping participants and proactively filtering out high-risk clients, PA-CFL mitigates potential threats to the FL system. The findings demonstrate PA-CFL's ability to enhance federated learning in time series prediction tasks with heterogeneous data, achieving a balance between forecasting accuracy and privacy preservation in retail applications. Additionally, PA-CFL's capability to detect and neutralize poisoned data from clients enhances the system's robustness and reliability.
Abstract:Federated learning (FL) enables retailers to share model parameters for demand forecasting while maintaining privacy. However, heterogeneous data across diverse regions, driven by factors such as varying consumer behavior, poses challenges to the effectiveness of federated learning. To tackle this challenge, we propose Bubble-Cluster Federated Learning (BFL), a novel clustering-based federated learning framework tailored for sales prediction. By leveraging differential privacy and feature importance distribution, BFL groups retailers into distinct "bubbles", each forming its own federated learning (FL) system to effectively isolate data heterogeneity. Within each bubble, Transformer models are designed to predict local sales for each client. Our experiments demonstrate that BFL significantly surpasses FedAvg and outperforms local learning in demand forecasting performance across all participating clients. Compared to local learning, BFL can achieve a 5.4\% improvement in R\textsuperscript{2}, a 69\% reduction in RMSE, and a 45\% decrease in MAE. Our study highlights BFL's adaptability in enabling effective federated learning through dynamic adjustments to noise levels and the range of clients participating in each bubble. This approach strategically groups participants into distinct "bubbles" while proactively identifying and filtering out risky clients that could compromise the FL system. The findings demonstrate BFL's ability to enhance collaborative learning in regression tasks on heterogeneous data, achieving a balance between forecasting accuracy and privacy preservation in retail applications. Additionally, BFL's capability to detect and neutralize poisoned data from clients enhances the system's robustness and reliability, ensuring more secure and effective federated learning.
Abstract:Link prediction is crucial for uncovering hidden connections within complex networks, enabling applications such as identifying potential customers and products. However, this research faces significant challenges, including concerns about data privacy, as well as high computational and storage costs, especially when dealing with large-scale networks. Condensed graphs, which are much smaller than the original graphs while retaining essential information, has become an effective solution to both maintain data utility and preserve privacy. Existing methods, however, initialize synthetic graphs through random node selection without considering node connectivity, and are mainly designed for node classification tasks. As a result, their potential for privacy-preserving link prediction remains largely unexplored. We introduce HyDRO\textsuperscript{+}, a graph condensation method guided by algebraic Jaccard similarity, which leverages local connectivity information to optimize condensed graph structures. Extensive experiments on four real-world networks show that our method outperforms state-of-the-art methods and even the original networks in balancing link prediction accuracy and privacy preservation. Moreover, our method achieves nearly 20* faster training and reduces storage requirements by 452*, as demonstrated on the Computers dataset, compared to link prediction on the original networks. This work represents the first attempt to leverage condensed graphs for privacy-preserving link prediction information sharing in real-world complex networks. It offers a promising pathway for preserving link prediction information while safeguarding privacy, advancing the use of graph condensation in large-scale networks with privacy concerns.
Abstract:Synthetic tabular data have widespread applications in industrial domains such as healthcare, finance, and supply chains, owing to their potential to protect privacy and mitigate data scarcity. However, generating realistic synthetic tabular data while preserving inter-column logical relationships remains a significant challenge for the existing generative models. To address these challenges, we propose LLM-TabFlow, a novel approach that leverages Large Language Model (LLM) reasoning to capture complex inter-column relationships and compress tabular data, while using Score-based Diffusion to model the distribution of the compressed data in latent space. Additionally, we introduce an evaluation framework, which is absent in literature, to fairly assess the performance of synthetic tabular data generation methods in real-world contexts. Using this framework, we conduct extensive experiments on two real-world industrial datasets, evaluating LLM-TabFlow against other five baseline methods, including SMOTE (an interpolation-based approach) and other state-of-the-art generative models. Our results show that LLM-TabFlow outperforms all baselines, fully preserving inter-column relationships while achieving the best balance between data fidelity, utility, and privacy. This study is the first to explicitly address inter-column relationship preservation in synthetic tabular data generation, offering new insights for developing more realistic and reliable tabular data generation methods.




Abstract:Current evaluations of synthetic tabular data mainly focus on how well joint distributions are modeled, often overlooking the assessment of their effectiveness in preserving realistic event sequences and coherent entity relationships across columns.This paper proposes three evaluation metrics designed to assess the preservation of logical relationships among columns in synthetic tabular data. We validate these metrics by assessing the performance of both classical and state-of-the-art generation methods on a real-world industrial dataset.Experimental results reveal that existing methods often fail to rigorously maintain logical consistency (e.g., hierarchical relationships in geography or organization) and dependencies (e.g., temporal sequences or mathematical relationships), which are crucial for preserving the fine-grained realism of real-world tabular data. Building on these insights, this study also discusses possible pathways to better capture logical relationships while modeling the distribution of synthetic tabular data.




Abstract:Graph distillation (GD) is an effective approach to extract useful information from large-scale network structures. However, existing methods, which operate in Euclidean space to generate condensed graphs, struggle to capture the inherent tree-like geometry of real-world networks, resulting in distilled graphs with limited task-specific information for downstream tasks. Furthermore, these methods often fail to extract dynamic properties from graphs, which are crucial for understanding information flow and facilitating graph continual learning. This paper presents the Hyperbolic Graph Distillation with Random Walks Optimization (HyDRO), a novel graph distillation approach that leverages hyperbolic embeddings to capture complex geometric patterns and optimize the spectral gap in hyperbolic space. Experiments show that HyDRO demonstrates strong task generalization, consistently outperforming state-of-the-art methods in both node classification and link prediction tasks. HyDRO also effectively preserves graph random walk properties, producing condensed graphs that achieve enhanced performance in continual graph learning. Additionally, HyDRO achieves competitive results on mainstream graph distillation benchmarks, while maintaining a strong balance between privacy and utility, and exhibiting robust resistance to noises.




Abstract:Traditional machine learning-based visual inspection systems require extensive data collection and repetitive model training to improve accuracy. These systems typically require expensive camera, computing equipment and significant machine learning expertise, which can substantially burden small and medium-sized enterprises. This study explores leveraging unsupervised learning methods with pre-trained models and low-cost hardware to create a cost-effective visual anomaly detection system. The research aims to develop a low-cost visual anomaly detection solution that uses minimal data for model training while maintaining generalizability and scalability. The system utilises unsupervised learning models from Anomalib and is deployed on affordable Raspberry Pi hardware through openVINO. The results show that this cost-effective system can complete anomaly defection training and inference on a Raspberry Pi in just 90 seconds using only 10 normal product images, achieving an F1 macro score exceeding 0.95. While the system is slightly sensitive to environmental changes like lighting, product positioning, or background, it remains a swift and economical method for factory automation inspection for small and medium-sized manufacturers