



Abstract:Peptides play a crucial role in the drug design and discovery whether as a therapeutic modality or a delivery agent. Non-natural amino acids (NNAAs) have been used to enhance the peptide properties from binding affinity, plasma stability to permeability. Incorporating novel NNAAs facilitates the design of more effective peptides with improved properties. The generative models used in the field, have focused on navigating the peptide sequence space. The sequence space is formed by combinations of a predefined set of amino acids. However, there is still a need for a tool to explore the peptide landscape beyond this enumerated space to unlock and effectively incorporate de novo design of new amino acids. To thoroughly explore the theoretical chemical space of the peptides, we present PepINVENT, a novel generative AI-based tool as an extension to the small molecule molecular design platform, REINVENT. PepINVENT navigates the vast space of natural and non-natural amino acids to propose valid, novel, and diverse peptide designs. The generative model can serve as a central tool for peptide-related tasks, as it was not trained on peptides with specific properties or topologies. The prior was trained to understand the granularity of peptides and to design amino acids for filling the masked positions within a peptide. PepINVENT coupled with reinforcement learning enables the goal-oriented design of peptides using its chemistry-informed generative capabilities. This study demonstrates PepINVENT's ability to explore the peptide space with unique and novel designs, and its capacity for property optimization in the context of therapeutically relevant peptides. Our tool can be employed for multi-parameter learning objectives, peptidomimetics, lead optimization, and variety of other tasks within the peptide domain.




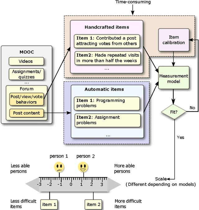
Abstract:This paper explores the suitability of using automatically discovered topics from MOOC discussion forums for modelling students' academic abilities. The Rasch model from psychometrics is a popular generative probabilistic model that relates latent student skill, latent item difficulty, and observed student-item responses within a principled, unified framework. According to scholarly educational theory, discovered topics can be regarded as appropriate measurement items if (1) students' participation across the discovered topics is well fit by the Rasch model, and if (2) the topics are interpretable to subject-matter experts as being educationally meaningful. Such Rasch-scaled topics, with associated difficulty levels, could be of potential benefit to curriculum refinement, student assessment and personalised feedback. The technical challenge that remains, is to discover meaningful topics that simultaneously achieve good statistical fit with the Rasch model. To address this challenge, we combine the Rasch model with non-negative matrix factorisation based topic modelling, jointly fitting both models. We demonstrate the suitability of our approach with quantitative experiments on data from three Coursera MOOCs, and with qualitative survey results on topic interpretability on a Discrete Optimisation MOOC.




Abstract:This paper adapts topic models to the psychometric testing of MOOC students based on their online forum postings. Measurement theory from education and psychology provides statistical models for quantifying a person's attainment of intangible attributes such as attitudes, abilities or intelligence. Such models infer latent skill levels by relating them to individuals' observed responses on a series of items such as quiz questions. The set of items can be used to measure a latent skill if individuals' responses on them conform to a Guttman scale. Such well-scaled items differentiate between individuals and inferred levels span the entire range from most basic to the advanced. In practice, education researchers manually devise items (quiz questions) while optimising well-scaled conformance. Due to the costly nature and expert requirements of this process, psychometric testing has found limited use in everyday teaching. We aim to develop usable measurement models for highly-instrumented MOOC delivery platforms, by using participation in automatically-extracted online forum topics as items. The challenge is to formalise the Guttman scale educational constraint and incorporate it into topic models. To favour topics that automatically conform to a Guttman scale, we introduce a novel regularisation into non-negative matrix factorisation-based topic modelling. We demonstrate the suitability of our approach with both quantitative experiments on three Coursera MOOCs, and with a qualitative survey of topic interpretability on two MOOCs by domain expert interviews.