Abstract:Human identification at a distance (HID) is challenging because traditional biometric modalities such as face and fingerprints are often difficult to acquire in real-world scenarios. Gait recognition provides a practical alternative, as it can be captured reliably at a distance. To promote progress in gait recognition and provide a fair evaluation platform, the International Competition on Human Identification at a Distance (HID) has been organized annually since 2020. Since 2023, the competition has adopted the challenging SUSTech-Competition dataset, which features substantial variations in clothing, carried objects, and view angles. No dedicated training data are provided, requiring participants to train their models using external datasets. Each year, the competition applies a different random seed to generate distinct evaluation splits, which reduces the risk of overfitting and supports a fair assessment of cross-domain generalization. While HID 2023 and HID 2024 already used this dataset, HID 2025 explicitly examined whether algorithmic advances could surpass the accuracy limits observed previously. Despite the heightened difficulty, participants achieved further improvements, and the best-performing method reached 94.2% accuracy, setting a new benchmark on this dataset. We also analyze key technical trends and outline potential directions for future research in gait recognition.
Abstract:Reliable environmental perception remains one of the main obstacles for safe operation of automated vehicles. Safety of the Intended Functionality (SOTIF) concerns safety risks from perception insufficiencies, particularly under adverse conditions where conventional detectors often falter. While Large Vision-Language Models (LVLMs) demonstrate promising semantic reasoning, their quantitative effectiveness for safety-critical 2D object detection is underexplored. This paper presents a systematic evaluation of ten representative LVLMs using the PeSOTIF dataset, a benchmark specifically curated for long-tail traffic scenarios and environmental degradations. Performance is quantitatively compared against the classical perception approach, a YOLO-based detector. Experimental results reveal a critical trade-off: top-performing LVLMs (e.g., Gemini 3, Doubao) surpass the YOLO baseline in recall by over 25% in complex natural scenarios, exhibiting superior robustness to visual degradation. Conversely, the baseline retains an advantage in geometric precision for synthetic perturbations. These findings highlight the complementary strengths of semantic reasoning versus geometric regression, supporting the use of LVLMs as high-level safety validators in SOTIF-oriented automated driving systems.




Abstract:In industrial inspection and component alignment tasks, template matching requires efficient estimation of a target's position and geometric state (rotation and scaling) under complex backgrounds to support precise downstream operations. Traditional methods rely on exhaustive enumeration of angles and scales, leading to low efficiency under compound transformations. Meanwhile, most deep learning-based approaches only estimate similarity scores without explicitly modeling geometric pose, making them inadequate for real-world deployment. To overcome these limitations, we propose a lightweight end-to-end framework that reformulates template matching as joint localization and geometric regression, outputting the center coordinates, rotation angle, and independent horizontal and vertical scales. A Template-Aware Dynamic Convolution Module (TDCM) dynamically injects template features at inference to guide generalizable matching. The compact network integrates depthwise separable convolutions and pixel shuffle for efficient matching. To enable geometric-annotation-free training, we introduce a rotation-shear-based augmentation strategy with structure-aware pseudo labels. A lightweight refinement module further improves angle and scale precision via local optimization. Experiments show our 3.07M model achieves high precision and 14ms inference under compound transformations. It also demonstrates strong robustness in small-template and multi-object scenarios, making it highly suitable for deployment in real-time industrial applications. The code is available at:https://github.com/ZhouJ6610/PoseMatch-TDCM.




Abstract:A passive optical network (PON) based on non-orthogonal multiple access (NOMA) meets low latency and high capacity. In the NOMA-PON, the asynchronous clock between the strong and weak optical network units (ONUs) causes the timing error and phase noise on the signal of the weak ONU. The theoretical derivation shows that the timing error and phase noise can be independently compensated. In this Letter, we propose a timing recovery (TR) algorithm based on an absolute timing error detector (Abs TED) and a pilot-based carrier phase recovery (CPR) to eliminate the timing error and phase noise separately. An experiment for 25G NOMA-PON is set up to verify the feasibility of the proposed algorithms. The weak ONU can achieve the 20% soft-decision forward error correction limit after compensating for timing error and phase noise. In conclusion, the proposed TR and the pilot-based CPR show great potential for the NOMA-PON.




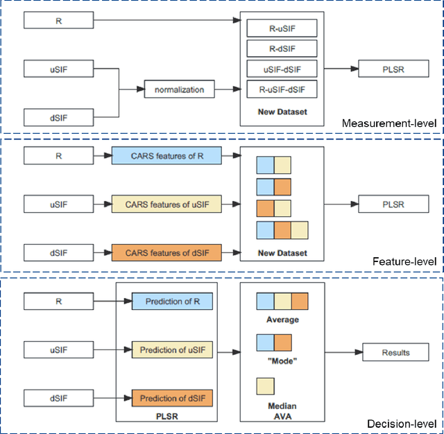
Abstract:Studying crop photosynthesis is crucial for improving yield, but current methods are labor-intensive. This research aims to enhance accuracy by combining leaf reflectance and sun-induced chlorophyll fluorescence (SIF) signals to estimate key photosynthetic traits in rice. The study analyzes 149 leaf samples from two rice cultivars, considering reflectance, SIF, chlorophyll, carotenoids, and CO2 response curves. After noise removal, SIF and reflectance spectra are used for data fusion at different levels (raw, feature, and decision). Competitive adaptive reweighted sampling (CARS) extracts features, and partial least squares regression (PLSR) builds regression models. Results indicate that using either reflectance or SIF alone provides modest estimations for photosynthetic traits. However, combining these data sources through measurement-level data fusion significantly improves accuracy, with mid-level and decision-level fusion also showing positive outcomes. In particular, decision-level fusion enhances predictive capabilities, suggesting the potential for efficient crop phenotyping. Overall, sun-induced chlorophyll fluorescence spectra effectively predict rice's photosynthetic capacity, and data fusion methods contribute to increased accuracy, paving the way for high-throughput crop phenotyping.




Abstract:The security issues of passive optical networks (PONs) have always been a concern due to broadcast transmission. Physical-layer security enhancement for the coherent PON should be as significant as improving transmission performance. In this paper, we propose the advanced encryption standard (AES) algorithm and geometric constellation shaping four-level pulse amplitude modulation (GCS-PAM4) pilot-based key distribution for secure coherent PON. The first bit of the GCS-PAM4 pilot is used for the hardware-efficient carrier phase recovery (CPR), while the second bit is utilized for key distribution without occupying the additional overhead. The key bits are encoded by the polar code to ensure error-free distribution. Frequent key updates are permitted for every codeword to improve the security of coherent PON. The experimental results of the 200-Gbps secure coherent PON using digital subcarrier multiplexing show that the GCS-PAM4 pilot-based key distribution could be error-free at upstream transmission without occupying the additional overhead and the eavesdropping would be prevented by AES algorithm at downstream transmission. Moreover, there is almost no performance penalty on the CPR using the GCS-PAM4 pilot compared to the binary phase shift keying pilot.




Abstract:Point-to-multi-point (PtMP) optical networks become the main solutions for network-edge applications such as passive optical networks and radio access networks. Entropy-loading digital subcarrier multiplexing (DSCM) is the core technology to achieve low latency and approach high capacity for flexible PtMP optical networks. However, the high peak-to-average power ratio of the entropy-loading DSCM signal limits the power budget and restricts the capacity, which can be reduced effectively by clipping operation. In this paper, we derive the theoretical capacity limitation of the flexible PtMP optical networks based on the entropy-loading DSCM signal. Meanwhile, an optimal clipping ratio for the clipping operation is acquired to approach the highest capacity limitation. Based on an accurate clipping-noise model under the optimal clipping ratio, we establish a three-dimensional look-up table for bit-error ratio, spectral efficiency, and link loss. Based on the three-dimensional look-up table, an optimization strategy is proposed to acquire optimal spectral efficiencies for achieving a higher capacity of the flexible PtMP optical networks.




Abstract:Beyond 100G passive optical networks (PONs) will be required to meet the ever-increasing traffic demand in the future. Coherent optical technologies are the competitive solutions for the future beyond 100G PON but also face challenges such as the high computational complexity of digital signal processing (DSP). A high oversampling rate in coherent optical technologies results in the high computational complexity of DSP. Therefore, DSP running in a non-integer-oversampling below 2 samples-per-symbol (sps) is preferred, which can not only reduce computational complexity but also obviously lower the requirement for the analog-to-digital converter. In this paper, we propose a non-integer-oversampling DSP for meeting the requirements of coherent PON. The proposed DSP working at 9/8-sps and 5/4-sps oversampling rates can be reduced by 44.04% and 40.78% computational complexity compared to that working at the 2-sps oversampling rate, respectively. Moreover, a 400-Gb/s-net-rate coherent PON based on digital subcarrier multiplexing was demonstrated to verify the feasibility of the non-integer-oversampling DSP. There is almost no penalty on the receiver sensitivity when the non-integer-oversampling DSP is adopted. In conclusion, the non-integer-oversampling DSP shows great potential in the future coherent PON.



Abstract:We propose a timing recovery for point-to-multi-point coherent passive optical networks. The results show that the proposed algorithm has low complexity and better robustness against the residual chromatic dispersion.




Abstract:In this paper, to the best of our knowledge, we propose the first multi-rate Nyquist-subcarriers modulation (SCM) for C-band 100Gbit/s signal transmission over 50km dispersion-uncompensated link. Chromatic dispersion (CD) introduces severe spectral nulls on optical double-sideband signal, which greatly degrades the performance of intensity-modulation and direct-detection systems. In the previous works, high-complexity digital signal processing (DSP) is required to resist the CD-caused spectral nulls. Based on the characteristics of dispersive channel, Nyquist-SCM with multi-rate subcarriers is proposed to keep away from the CD-caused spectral nulls flexibly. Signal on each subcarrier can be individually recovered by a DSP with an acceptable complexity, including the feed-forward equalizer with no more than 31 taps, a two-tap post filter, and maximum likelihood sequence estimation with one memory length. Combining with entropy loading based on probabilistic constellation shaping to maximize the capacity-reach, the C-band 100Gbit/s multi-rate Nyquist-SCM signal over 50km dispersion-uncompensated link can achieve 7% hard-decision forward error correction limit and average normalized generalized mutual information of 0.967. In conclusion, the multi-rate Nyquist-SCM shows great potentials in solving the CD-caused spectral distortions.