Abstract:We introduce the Nemotron 3 family of models - Nano, Super, and Ultra. These models deliver strong agentic, reasoning, and conversational capabilities. The Nemotron 3 family uses a Mixture-of-Experts hybrid Mamba-Transformer architecture to provide best-in-class throughput and context lengths of up to 1M tokens. Super and Ultra models are trained with NVFP4 and incorporate LatentMoE, a novel approach that improves model quality. The two larger models also include MTP layers for faster text generation. All Nemotron 3 models are post-trained using multi-environment reinforcement learning enabling reasoning, multi-step tool use, and support granular reasoning budget control. Nano, the smallest model, outperforms comparable models in accuracy while remaining extremely cost-efficient for inference. Super is optimized for collaborative agents and high-volume workloads such as IT ticket automation. Ultra, the largest model, provides state-of-the-art accuracy and reasoning performance. Nano is released together with its technical report and this white paper, while Super and Ultra will follow in the coming months. We will openly release the model weights, pre- and post-training software, recipes, and all data for which we hold redistribution rights.
Abstract:We present Nemotron 3 Nano 30B-A3B, a Mixture-of-Experts hybrid Mamba-Transformer language model. Nemotron 3 Nano was pretrained on 25 trillion text tokens, including more than 3 trillion new unique tokens over Nemotron 2, followed by supervised fine tuning and large-scale RL on diverse environments. Nemotron 3 Nano achieves better accuracy than our previous generation Nemotron 2 Nano while activating less than half of the parameters per forward pass. It achieves up to 3.3x higher inference throughput than similarly-sized open models like GPT-OSS-20B and Qwen3-30B-A3B-Thinking-2507, while also being more accurate on popular benchmarks. Nemotron 3 Nano demonstrates enhanced agentic, reasoning, and chat abilities and supports context lengths up to 1M tokens. We release both our pretrained Nemotron 3 Nano 30B-A3B Base and post-trained Nemotron 3 Nano 30B-A3B checkpoints on Hugging Face.
Abstract:Large language models (LLMs) are typically aligned to a universal set of safety and usage principles intended for broad public acceptability. Yet, real-world applications of LLMs often take place within organizational ecosystems shaped by distinctive corporate policies, regulatory requirements, use cases, brand guidelines, and ethical commitments. This reality highlights the need for rigorous and comprehensive evaluation of LLMs with pluralistic alignment goals, an alignment paradigm that emphasizes adaptability to diverse user values and needs. In this work, we present PLURALISTIC BEHAVIOR SUITE (PBSUITE), a dynamic evaluation suite designed to systematically assess LLMs' capacity to adhere to pluralistic alignment specifications in multi-turn, interactive conversations. PBSUITE consists of (1) a diverse dataset of 300 realistic LLM behavioral policies, grounded in 30 industries; and (2) a dynamic evaluation framework for stress-testing model compliance with custom behavioral specifications under adversarial conditions. Using PBSUITE, We find that leading open- and closed-source LLMs maintain robust adherence to behavioral policies in single-turn settings (less than 4% failure rates), but their compliance weakens substantially in multi-turn adversarial interactions (up to 84% failure rates). These findings highlight that existing model alignment and safety moderation methods fall short in coherently enforcing pluralistic behavioral policies in real-world LLM interactions. Our work contributes both the dataset and analytical framework to support future research toward robust and context-aware pluralistic alignment techniques.




Abstract:We introduce Nemotron-Nano-9B-v2, a hybrid Mamba-Transformer language model designed to increase throughput for reasoning workloads while achieving state-of-the-art accuracy compared to similarly-sized models. Nemotron-Nano-9B-v2 builds on the Nemotron-H architecture, in which the majority of the self-attention layers in the common Transformer architecture are replaced with Mamba-2 layers, to achieve improved inference speed when generating the long thinking traces needed for reasoning. We create Nemotron-Nano-9B-v2 by first pre-training a 12-billion-parameter model (Nemotron-Nano-12B-v2-Base) on 20 trillion tokens using an FP8 training recipe. After aligning Nemotron-Nano-12B-v2-Base, we employ the Minitron strategy to compress and distill the model with the goal of enabling inference on up to 128k tokens on a single NVIDIA A10G GPU (22GiB of memory, bfloat16 precision). Compared to existing similarly-sized models (e.g., Qwen3-8B), we show that Nemotron-Nano-9B-v2 achieves on-par or better accuracy on reasoning benchmarks while achieving up to 6x higher inference throughput in reasoning settings like 8k input and 16k output tokens. We are releasing Nemotron-Nano-9B-v2, Nemotron-Nano12B-v2-Base, and Nemotron-Nano-9B-v2-Base checkpoints along with the majority of our pre- and post-training datasets on Hugging Face.




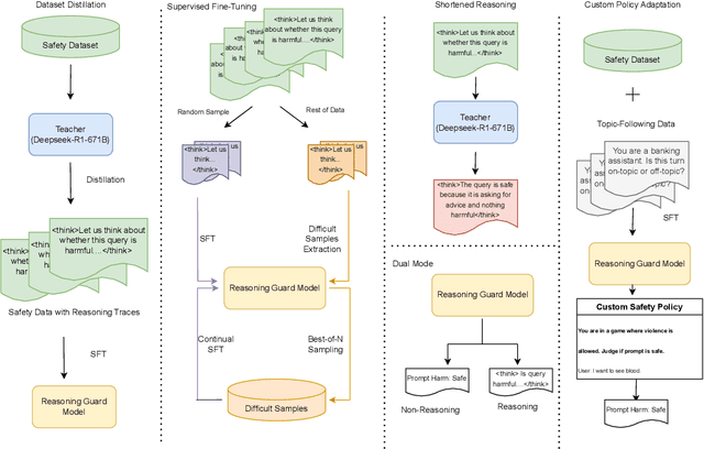
Abstract:Reasoning-based language models have demonstrated strong performance across various domains, with the most notable gains seen in mathematical and coding tasks. Recent research has shown that reasoning also offers significant benefits for LLM safety and guardrail applications. In this work, we conduct a comprehensive analysis of training reasoning-based guardrail models for content moderation, with an emphasis on generalization to custom safety policies at inference time. Our study focuses on two key dimensions: data efficiency and inference efficiency. On the data front, we find that reasoning-based models exhibit strong sample efficiency, achieving competitive performance with significantly fewer training examples than their non-reasoning counterparts. This unlocks the potential to repurpose the remaining data for mining high-value, difficult samples that further enhance model performance. On the inference side, we evaluate practical trade-offs by introducing reasoning budgets, examining the impact of reasoning length on latency and accuracy, and exploring dual-mode training to allow runtime control over reasoning behavior. Our findings will provide practical insights for researchers and developers to effectively and efficiently train and deploy reasoning-based guardrails models in real-world systems.




Abstract:As inference-time scaling becomes critical for enhanced reasoning capabilities, it is increasingly becoming important to build models that are efficient to infer. We introduce Nemotron-H, a family of 8B and 56B/47B hybrid Mamba-Transformer models designed to reduce inference cost for a given accuracy level. To achieve this goal, we replace the majority of self-attention layers in the common Transformer model architecture with Mamba layers that perform constant computation and require constant memory per generated token. We show that Nemotron-H models offer either better or on-par accuracy compared to other similarly-sized state-of-the-art open-sourced Transformer models (e.g., Qwen-2.5-7B/72B and Llama-3.1-8B/70B), while being up to 3$\times$ faster at inference. To further increase inference speed and reduce the memory required at inference time, we created Nemotron-H-47B-Base from the 56B model using a new compression via pruning and distillation technique called MiniPuzzle. Nemotron-H-47B-Base achieves similar accuracy to the 56B model, but is 20% faster to infer. In addition, we introduce an FP8-based training recipe and show that it can achieve on par results with BF16-based training. This recipe is used to train the 56B model. All Nemotron-H models will be released, with support in Hugging Face, NeMo, and Megatron-LM.




Abstract:As Large Language Models (LLMs) and generative AI become increasingly widespread, concerns about content safety have grown in parallel. Currently, there is a clear lack of high-quality, human-annotated datasets that address the full spectrum of LLM-related safety risks and are usable for commercial applications. To bridge this gap, we propose a comprehensive and adaptable taxonomy for categorizing safety risks, structured into 12 top-level hazard categories with an extension to 9 fine-grained subcategories. This taxonomy is designed to meet the diverse requirements of downstream users, offering more granular and flexible tools for managing various risk types. Using a hybrid data generation pipeline that combines human annotations with a multi-LLM "jury" system to assess the safety of responses, we obtain Aegis 2.0, a carefully curated collection of 34,248 samples of human-LLM interactions, annotated according to our proposed taxonomy. To validate its effectiveness, we demonstrate that several lightweight models, trained using parameter-efficient techniques on Aegis 2.0, achieve performance competitive with leading safety models fully fine-tuned on much larger, non-commercial datasets. In addition, we introduce a novel training blend that combines safety with topic following data.This approach enhances the adaptability of guard models, enabling them to generalize to new risk categories defined during inference. We plan to open-source Aegis 2.0 data and models to the research community to aid in the safety guardrailing of LLMs.




Abstract:While large language models (LLMs) have seen unprecedented advancements in capabilities and applications across a variety of use-cases, safety alignment of these models is still an area of active research. The fragile nature of LLMs, even models that have undergone extensive alignment and safety training regimes, warrants additional safety steering steps via training-free, inference-time methods. While recent work in the area of mechanistic interpretability has investigated how activations in latent representation spaces may encode concepts, and thereafter performed representation engineering to induce such concepts in LLM outputs, the applicability of such for safety is relatively under-explored. Unlike recent inference-time safety steering works, in this paper we explore safety steering of LLM outputs using: (i) category-specific steering vectors, thereby enabling fine-grained control over the steering, and (ii) sophisticated methods for extracting informative steering vectors for more effective safety steering while retaining quality of the generated text. We demonstrate our exploration on multiple LLMs and datasets, and showcase the effectiveness of the proposed steering method, along with a discussion on the implications and best practices.




Abstract:Dialogue policies play a crucial role in developing task-oriented dialogue systems, yet their development and maintenance are challenging and typically require substantial effort from experts in dialogue modeling. While in many situations, large amounts of conversational data are available for the task at hand, people lack an effective solution able to extract dialogue policies from this data. In this paper, we address this gap by first illustrating how Large Language Models (LLMs) can be instrumental in extracting dialogue policies from datasets, through the conversion of conversations into a unified intermediate representation consisting of canonical forms. We then propose a novel method for generating dialogue policies utilizing a controllable and interpretable graph-based methodology. By combining canonical forms across conversations into a flow network, we find that running graph traversal algorithms helps in extracting dialogue flows. These flows are a better representation of the underlying interactions than flows extracted by prompting LLMs. Our technique focuses on giving conversation designers greater control, offering a productivity tool to improve the process of developing dialogue policies.




Abstract:We release the Nemotron-4 340B model family, including Nemotron-4-340B-Base, Nemotron-4-340B-Instruct, and Nemotron-4-340B-Reward. Our models are open access under the NVIDIA Open Model License Agreement, a permissive model license that allows distribution, modification, and use of the models and its outputs. These models perform competitively to open access models on a wide range of evaluation benchmarks, and were sized to fit on a single DGX H100 with 8 GPUs when deployed in FP8 precision. We believe that the community can benefit from these models in various research studies and commercial applications, especially for generating synthetic data to train smaller language models. Notably, over 98% of data used in our model alignment process is synthetically generated, showcasing the effectiveness of these models in generating synthetic data. To further support open research and facilitate model development, we are also open-sourcing the synthetic data generation pipeline used in our model alignment process.