



Abstract:Multi-turn textual feedback-based fashion image retrieval focuses on a real-world setting, where users can iteratively provide information to refine retrieval results until they find an item that fits all their requirements. In this work, we present a novel memory-based method, called FashionNTM, for such a multi-turn system. Our framework incorporates a new Cascaded Memory Neural Turing Machine (CM-NTM) approach for implicit state management, thereby learning to integrate information across all past turns to retrieve new images, for a given turn. Unlike vanilla Neural Turing Machine (NTM), our CM-NTM operates on multiple inputs, which interact with their respective memories via individual read and write heads, to learn complex relationships. Extensive evaluation results show that our proposed method outperforms the previous state-of-the-art algorithm by 50.5%, on Multi-turn FashionIQ -- the only existing multi-turn fashion dataset currently, in addition to having a relative improvement of 12.6% on Multi-turn Shoes -- an extension of the single-turn Shoes dataset that we created in this work. Further analysis of the model in a real-world interactive setting demonstrates two important capabilities of our model -- memory retention across turns, and agnosticity to turn order for non-contradictory feedback. Finally, user study results show that images retrieved by FashionNTM were favored by 83.1% over other multi-turn models. Project page: https://sites.google.com/eng.ucsd.edu/fashionntm




Abstract:We propose a self-supervised shared encoder model that achieves strong results on several visual, language and multimodal benchmarks while being data, memory and run-time efficient. We make three key contributions. First, in contrast to most existing works, we use a single transformer with all the encoder layers processing both the text and the image modalities. Second, we propose a stage-wise training strategy where the model is first trained on images, then jointly with unimodal text and image datasets and finally jointly with text and text-image datasets. Third, to preserve information across both the modalities, we propose a training pipeline that learns simultaneously from gradient updates of different modalities at each training update step. The results on downstream text-only, image-only and multimodal tasks show that our model is competitive with several strong models while using fewer parameters and lesser pre-training data. For example, MoMo performs competitively with FLAVA on multimodal (+3.1), image-only (+1.1) and text-only (-0.1) tasks despite having 2/5th the number of parameters and using 1/3rd the image-text training pairs. Finally, we ablate various design choices and further show that increasing model size produces significant performance gains indicating potential for substantial improvements with larger models using our approach.




Abstract:We present results from a large-scale experiment on pretraining encoders with non-embedding parameter counts ranging from 700M to 9.3B, their subsequent distillation into smaller models ranging from 17M-170M parameters, and their application to the Natural Language Understanding (NLU) component of a virtual assistant system. Though we train using 70% spoken-form data, our teacher models perform comparably to XLM-R and mT5 when evaluated on the written-form Cross-lingual Natural Language Inference (XNLI) corpus. We perform a second stage of pretraining on our teacher models using in-domain data from our system, improving error rates by 3.86% relative for intent classification and 7.01% relative for slot filling. We find that even a 170M-parameter model distilled from our Stage 2 teacher model has 2.88% better intent classification and 7.69% better slot filling error rates when compared to the 2.3B-parameter teacher trained only on public data (Stage 1), emphasizing the importance of in-domain data for pretraining. When evaluated offline using labeled NLU data, our 17M-parameter Stage 2 distilled model outperforms both XLM-R Base (85M params) and DistillBERT (42M params) by 4.23% to 6.14%, respectively. Finally, we present results from a full virtual assistant experimentation platform, where we find that models trained using our pretraining and distillation pipeline outperform models distilled from 85M-parameter teachers by 3.74%-4.91% on an automatic measurement of full-system user dissatisfaction.




Abstract:The task of learning from only a few examples (called a few-shot setting) is of key importance and relevance to a real-world setting. For question answering (QA), the current state-of-the-art pre-trained models typically need fine-tuning on tens of thousands of examples to obtain good results. Their performance degrades significantly in a few-shot setting (< 100 examples). To address this, we propose a simple fine-tuning framework that leverages pre-trained text-to-text models and is directly aligned with their pre-training framework. Specifically, we construct the input as a concatenation of the question, a mask token representing the answer span and a context. Given this input, the model is fine-tuned using the same objective as that of its pre-training objective. Through experimental studies on various few-shot configurations, we show that this formulation leads to significant gains on multiple QA benchmarks (an absolute gain of 34.2 F1 points on average when there are only 16 training examples). The gains extend further when used with larger models (Eg:- 72.3 F1 on SQuAD using BART-large with only 32 examples) and translate well to a multilingual setting . On the multilingual TydiQA benchmark, our model outperforms the XLM-Roberta-large by an absolute margin of upto 40 F1 points and an average of 33 F1 points in a few-shot setting (<= 64 training examples). We conduct detailed ablation studies to analyze factors contributing to these gains.




Abstract:Large-scale conversational assistants like Alexa, Siri, Cortana and Google Assistant process every utterance using multiple models for domain, intent and named entity recognition. Given the decoupled nature of model development and large traffic volumes, it is extremely difficult to identify utterances processed erroneously by such systems. We address this challenge to detect domain classification errors using offline Transformer models. We combine utterance encodings from a RoBERTa model with the Nbest hypothesis produced by the production system. We then fine-tune end-to-end in a multitask setting using a small dataset of humanannotated utterances with domain classification errors. We tested our approach for detecting misclassifications from one domain that accounts for <0.5% of the traffic in a large-scale conversational AI system. Our approach achieves an F1 score of 30% outperforming a bi- LSTM baseline by 16.9% and a standalone RoBERTa model by 4.8%. We improve this further by 2.2% to 32.2% by ensembling multiple models.




Abstract:This paper describes the third place submission to the shared task on simultaneous translation and paraphrasing for language education at the 4th workshop on Neural Generation and Translation (WNGT) for ACL 2020. The final system leverages pre-trained translation models and uses a Transformer architecture combined with an oversampling strategy to achieve a competitive performance. This system significantly outperforms the baseline on Hungarian (27% absolute improvement in Weighted Macro F1 score) and Portuguese (33% absolute improvement) languages.



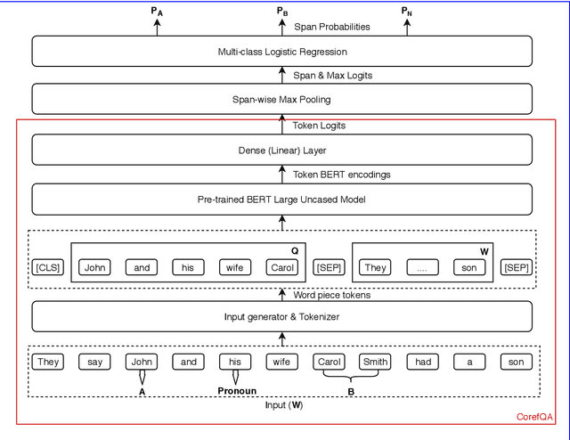
Abstract:The resolution of ambiguous pronouns is a longstanding challenge in Natural Language Understanding. Recent studies have suggested gender bias among state-of-the-art coreference resolution systems. As an example, Google AI Language team recently released a gender-balanced dataset and showed that performance of these coreference resolvers is significantly limited on the dataset. In this paper, we propose an extractive question answering (QA) formulation of pronoun resolution task that overcomes this limitation and shows much lower gender bias (0.99) on their dataset. This system uses fine-tuned representations from the pre-trained BERT model and outperforms the existing baseline by a significant margin (22.2% absolute improvement in F1 score) without using any hand-engineered features. This QA framework is equally performant even without the knowledge of the candidate antecedents of the pronoun. An ensemble of QA and BERT-based multiple choice and sequence classification models further improves the F1 (23.3% absolute improvement upon the baseline). This ensemble model was submitted to the shared task for the 1st ACL workshop on Gender Bias for Natural Language Processing. It ranked 9th on the final official leaderboard. Source code is available at https://github.com/rakeshchada/corefqa