



Abstract:Large language models (LLM) exhibit broad utility but face limitations in quantum sensor development, stemming from interdisciplinary knowledge barriers and involving complex optimization processes. Here we present QCopilot, an LLM-based multi-agent framework integrating external knowledge access, active learning, and uncertainty quantification for quantum sensor design and diagnosis. Comprising commercial LLMs with few-shot prompt engineering and vector knowledge base, QCopilot employs specialized agents to adaptively select optimization methods, automate modeling analysis, and independently perform problem diagnosis. Applying QCopilot to atom cooling experiments, we generated 10${}^{\rm{8}}$ sub-$\rm{\mu}$K atoms without any human intervention within a few hours, representing $\sim$100$\times$ speedup over manual experimentation. Notably, by continuously accumulating prior knowledge and enabling dynamic modeling, QCopilot can autonomously identify anomalous parameters in multi-parameter experimental settings. Our work reduces barriers to large-scale quantum sensor deployment and readily extends to other quantum information systems.
Abstract:Network or physical attacks on industrial equipment or computer systems may cause massive losses. Therefore, a quick and accurate anomaly detection (AD) based on monitoring data, especially the multivariate time-series (MTS) data, is of great significance. As the key step of anomaly detection for MTS data, learning the relations among different variables has been explored by many approaches. However, most of the existing approaches do not consider the heterogeneity between variables, that is, different types of variables (continuous numerical variables, discrete categorical variables or hybrid variables) may have different and distinctive edge distributions. In this paper, we propose a novel semi-supervised anomaly detection framework based on a heterogeneous feature network (HFN) for MTS, learning heterogeneous structure information from a mass of unlabeled time-series data to improve the accuracy of anomaly detection, and using attention coefficient to provide an explanation for the detected anomalies. Specifically, we first combine the embedding similarity subgraph generated by sensor embedding and feature value similarity subgraph generated by sensor values to construct a time-series heterogeneous graph, which fully utilizes the rich heterogeneous mutual information among variables. Then, a prediction model containing nodes and channel attentions is jointly optimized to obtain better time-series representations. This approach fuses the state-of-the-art technologies of heterogeneous graph structure learning (HGSL) and representation learning. The experiments on four sensor datasets from real-world applications demonstrate that our approach detects the anomalies more accurately than those baseline approaches, thus providing a basis for the rapid positioning of anomalies.




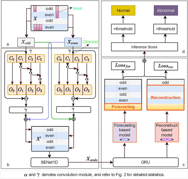
Abstract:Anomaly detection of multivariate time series is meaningful for system behavior monitoring. This paper proposes an anomaly detection method based on unsupervised Short- and Long-term Mask Representation learning (SLMR). The main idea is to extract short-term local dependency patterns and long-term global trend patterns of the multivariate time series by using multi-scale residual dilated convolution and Gated Recurrent Unit(GRU) respectively. Furthermore, our approach can comprehend temporal contexts and feature correlations by combining spatial-temporal masked self-supervised representation learning and sequence split. It considers the importance of features is different, and we introduce the attention mechanism to adjust the contribution of each feature. Finally, a forecasting-based model and a reconstruction-based model are integrated to focus on single timestamp prediction and latent representation of time series. Experiments show that the performance of our method outperforms other state-of-the-art models on three real-world datasets. Further analysis shows that our method is good at interpretability.