Abstract:Multi-agent trajectory generation in team sports requires models that capture both the diversity of possible plays and realistic spatial coordination between players on plays. Standard generative approaches such as Conditional Variational Autoencoders (CVAE) and diffusion models struggle with this task, exhibiting posterior collapse or convergence to the dataset mean. Moreover, most trajectory prediction methods operate in a forecasting regime that requires multiple frames of observed history, limiting their use for play design where only the initial formation is available. We present PlayGen-MoG, an extensible framework for formation-conditioned play generation that addresses these challenges through three design choices: 1/ a Mixture-of-Gaussians (MoG) output head with shared mixture weights across all agents, where a single set of weights selects a play scenario that couples all players' trajectories, 2/ relative spatial attention that encodes pairwise player positions and distances as learned attention biases, and 3/ non-autoregressive prediction of absolute displacements from the initial formation, eliminating cumulative error drift and removing the dependence on observed trajectory history, enabling realistic play generation from a single static formation alone. On American football tracking data, PlayGen-MoG achieves 1.68 yard ADE and 3.98 yard FDE while maintaining full utilization of all 8 mixture components with entropy of 2.06 out of 2.08, and qualitatively confirming diverse generation without mode collapse.
Abstract:Defensive coverage schemes in the National Football League (NFL) represent complex tactical patterns requiring coordinated assignments among defenders who must react dynamically to the offense's passing concept. This paper presents a factorized attention-based transformer model applied to NFL multi-agent play tracking data to predict individual coverage assignments, receiver-defender matchups, and the targeted defender on every pass play. Unlike previous approaches that focus on post-hoc coverage classification at the team level, our model enables predictive modeling of individual player assignments and matchup dynamics throughout the play. The factorized attention mechanism separates temporal and agent dimensions, allowing independent modeling of player movement patterns and inter-player relationships. Trained on randomly truncated trajectories, the model generates frame-by-frame predictions that capture how defensive responsibilities evolve from pre-snap through pass arrival. Our models achieve approximately 89\%+ accuracy for all tasks, with true accuracy potentially higher given annotation ambiguity in the ground truth labels. These outputs also enable novel derivative metrics, including disguise rate and double coverage rate, which enable enhanced storytelling in TV broadcasts as well as provide actionable insights for team strategy development and player evaluation.
Abstract:Infinite-shoe casino blackjack provides a rigorous, exactly verifiable benchmark for discrete stochastic control under dynamically masked actions. Under a fixed Vegas-style ruleset (S17, 3:2 payout, dealer peek, double on any two, double after split, resplit to four), an exact dynamic programming (DP) oracle was derived over 4,600 canonical decision cells. This oracle yielded ground-truth action values, optimal policy labels, and a theoretical expected value (EV) of -0.00161 per hand. To evaluate sample-efficient policy recovery, three model-free optimizers were trained via simulated interaction: masked REINFORCE with a per-cell exponential moving average baseline, simultaneous perturbation stochastic approximation (SPSA), and the cross-entropy method (CEM). REINFORCE was the most sample-efficient, achieving a 46.37% action-match rate and an EV of -0.04688 after 10^6 hands, outperforming CEM (39.46%, 7.5x10^6 evaluations) and SPSA (38.63%, 4.8x10^6 evaluations). However, all methods exhibited substantial cell-conditional regret, indicating persistent policy-level errors despite smooth reward convergence. This gap shows that tabular environments with severe state-visitation sparsity and dynamic action masking remain challenging, while aggregate reward curves can obscure critical local failures. As a negative control, it was proven and empirically confirmed that under i.i.d. draws without counting, optimal bet sizing collapses to the table minimum. In addition, larger wagers strictly increased volatility and ruin without improving expectation. These results highlight the need for exact oracles and negative controls to avoid mistaking stochastic variability for genuine algorithmic performance.



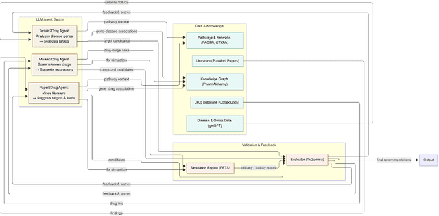
Abstract:Drug discovery remains a formidable challenge: more than 90 percent of candidate molecules fail in clinical evaluation, and development costs often exceed one billion dollars per approved therapy. Disparate data streams, from genomics and transcriptomics to chemical libraries and clinical records, hinder coherent mechanistic insight and slow progress. Meanwhile, large language models excel at reasoning and tool integration but lack the modular specialization and iterative memory required for regulated, hypothesis-driven workflows. We introduce PharmaSwarm, a unified multi-agent framework that orchestrates specialized LLM "agents" to propose, validate, and refine hypotheses for novel drug targets and lead compounds. Each agent accesses dedicated functionality--automated genomic and expression analysis; a curated biomedical knowledge graph; pathway enrichment and network simulation; interpretable binding affinity prediction--while a central Evaluator LLM continuously ranks proposals by biological plausibility, novelty, in silico efficacy, and safety. A shared memory layer captures validated insights and fine-tunes underlying submodels over time, yielding a self-improving system. Deployable on low-code platforms or Kubernetes-based microservices, PharmaSwarm supports literature-driven discovery, omics-guided target identification, and market-informed repurposing. We also describe a rigorous four-tier validation pipeline spanning retrospective benchmarking, independent computational assays, experimental testing, and expert user studies to ensure transparency, reproducibility, and real-world impact. By acting as an AI copilot, PharmaSwarm can accelerate translational research and deliver high-confidence hypotheses more efficiently than traditional pipelines.
Abstract:To improve the efficiency of distributed large language model (LLM) inference, various parallelization strategies, such as tensor and pipeline parallelism, have been proposed. However, the distinct computational characteristics inherent in the two stages of LLM inference-prefilling and decoding-render a single static parallelization strategy insufficient for the effective optimization of both stages. In this work, we present Seesaw, an LLM inference engine optimized for throughput-oriented tasks. The key idea behind Seesaw is dynamic model re-sharding, a technique that facilitates the dynamic reconfiguration of parallelization strategies across stages, thereby maximizing throughput at both phases. To mitigate re-sharding overhead and optimize computational efficiency, we employ tiered KV cache buffering and transition-minimizing scheduling. These approaches work synergistically to reduce the overhead caused by frequent stage transitions while ensuring maximum batching efficiency. Our evaluation demonstrates that Seesaw achieves a throughput increase of up to 1.78x (1.36x on average) compared to vLLM, the most widely used state-of-the-art LLM inference engine.