
Abstract:The DESERE Workshop, our First Workshop on Decentralised Search and Recommendation, offers a platform for researchers to explore and share innovative ideas on decentralised web services, mainly focusing on three major topics: (i) societal impact of decentralised systems: their effect on privacy, policy, and regulation; (ii) decentralising applications: algorithmic and performance challenges that arise from decentralisation; and (iii) infrastructure to support decentralised systems and services: peer-to-peer networks, routing, and performance evaluation tools




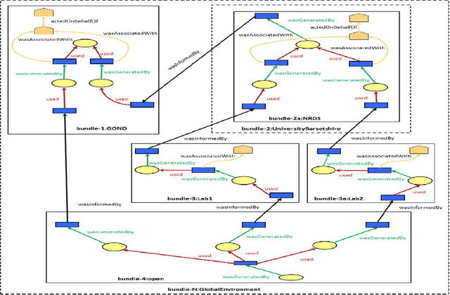
Abstract:The Anonymisation Decision-making Framework (ADF) operationalizes the risk management of data exchange between organizations, referred to as "data environments". The second edition of ADF has increased its emphasis on modeling data flows, highlighting a potential new use of provenance information to support anonymisation decision-making. In this paper, we provide a use case that showcases this functionality more. Based on this use case, we identify how provenance information could be utilized within the ADF framework, and identify a currently un-met requirement which is the modeling of \textit{data environments}. We show how data environments can be implemented within the W3C PROV in four different ways. We analyze the costs and benefits of each approach, and consider another use case as a partial check for completeness. We then summarize our findings and suggest ways forward.




Abstract:Supervised machine learning has several drawbacks that make it difficult to use in many situations. Drawbacks include: heavy reliance on massive training data, limited generalizability and poor expressiveness of high-level semantics. Low-shot Learning attempts to address these drawbacks. Low-shot learning allows the model to obtain good predictive power with very little or no training data, where structured knowledge plays a key role as a high-level semantic representation of human. This article will review the fundamental factors of low-shot learning technologies, with a focus on the operation of structured knowledge under different low-shot conditions. We also introduce other techniques relevant to low-shot learning. Finally, we point out the limitations of low-shot learning, the prospects and gaps of industrial applications, and future research directions.




Abstract:Zero-shot learning uses semantic attributes to connect the search space of unseen objects. In recent years, although the deep convolutional network brings powerful visual modeling capabilities to the ZSL task, its visual features have severe pattern inertia and lack of representation of semantic relationships, which leads to severe bias and ambiguity. In response to this, we propose the Graph-based Visual-Semantic Entanglement Network to conduct graph modeling of visual features, which is mapped to semantic attributes by using a knowledge graph, it contains several novel designs: 1. it establishes a multi-path entangled network with the convolutional neural network (CNN) and the graph convolutional network (GCN), which input the visual features from CNN to GCN to model the implicit semantic relations, then GCN feedback the graph modeled information to CNN features; 2. it uses attribute word vectors as the target for the graph semantic modeling of GCN, which forms a self-consistent regression for graph modeling and supervise GCN to learn more personalized attribute relations; 3. it fuses and supplements the hierarchical visual-semantic features refined by graph modeling into visual embedding. By promoting the semantic linkage modeling of visual features, our method outperforms state-of-the-art approaches on multiple representative ZSL datasets: AwA2, CUB, and SUN.