



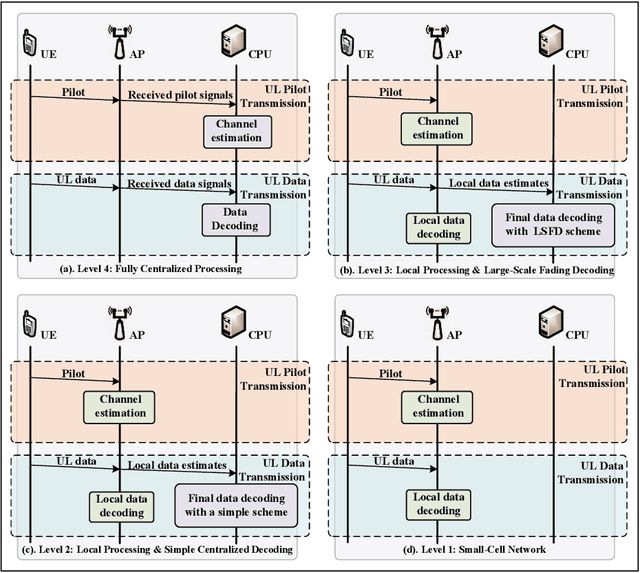
In this paper, we investigate a cell-free massive MIMO system with both access points (APs) and user equipments (UEs) equipped with multiple antennas over jointly correlated Rayleigh fading channels. We study four uplink implementations, from fully centralized processing to fully distributed processing, and derive achievable spectral efficiency (SE) expressions with minimum mean-squared error successive interference cancellation (MMSE-SIC) detectors and arbitrary combining schemes. Furthermore, the global and local MMSE combining schemes are derived based on full and local channel state information (CSI) obtained under pilot contamination, which can maximize the achievable SE for the fully centralized and distributed implementation, respectively. We study a two-layer decoding implementation with an arbitrary combining scheme in the first layer and optimal large-scale fading decoding in the second layer. Besides, we compute novel closed-form SE expressions for the two-layer decoding implementation with maximum ratio combining. We compare the SE of different implementation levels and combining schemes and investigate the effect of having additional UE antennas. Note that increasing the number of antennas per UE may degrade the SE performance and the optimal number of UE antennas maximizing the SE is related to the implementation levels, the length of the resource block, and the number of UEs.