Amy
Abstract:Large language model (LLM) agents typically rely on reactive decision-making paradigms such as ReAct, selecting actions conditioned on growing execution histories. While effective for short tasks, these approaches often lead to redundant tool usage, unstable reasoning, and high token consumption in complex long-horizon tasks involving branching, iteration, or multi-tool coordination. To address these limitations, this paper introduces PseudoAct, a novel framework for flexible planning and action control in LLM agents through pseudocode synthesis. Leveraging the ability of LLMs to express task-solving strategies as code, PseudoAct synthesizes a structured pseudocode plan that decomposes a task into subtasks and explicitly encodes control flow, including sequencing, conditionals, loops, parallel composition, and combinations of these logic primitives. Actions are then executed by following this global plan, making the decision logic explicit and temporally coherent. This design reduces redundant actions, prevents infinite loops, and avoids uninformative alternative exploration, enabling consistent and efficient long-horizon decision-making. Experiments on benchmark datasets show that our method significantly outperforms existing reactive agent approaches, achieving a 20.93% absolute gain in success rate on FEVER and setting a new state-of-the-art on HotpotQA.




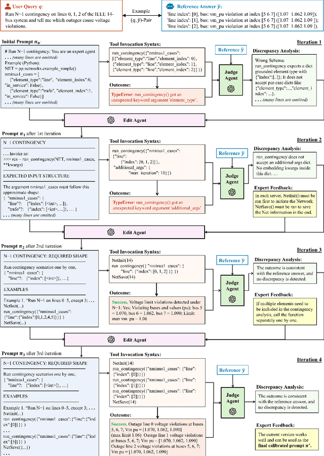
Abstract:The growing complexity of power system operations has created an urgent need for intelligent, automated tools to support reliable and efficient grid management. Conventional analysis tools often require significant domain expertise and manual effort, which limits their accessibility and adaptability. To address these challenges, this paper presents X-GridAgent, a novel large language model (LLM)-powered agentic AI system designed to automate complex power system analysis through natural language queries. The system integrates domain-specific tools and specialized databases under a three-layer hierarchical architecture comprising planning, coordination, and action layers. This architecture offers high flexibility and adaptability to previously unseen tasks, while providing a modular and extensible framework that can be readily expanded to incorporate new tools, data sources, or analytical capabilities. To further enhance performance, we introduce two novel algorithms: (1) LLM-driven prompt refinement with human feedback, and (2) schema-adaptive hybrid retrieval-augmented generation (RAG) for accurate information retrieval from large-scale structured grid datasets. Experimental evaluations across a variety of user queries and power grid cases demonstrate the effectiveness and reliability of X-GridAgent in automating interpretable and rigorous power system analysis.




Abstract:We describe a novel integrated algorithm for real-time enhancement of video acquired under challenging lighting conditions. Such conditions include low lighting, haze, and high dynamic range situations. The algorithm automatically detects the dominate source of impairment, then depending on whether it is low lighting, haze or others, a corresponding pre-processing is applied to the input video, followed by the core enhancement algorithm. Temporal and spatial redundancies in the video input are utilized to facilitate real-time processing and to improve temporal and spatial consistency of the output. The proposed algorithm can be used as an independent module, or be integrated in either a video encoder or a video decoder for further optimizations.