ISIR
Abstract:Minimizing negative impacts of Artificial Intelligent (AI) systems on human societies without human supervision requires them to be able to align with human values. However, most current work only addresses this issue from a technical point of view, e.g., improving current methods relying on reinforcement learning from human feedback, neglecting what it means and is required for alignment to occur. Here, we propose to distinguish strong and weak value alignment. Strong alignment requires cognitive abilities (either human-like or different from humans) such as understanding and reasoning about agents' intentions and their ability to causally produce desired effects. We argue that this is required for AI systems like large language models (LLMs) to be able to recognize situations presenting a risk that human values may be flouted. To illustrate this distinction, we present a series of prompts showing ChatGPT's, Gemini's and Copilot's failures to recognize some of these situations. We moreover analyze word embeddings to show that the nearest neighbors of some human values in LLMs differ from humans' semantic representations. We then propose a new thought experiment that we call "the Chinese room with a word transition dictionary", in extension of John Searle's famous proposal. We finally mention current promising research directions towards a weak alignment, which could produce statistically satisfying answers in a number of common situations, however so far without ensuring any truth value.
Abstract:Autonomous open-ended learning (OEL) robots are able to cumulatively acquire new skills and knowledge through direct interaction with the environment, for example relying on the guidance of intrinsic motivations and self-generated goals. OEL robots have a high relevance for applications as they can use the autonomously acquired knowledge to accomplish tasks relevant for their human users. OEL robots, however, encounter an important limitation: this may lead to the acquisition of knowledge that is not so much relevant to accomplish the users' tasks. This work analyses a possible solution to this problem that pivots on the novel concept of `purpose'. Purposes indicate what the designers and/or users want from the robot. The robot should use internal representations of purposes, called here `desires', to focus its open-ended exploration towards the acquisition of knowledge relevant to accomplish them. This work contributes to develop a computational framework on purpose in two ways. First, it formalises a framework on purpose based on a three-level motivational hierarchy involving: (a) the purposes; (b) the desires, which are domain independent; (c) specific domain dependent state-goals. Second, the work highlights key challenges highlighted by the framework such as: the `purpose-desire alignment problem', the `purpose-goal grounding problem', and the `arbitration between desires'. Overall, the approach enables OEL robots to learn in an autonomous way but also to focus on acquiring goals and skills that meet the purposes of the designers and users.




Abstract:Robots are still limited to controlled conditions, that the robot designer knows with enough details to endow the robot with the appropriate models or behaviors. Learning algorithms add some flexibility with the ability to discover the appropriate behavior given either some demonstrations or a reward to guide its exploration with a reinforcement learning algorithm. Reinforcement learning algorithms rely on the definition of state and action spaces that define reachable behaviors. Their adaptation capability critically depends on the representations of these spaces: small and discrete spaces result in fast learning while large and continuous spaces are challenging and either require a long training period or prevent the robot from converging to an appropriate behavior. Beside the operational cycle of policy execution and the learning cycle, which works at a slower time scale to acquire new policies, we introduce the redescription cycle, a third cycle working at an even slower time scale to generate or adapt the required representations to the robot, its environment and the task. We introduce the challenges raised by this cycle and we present DREAM (Deferred Restructuring of Experience in Autonomous Machines), a developmental cognitive architecture to bootstrap this redescription process stage by stage, build new state representations with appropriate motivations, and transfer the acquired knowledge across domains or tasks or even across robots. We describe results obtained so far with this approach and end up with a discussion of the questions it raises in Neuroscience.




Abstract:An important current challenge in Human-Robot Interaction (HRI) is to enable robots to learn on-the-fly from human feedback. However, humans show a great variability in the way they reward robots. We propose to address this issue by enabling the robot to combine different learning strategies, namely model-based (MB) and model-free (MF) reinforcement learning. We simulate two HRI scenarios: a simple task where the human congratulates the robot for putting the right cubes in the right boxes, and a more complicated version of this task where cubes have to be placed in a specific order. We show that our existing MB-MF coordination algorithm previously tested in robot navigation works well here without retuning parameters. It leads to the maximal performance while producing the same minimal computational cost as MF alone. Moreover, the algorithm gives a robust performance no matter the variability of the simulated human feedback, while each strategy alone is impacted by this variability. Overall, the results suggest a promising way to promote robot learning flexibility when facing variable human feedback.




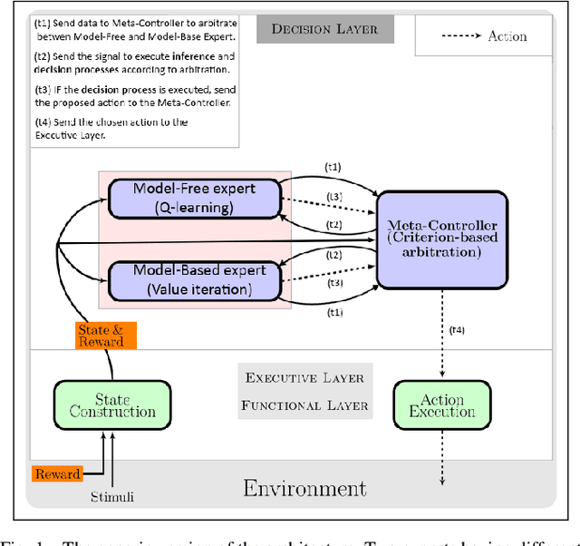
Abstract:Taking inspiration from how the brain coordinates multiple learning systems is an appealing strategy to endow robots with more flexibility. One of the expected advantages would be for robots to autonomously switch to the least costly system when its performance is satisfying. However, to our knowledge no study on a real robot has yet shown that the measured computational cost is reduced while performance is maintained with such brain-inspired algorithms. We present navigation experiments involving paths of different lengths to the goal, dead-end, and non-stationarity (i.e., change in goal location and apparition of obstacles). We present a novel arbitration mechanism between learning systems that explicitly measures performance and cost. We find that the robot can adapt to environment changes by switching between learning systems so as to maintain a high performance. Moreover, when the task is stable, the robot also autonomously shifts to the least costly system, which leads to a drastic reduction in computation cost while keeping a high performance. Overall, these results illustrates the interest of using multiple learning systems.




Abstract:In this work we tackle the problem of child engagement estimation while children freely interact with a robot in their room. We propose a deep-based multi-view solution that takes advantage of recent developments in human pose detection. We extract the child's pose from different RGB-D cameras placed elegantly in the room, fuse the results and feed them to a deep neural network trained for classifying engagement levels. The deep network contains a recurrent layer, in order to exploit the rich temporal information contained in the pose data. The resulting method outperforms a number of baseline classifiers, and provides a promising tool for better automatic understanding of a child's attitude, interest and attention while cooperating with a robot. The goal is to integrate this model in next generation social robots as an attention monitoring tool during various CRI tasks both for Typically Developed (TD) children and children affected by autism (ASD).




Abstract:During sleep and awake rest, the hippocampus replays sequences of place cells that have been activated during prior experiences. These have been interpreted as a memory consolidation process, but recent results suggest a possible interpretation in terms of reinforcement learning. The Dyna reinforcement learning algorithms use off-line replays to improve learning. Under limited replay budget, a prioritized sweeping approach, which requires a model of the transitions to the predecessors, can be used to improve performance. We investigate whether such algorithms can explain the experimentally observed replays. We propose a neural network version of prioritized sweeping Q-learning, for which we developed a growing multiple expert algorithm, able to cope with multiple predecessors. The resulting architecture is able to improve the learning of simulated agents confronted to a navigation task. We predict that, in animals, learning the world model should occur during rest periods, and that the corresponding replays should be shuffled.




Abstract:Accumulating evidence suggest that human behavior in trial-and-error learning tasks based on decisions between discrete actions may involve a combination of reinforcement learning (RL) and working-memory (WM). While the understanding of brain activity at stake in this type of tasks often involve the comparison with non-human primate neurophysiological results, it is not clear whether monkeys use similar combined RL and WM processes to solve these tasks. Here we analyzed the behavior of five monkeys with computational models combining RL and WM. Our model-based analysis approach enables to not only fit trial-by-trial choices but also transient slowdowns in reaction times, indicative of WM use. We found that the behavior of the five monkeys was better explained in terms of a combination of RL and WM despite inter-individual differences. The same coordination dynamics we used in a previous study in humans best explained the behavior of some monkeys while the behavior of others showed the opposite pattern, revealing a possible different dynamics of WM process. We further analyzed different variants of the tested models to open a discussion on how the long pretraining in these tasks may have favored particular coordination dynamics between RL and WM. This points towards either inter-species differences or protocol differences which could be further tested in humans.


Abstract:Online model-free reinforcement learning (RL) methods with continuous actions are playing a prominent role when dealing with real-world applications such as Robotics. However, when confronted to non-stationary environments, these methods crucially rely on an exploration-exploitation trade-off which is rarely dynamically and automatically adjusted to changes in the environment. Here we propose an active exploration algorithm for RL in structured (parameterized) continuous action space. This framework deals with a set of discrete actions, each of which is parameterized with continuous variables. Discrete exploration is controlled through a Boltzmann softmax function with an inverse temperature $\beta$ parameter. In parallel, a Gaussian exploration is applied to the continuous action parameters. We apply a meta-learning algorithm based on the comparison between variations of short-term and long-term reward running averages to simultaneously tune $\beta$ and the width of the Gaussian distribution from which continuous action parameters are drawn. When applied to a simple virtual human-robot interaction task, we show that this algorithm outperforms continuous parameterized RL both without active exploration and with active exploration based on uncertainty variations measured by a Kalman-Q-learning algorithm.