



Abstract:Artificial Intelligence (AI) is a pervasive research topic, permeating various sectors and applications. In this study, we harness the power of AI, specifically convolutional neural networks (ConvNets), for segmenting liver tissues. It also focuses on developing a user-friendly graphical user interface (GUI) tool, "AI Radiologist", enabling clinicians to effectively delineate different liver tissues (parenchyma, tumors, and vessels), thereby saving lives. This endeavor bridges the gap between academic research and practical, industrial applications. The GUI is a single-page application and is designed using the PyQt5 Python framework. The offline-available AI Radiologist resorts to three ConvNet models trained to segment all liver tissues. With respect to the Dice metric, the best liver ConvNet scores 98.16%, the best tumor ConvNet scores 65.95%, and the best vessel ConvNet scores 51.94%. It outputs 2D slices of the liver, tumors, and vessels, along with 3D interpolations in .obj and .mtl formats, which can be visualized/printed using any 3D-compatible software. Thus, the AI Radiologist offers a convenient tool for clinicians to perform liver tissue segmentation and 3D interpolation employing state-of-the-art models for tissues segmentation. With the provided capacity to select the volumes and pre-trained models, the clinicians can leave the rest to the AI Radiologist.





Abstract:The digital landscape of the Internet of Energy (IoE) is on the brink of a revolutionary transformation with the integration of edge Artificial Intelligence (AI). This comprehensive review elucidates the promise and potential that edge AI holds for reshaping the IoE ecosystem. Commencing with a meticulously curated research methodology, the article delves into the myriad of edge AI techniques specifically tailored for IoE. The myriad benefits, spanning from reduced latency and real-time analytics to the pivotal aspects of information security, scalability, and cost-efficiency, underscore the indispensability of edge AI in modern IoE frameworks. As the narrative progresses, readers are acquainted with pragmatic applications and techniques, highlighting on-device computation, secure private inference methods, and the avant-garde paradigms of AI training on the edge. A critical analysis follows, offering a deep dive into the present challenges including security concerns, computational hurdles, and standardization issues. However, as the horizon of technology ever expands, the review culminates in a forward-looking perspective, envisaging the future symbiosis of 5G networks, federated edge AI, deep reinforcement learning, and more, painting a vibrant panorama of what the future beholds. For anyone vested in the domains of IoE and AI, this review offers both a foundation and a visionary lens, bridging the present realities with future possibilities.





Abstract:Computer Vision (CV) is playing a significant role in transforming society by utilizing machine learning (ML) tools for a wide range of tasks. However, the need for large-scale datasets to train ML models creates challenges for centralized ML algorithms. The massive computation loads required for processing and the potential privacy risks associated with storing and processing data on central cloud servers put these algorithms under severe strain. To address these issues, federated learning (FL) has emerged as a promising solution, allowing privacy preservation by training models locally and exchanging them to improve overall performance. Additionally, the computational load is distributed across multiple clients, reducing the burden on central servers. This paper presents, to the best of the authors' knowledge, the first review discussing recent advancements of FL in CV applications, comparing them to conventional centralized training paradigms. It provides an overview of current FL applications in various CV tasks, emphasizing the advantages of FL and the challenges of implementing it in CV. To facilitate this, the paper proposes a taxonomy of FL techniques in CV, outlining their applications and security threats. It also discusses privacy concerns related to implementing blockchain in FL schemes for CV tasks and summarizes existing privacy preservation methods. Moving on, the paper identifies open research challenges and potential future research directions to further exploit the potential of FL and blockchain in CV applications.





Abstract:Automatic speech recognition (ASR) has recently become an important challenge when using deep learning (DL). It requires large-scale training datasets and high computational and storage resources. Moreover, DL techniques and machine learning (ML) approaches in general, hypothesize that training and testing data come from the same domain, with the same input feature space and data distribution characteristics. This assumption, however, is not applicable in some real-world artificial intelligence (AI) applications. Moreover, there are situations where gathering real data is challenging, expensive, or rarely occurring, which can not meet the data requirements of DL models. deep transfer learning (DTL) has been introduced to overcome these issues, which helps develop high-performing models using real datasets that are small or slightly different but related to the training data. This paper presents a comprehensive survey of DTL-based ASR frameworks to shed light on the latest developments and helps academics and professionals understand current challenges. Specifically, after presenting the DTL background, a well-designed taxonomy is adopted to inform the state-of-the-art. A critical analysis is then conducted to identify the limitations and advantages of each framework. Moving on, a comparative study is introduced to highlight the current challenges before deriving opportunities for future research.

Abstract:Consumer's privacy is a main concern in Smart Grids (SGs) due to the sensitivity of energy data, particularly when used to train machine learning models for different services. These data-driven models often require huge amounts of data to achieve acceptable performance leading in most cases to risks of privacy leakage. By pushing the training to the edge, Federated Learning (FL) offers a good compromise between privacy preservation and the predictive performance of these models. The current paper presents an overview of FL applications in SGs while discussing their advantages and drawbacks, mainly in load forecasting, electric vehicles, fault diagnoses, load disaggregation and renewable energies. In addition, an analysis of main design trends and possible taxonomies is provided considering data partitioning, the communication topology, and security mechanisms. Towards the end, an overview of main challenges facing this technology and potential future directions is presented.





Abstract:Machine learning and computer vision techniques have influenced many fields including the biomedical one. The aim of this paper is to investigate the important concept of schedulers in manipulating the learning rate (LR), for the liver segmentation task, throughout the training process, focusing on the newly devised OneCycleLR against the ReduceLRonPlateau. A dataset, published in 2018 and produced by the Medical Segmentation Decathlon Challenge organizers, called Task 8 Hepatic Vessel (MSDC-T8) has been used for testing and validation. The reported results that have the same number of maximum epochs (75), and are the average of 5-fold cross-validation, indicate that ReduceLRonPlateau converges faster while maintaining a similar or even better loss score on the validation set when compared to OneCycleLR. The epoch at which the peak LR occurs perhaps should be made early for the OneCycleLR such that the super-convergence feature can be observed. Moreover, the overall results outperform the state-of-the-art results from the researchers who published the liver masks for this dataset. To conclude, both schedulers are suitable for medical segmentation challenges, especially the MSDC-T8 dataset, and can be used confidently in rapidly converging the validation loss with a minimal number of epochs.





Abstract:Recommender systems have been widely used in different application domains including energy-preservation, e-commerce, healthcare, social media, etc. Such applications require the analysis and mining of massive amounts of various types of user data, including demographics, preferences, social interactions, etc. in order to develop accurate and precise recommender systems. Such datasets often include sensitive information, yet most recommender systems are focusing on the models' accuracy and ignore issues related to security and the users' privacy. Despite the efforts to overcome these problems using different risk reduction techniques, none of them has been completely successful in ensuring cryptographic security and protection of the users' private information. To bridge this gap, the blockchain technology is presented as a promising strategy to promote security and privacy preservation in recommender systems, not only because of its security and privacy salient features, but also due to its resilience, adaptability, fault tolerance and trust characteristics. This paper presents a holistic review of blockchain-based recommender systems covering challenges, open issues and solutions. Accordingly, a well-designed taxonomy is introduced to describe the security and privacy challenges, overview existing frameworks and discuss their applications and benefits when using blockchain before indicating opportunities for future research.





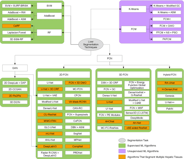
Abstract:There is no denying how machine learning and computer vision have grown in the recent years. Their highest advantages lie within their automation, suitability, and ability to generate astounding results in a matter of seconds in a reproducible manner. This is aided by the ubiquitous advancements reached in the computing capabilities of current graphical processing units and the highly efficient implementation of such techniques. Hence, in this paper, we survey the key studies that are published between 2014 and 2020, showcasing the different machine learning algorithms researchers have used to segment the liver, hepatic-tumors, and hepatic-vasculature structures. We divide the surveyed studies based on the tissue of interest (hepatic-parenchyma, hepatic-tumors, or hepatic-vessels), highlighting the studies that tackle more than one task simultaneously. Additionally, the machine learning algorithms are classified as either supervised or unsupervised, and further partitioned if the amount of works that fall under a certain scheme is significant. Moreover, different datasets and challenges found in literature and websites, containing masks of the aforementioned tissues, are thoroughly discussed, highlighting the organizers original contributions, and those of other researchers. Also, the metrics that are used excessively in literature are mentioned in our review stressing their relevancy to the task at hand. Finally, critical challenges and future directions are emphasized for innovative researchers to tackle, exposing gaps that need addressing such as the scarcity of many studies on the vessels segmentation challenge, and why their absence needs to be dealt with in an accelerated manner.





Abstract:Recommender systems have significantly developed in recent years in parallel with the witnessed advancements in both internet of things (IoT) and artificial intelligence (AI) technologies. Accordingly, as a consequence of IoT and AI, multiple forms of data are incorporated in these systems, e.g. social, implicit, local and personal information, which can help in improving recommender systems' performance and widen their applicability to traverse different disciplines. On the other side, energy efficiency in the building sector is becoming a hot research topic, in which recommender systems play a major role by promoting energy saving behavior and reducing carbon emissions. However, the deployment of the recommendation frameworks in buildings still needs more investigations to identify the current challenges and issues, where their solutions are the keys to enable the pervasiveness of research findings, and therefore, ensure a large-scale adoption of this technology. Accordingly, this paper presents, to the best of the authors' knowledge, the first timely and comprehensive reference for energy-efficiency recommendation systems through (i) surveying existing recommender systems for energy saving in buildings; (ii) discussing their evolution; (iii) providing an original taxonomy of these systems based on specified criteria, including the nature of the recommender engine, its objective, computing platforms, evaluation metrics and incentive measures; and (iv) conducting an in-depth, critical analysis to identify their limitations and unsolved issues. The derived challenges and areas of future implementation could effectively guide the energy research community to improve the energy-efficiency in buildings and reduce the cost of developed recommender systems-based solutions.





Abstract:Human population are striving against energy-related issues that not only affects society and the development of the world, but also causes global warming. A variety of broad approaches have been developed by both industry and the research community. However, there is an ever increasing need for comprehensive, end-to-end solutions aimed at transforming human behavior rather than device metrics and benchmarks. In this paper, a micro-moment-based smart plug system is proposed as part of a larger multi-appliance energy efficiency program. The smart plug, which includes two sub-units: the power consumption unit and environmental monitoring unit collect energy consumption of appliances along with contextual information, such as temperature, humidity, luminosity and room occupancy respectively. The plug also allows home automation capability. With the accompanying mobile application, end-users can visualize energy consumption data along with ambient environmental information. Current implementation results show that the proposed system delivers cost-effective deployment while maintaining adequate computation and wireless performance.
