


Abstract:Background: The rapid advancement of Machine Learning (ML) represents novel opportunities to enhance public health research, surveillance, and decision-making. However, there is a lack of comprehensive understanding of algorithmic bias -- systematic errors in predicted population health outcomes -- resulting from the public health application of ML. The objective of this narrative review is to explore the types of bias generated by ML and quantitative metrics to assess these biases. Methods: We performed search on PubMed, MEDLINE, IEEE (Institute of Electrical and Electronics Engineers), ACM (Association for Computing Machinery) Digital Library, Science Direct, and Springer Nature. We used keywords to identify studies describing types of bias and metrics to measure these in the domain of ML and public and population health published in English between 2008 and 2023, inclusive. Results: A total of 72 articles met the inclusion criteria. Our review identified the commonly described types of bias and quantitative metrics to assess these biases from an equity perspective. Conclusion: The review will help formalize the evaluation framework for ML on public health from an equity perspective.




Abstract:With the advances in artificial intelligence (AI), data-driven algorithms are becoming increasingly popular in the medical domain. However, due to the nonlinear and complex behavior of many of these algorithms, decision-making by such algorithms is not trustworthy for clinicians and is considered a black-box process. Hence, the scientific community has introduced explainable artificial intelligence (XAI) to remedy the problem. This systematic scoping review investigates the application of XAI in breast cancer detection and risk prediction. We conducted a comprehensive search on Scopus, IEEE Explore, PubMed, and Google Scholar (first 50 citations) using a systematic search strategy. The search spanned from January 2017 to July 2023, focusing on peer-reviewed studies implementing XAI methods in breast cancer datasets. Thirty studies met our inclusion criteria and were included in the analysis. The results revealed that SHapley Additive exPlanations (SHAP) is the top model-agnostic XAI technique in breast cancer research in terms of usage, explaining the model prediction results, diagnosis and classification of biomarkers, and prognosis and survival analysis. Additionally, the SHAP model primarily explained tree-based ensemble machine learning models. The most common reason is that SHAP is model agnostic, which makes it both popular and useful for explaining any model prediction. Additionally, it is relatively easy to implement effectively and completely suits performant models, such as tree-based models. Explainable AI improves the transparency, interpretability, fairness, and trustworthiness of AI-enabled health systems and medical devices and, ultimately, the quality of care and outcomes.




Abstract:Obesity is a global epidemic causing at least 2.8 million deaths per year. This complex disease is associated with significant socioeconomic burden, reduced work productivity, unemployment, and other social determinants of Health (SDoH) disparities. Objective: The objective of this study was to investigate the effects of SDoH on obesity prevalence among adults in Shelby County, Tennessee, USA using a geospatial machine-learning approach. Obesity prevalence was obtained from publicly available CDC 500 cities database while SDoH indicators were extracted from the U.S. Census and USDA. We examined the geographic distributions of obesity prevalence patterns using Getis-Ord Gi* statistics and calibrated multiple models to study the association between SDoH and adult obesity. Also, unsupervised machine learning was used to conduct grouping analysis to investigate the distribution of obesity prevalence and associated SDoH indicators. Results depicted a high percentage of neighborhoods experiencing high adult obesity prevalence within Shelby County. In the census tract, median household income, as well as the percentage of individuals who were black, home renters, living below the poverty level, fifty-five years or older, unmarried, and uninsured, had a significant association with adult obesity prevalence. The grouping analysis revealed disparities in obesity prevalence amongst disadvantaged neighborhoods. More research is needed that examines linkages between geographical location, SDoH, and chronic diseases. These findings, which depict a significantly higher prevalence of obesity within disadvantaged neighborhoods, and other geospatial information can be leveraged to offer valuable insights informing health decision-making and interventions that mitigate risk factors for increasing obesity prevalence.




Abstract:This study sought to (1) expand our existing Urban Population Health Observatory (UPHO) system by incorporating a semantics layer; (2) cohesively employ machine learning and semantic/logical inference to provide measurable evidence and detect pathways leading to undesirable health outcomes; (3) provide clinical use case scenarios and design case studies to identify socioenvironmental determinants of health associated with the prevalence of obesity, and (4) design a dashboard that demonstrates the use of UPHO in the context of obesity surveillance using the provided scenarios. The system design includes a knowledge graph generation component that provides contextual knowledge from relevant domains of interest. This system leverages semantics using concepts, properties, and axioms from existing ontologies. In addition, we used the publicly available US Centers for Disease Control and Prevention 500 Cities data set to perform multivariate analysis. A cohesive approach that employs machine learning and semantic/logical inference reveals pathways leading to diseases. In this study, we present 2 clinical case scenarios and a proof-of-concept prototype design of a dashboard that provides warnings, recommendations, and explanations and demonstrates the use of UPHO in the context of obesity surveillance, treatment, and prevention. While exploring the case scenarios using a support vector regression machine learning model, we found that poverty, lack of physical activity, education, and unemployment were the most important predictive variables that contribute to obesity in Memphis, TN. The application of UPHO could help reduce health disparities and improve urban population health. The expanded UPHO feature incorporates an additional level of interpretable knowledge to enhance physicians, researchers, and health officials' informed decision-making at both patient and community levels.




Abstract:The COVID-19 pandemic fueled one of the most rapid vaccine developments in history. However, misinformation spread through online social media often leads to negative vaccine sentiment and hesitancy. To investigate COVID-19 vaccine-related discussion in social media, we conducted a sentiment analysis and Latent Dirichlet Allocation topic modeling on textual data collected from 13 Reddit communities focusing on the COVID-19 vaccine from Dec 1, 2020, to May 15, 2021. Data were aggregated and analyzed by month to detect changes in any sentiment and latent topics. ty analysis suggested these communities expressed more positive sentiment than negative regarding the vaccine-related discussions and has remained static over time. Topic modeling revealed community members mainly focused on side effects rather than outlandish conspiracy theories. Covid-19 vaccine-related content from 13 subreddits show that the sentiments expressed in these communities are overall more positive than negative and have not meaningfully changed since December 2020. Keywords indicating vaccine hesitancy were detected throughout the LDA topic modeling. Public sentiment and topic modeling analysis regarding vaccines could facilitate the implementation of appropriate messaging, digital interventions, and new policies to promote vaccine confidence.




Abstract:Patient monitoring is vital in all stages of care. We here report the development and validation of ICU length of stay and mortality prediction models. The models will be used in an intelligent ICU patient monitoring module of an Intelligent Remote Patient Monitoring (IRPM) framework that monitors the health status of patients, and generates timely alerts, maneuver guidance, or reports when adverse medical conditions are predicted. We utilized the publicly available Medical Information Mart for Intensive Care (MIMIC) database to extract ICU stay data for adult patients to build two prediction models: one for mortality prediction and another for ICU length of stay. For the mortality model, we applied six commonly used machine learning (ML) binary classification algorithms for predicting the discharge status (survived or not). For the length of stay model, we applied the same six ML algorithms for binary classification using the median patient population ICU stay of 2.64 days. For the regression-based classification, we used two ML algorithms for predicting the number of days. We built two variations of each prediction model: one using 12 baseline demographic and vital sign features, and the other based on our proposed quantiles approach, in which we use 21 extra features engineered from the baseline vital sign features, including their modified means, standard deviations, and quantile percentages. We could perform predictive modeling with minimal features while maintaining reasonable performance using the quantiles approach. The best accuracy achieved in the mortality model was approximately 89% using the random forest algorithm. The highest accuracy achieved in the length of stay model, based on the population median ICU stay (2.64 days), was approximately 65% using the random forest algorithm.




Abstract:Personal health libraries (PHLs) provide a single point of secure access to patients digital health data and enable the integration of knowledge stored in their digital health profiles with other sources of global knowledge. PHLs can help empower caregivers and health care providers to make informed decisions about patients health by understanding medical events in the context of their lives. This paper reports the implementation of a mobile health digital intervention that incorporates both digital health data stored in patients PHLs and other sources of contextual knowledge to deliver tailored recommendations for improving self-care behaviors in diabetic adults. We conducted a thematic assessment of patient functional and nonfunctional requirements that are missing from current EHRs based on evidence from the literature. We used the results to identify the technologies needed to address those requirements. We describe the technological infrastructures used to construct, manage, and integrate the types of knowledge stored in the PHL. We leverage the Social Linked Data (Solid) platform to design a fully decentralized and privacy-aware platform that supports interoperability and care integration. We provided an initial prototype design of a PHL and drafted a use case scenario that involves four actors to demonstrate how the proposed prototype can be used to address user requirements, including the construction and management of the PHL and its utilization for developing a mobile app that queries the knowledge stored and integrated into the PHL in a private and fully decentralized manner to provide better recommendations. The proposed PHL helps patients and their caregivers take a central role in making decisions regarding their health and equips their health care providers with informatics tools that support the collection and interpretation of the collected knowledge.




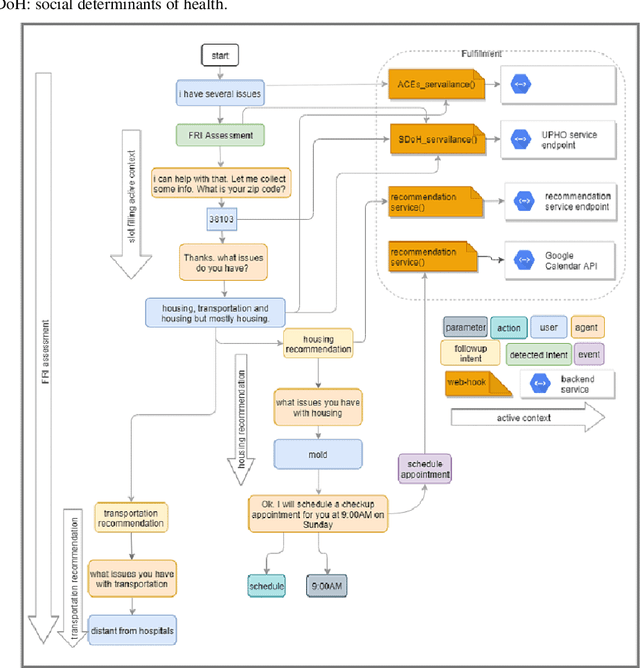
Abstract:The study of adverse childhood experiences and their consequences has emerged over the past 20 years. In this study, we aimed to leverage explainable artificial intelligence, and propose a proof-of-concept prototype for a knowledge-driven evidence-based recommendation system to improve surveillance of adverse childhood experiences. We used concepts from an ontology that we have developed to build and train a question-answering agent using the Google DialogFlow engine. In addition to the question-answering agent, the initial prototype includes knowledge graph generation and recommendation components that leverage third-party graph technology. To showcase the framework functionalities, we here present a prototype design and demonstrate the main features through four use case scenarios motivated by an initiative currently implemented at a children hospital in Memphis, Tennessee. Ongoing development of the prototype requires implementing an optimization algorithm of the recommendations, incorporating a privacy layer through a personal health library, and conducting a clinical trial to assess both usability and usefulness of the implementation. This semantic-driven explainable artificial intelligence prototype can enhance health care practitioners ability to provide explanations for the decisions they make.




Abstract:The purpose of this paper is to describe and analyze the development of a knowledge-based infrastructure to support MSP decision-making processes. The paper emerged from a study to define specifications for a knowledge-based infrastructure to provide decision support for community-level MSPs in the Canadian province of Quebec. As part of the study, a process assessment was conducted to understand the needs of communities as they collect, organize, and analyze data to make decisions about their priorities. The result of this process is a portrait, which is an epidemiological profile of health and nutrition in their community. Portraits inform strategic planning and development of interventions and are used to assess the impact of interventions. Our key findings indicate ambiguities and disagreement among MSP decision-makers regarding causal relationships between actions and outcomes, and the relevant data needed for making decisions. MSP decision-makers expressed a desire for easy-to-use tools that facilitate the collection, organization, synthesis, and analysis of data, to enable decision-making in a timely manner. Findings inform conceptual modeling and ontological analysis to capture the domain knowledge and specify relationships between actions and outcomes. This modeling and analysis provide the foundation for an ontology, encoded using OWL 2 Web Ontology Language. The ontology is developed to provide semantic support for the MSP process, defining objectives, strategies, actions, indicators, and data sources. In the future, software interacting with the ontology can facilitate interactive browsing by decision-makers in the MSP in the form of concepts, instances, relationships, and axioms. Our ontology also facilitates the integration and interpretation of community data and can help in managing semantic interoperability between different knowledge sources.




Abstract:Background: Adverse Childhood Experiences (ACEs), a set of negative events and processes that a person might encounter during childhood and adolescence, have been proven to be linked to increased risks of a multitude of negative health outcomes and conditions when children reach adulthood and beyond. Objective: To better understand the relationship between ACEs and their relevant risk factors with associated health outcomes and to eventually design and implement preventive interventions, access to an integrated coherent dataset is needed. Therefore, we implemented a formal ontology as a resource to allow the mental health community to facilitate data integration and knowledge modeling and to improve ACEs surveillance and research. Methods: We use advanced knowledge representation and Semantic Web tools and techniques to implement the ontology. The current implementation of the ontology is expressed in the description logic ALCRIQ(D), a sublogic of Web Ontology Language (OWL 2). Results: The ACEs Ontology has been implemented and made available to the mental health community and the public via the BioPortal repository. Moreover, multiple use-case scenarios have been introduced to showcase and evaluate the usability of the ontology in action. The ontology was created to be used by major actors in the ACEs community with different applications, from the diagnosis of individuals and predicting potential negative outcomes that they might encounter to the prevention of ACEs in a population and designing interventions and policies. Conclusions: The ACEs Ontology provides a uniform and reusable semantic network and an integrated knowledge structure for mental health practitioners and researchers to improve ACEs surveillance and evaluation.