Abstract:Accurate segmentation of brain images from magnetic resonance imaging (MRI) scans plays a pivotal role in brain image analysis and the diagnosis of neurological disorders. Deep learning algorithms, particularly U-Net and U-Net++, are widely used for image segmentation. However, it finds difficult to deal with uncertainty in images. To address this challenge, this work integrates intuitionistic fuzzy logic into U-Net and U-Net++, propose a novel framework, named as IFS U-Net and IFS U-Net++. These models accept input data in an intuitionistic fuzzy representation to manage uncertainty arising from vague ness and imprecise data. This approach effectively handles tissue ambiguity caused by the partial volume effect and boundary uncertainties. To evaluate the effectiveness of IFS U-Net and IFS U-Net++, experiments are conducted on two publicly available MRI brain datasets: the Internet Brain Segmentation Repository (IBSR) and the Open Access Series of Imaging Studies (OASIS). Segmentation performance is quantitatively assessed using Accuracy, Dice Coefficient, and Intersection over Union (IoU). The results demonstrate that the proposed architectures consistently improve segmentation performance by effectively addressing uncertainty
Abstract:Accurate segmentation of MRI brain images is essential for image analysis, diagnosis of neuro-logical disorders and medical image computing. In the deep learning approach, the convolutional neural networks (CNNs), especially UNet, are widely applied in medical image segmentation. However, it is difficult to deal with uncertainty due to the partial volume effect in brain images. To overcome this limitation, we propose an enhanced framework, named UNet with intuitionistic fuzzy logic (IF-UNet), which incorporates intuitionistic fuzzy logic into UNet. The model processes input data in terms of membership, nonmembership, and hesitation degrees, allowing it to better address tissue ambiguity resulting from partial volume effects and boundary uncertainties. The proposed architecture is evaluated on the Internet Brain Segmentation Repository (IBSR) dataset, and its performance is computed using accuracy, Dice coefficient, and intersection over union (IoU). Experimental results confirm that IF-UNet improves segmentation quality with handling uncertainty in brain images.

Abstract:The notion of a Brain-Computer Interface system is the acquisition of signals from the brain, processing them, and translating them into commands. The study concentrated on a specific sort of brain signal known as Motor Imagery EEG signals, which are activated in the brain without any external stimulus of the needed motor activities in relation to the signal. The signals are further processed using complicated signal processing methods such as wavelet-based denoising and Independent Component Analysis (ICA) based dimensionality reduction approach. To extract the characteristics from the processed data, both signal processing includes Short-Term Fourier Transforms (STFT) and a probabilistic approach such as Gramian Angular field Theory are used. Furthermore, the gathered feature signals are analyzed and converted into noteworthy commands by Deep Learning algorithms, which can be a mix of complicated Deep Learning algorithm families such as CNN and RNN. The Weights of trained model with the particular subject is further used for the multiple subject which shows in the elevation of accuracy rate in translating the Motor Imagery EEG signals into the relevant motor actions




Abstract:With the escalated demand of human-machine interfaces for intelligent systems, development of gaze controlled system have become a necessity. Gaze, being the non-intrusive form of human interaction, is one of the best suited approach. Appearance based deep learning models are the most widely used for gaze estimation. But the performance of these models is entirely influenced by the size of labeled gaze dataset and in effect affects generalization in performance. This paper aims to develop a semi-supervised contrastive learning framework for estimation of gaze direction. With a small labeled gaze dataset, the framework is able to find a generalized solution even for unseen face images. In this paper, we have proposed a new contrastive loss paradigm that maximizes the similarity agreement between similar images and at the same time reduces the redundancy in embedding representations. Our contrastive regression framework shows good performance in comparison to several state of the art contrastive learning techniques used for gaze estimation.
Abstract:Development of human machine interface has become a necessity for modern day machines to catalyze more autonomy and more efficiency. Gaze driven human intervention is an effective and convenient option for creating an interface to alleviate human errors. Facial landmark detection is very crucial for designing a robust gaze detection system. Regression based methods capacitate good spatial localization of the landmarks corresponding to different parts of the faces. But there are still scope of improvements which have been addressed by incorporating attention. In this paper, we have proposed a deep coarse-to-fine architecture called LocalEyenet for localization of only the eye regions that can be trained end-to-end. The model architecture, build on stacked hourglass backbone, learns the self-attention in feature maps which aids in preserving global as well as local spatial dependencies in face image. We have incorporated deep layer aggregation in each hourglass to minimize the loss of attention over the depth of architecture. Our model shows good generalization ability in cross-dataset evaluation and in real-time localization of eyes.




Abstract:In this paper classification of mental task-root Brain-Computer Interfaces (BCI) is being investigated, as those are a dominant area of investigations in BCI and are of utmost interest as these systems can be augmented life of people having severe disabilities. The BCI model's performance is primarily dependent on the size of the feature vector, which is obtained through multiple channels. In the case of mental task classification, the availability of training samples to features are minimal. Very often, feature selection is used to increase the ratio for the mental task classification by getting rid of irrelevant and superfluous features. This paper proposes an approach to select relevant and non-redundant spectral features for the mental task classification. This can be done by using four very known multivariate feature selection methods viz, Bhattacharya's Distance, Ratio of Scatter Matrices, Linear Regression and Minimum Redundancy & Maximum Relevance. This work also deals with a comparative analysis of multivariate and univariate feature selection for mental task classification. After applying the above-stated method, the findings demonstrate substantial improvements in the performance of the learning model for mental task classification. Moreover, the efficacy of the proposed approach is endorsed by carrying out a robust ranking algorithm and Friedman's statistical test for finding the best combinations and comparing different combinations of power spectral density and feature selection methods.




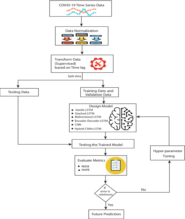
Abstract:To combat the recent coronavirus disease 2019 (COVID-19), academician and clinician are in search of new approaches to predict the COVID-19 outbreak dynamic trends that may slow down or stop the pandemic. Epidemiological models like Susceptible-Infected-Recovered (SIR) and its variants are helpful to understand the dynamics trend of pandemic that may be used in decision making to optimize possible controls from the infectious disease. But these epidemiological models based on mathematical assumptions may not predict the real pandemic situation. Recently the new machine learning approaches are being used to understand the dynamic trend of COVID-19 spread. In this paper, we designed the recurrent and convolutional neural network models: vanilla LSTM, stacked LSTM, ED-LSTM, Bi-LSTM, CNN, and hybrid CNN+LSTM model to capture the complex trend of COVID-19 outbreak and perform the forecasting of COVID-19 daily confirmed cases of 7, 14, 21 days for India and its four most affected states (Maharashtra, Kerala, Karnataka, and Tamil Nadu). The root mean square error (RMSE) and mean absolute percentage error (MAPE) evaluation metric are computed on the testing data to demonstrate the relative performance of these models. The results show that the stacked LSTM and hybrid CNN+LSTM models perform best relative to other models.




Abstract:To combat the coronavirus disease 2019 (COVID-19) pandemic, the world has vaccination, plasma therapy, herd immunity, and epidemiological interventions as few possible options. The COVID-19 vaccine development is underway and it may take a significant amount of time to develop the vaccine and after development, it will take time to vaccinate the entire population, and plasma therapy has some limitations. Herd immunity can be a plausible option to fight COVID-19 for small countries. But for a country with huge population like India, herd immunity is not a plausible option, because to acquire herd immunity approximately 67% of the population has to be recovered from COVID-19 infection, which will put an extra burden on medical system of the country and will result in a huge loss of human life. Thus epidemiological interventions (complete lockdown, partial lockdown, quarantine, isolation, social distancing, etc.) are some suitable strategies in India to slow down the COVID-19 spread until the vaccine development. In this work, we have suggested the SIR model with intervention, which incorporates the epidemiological interventions in the classical SIR model. To model the effect of the interventions, we have introduced \r{ho} as the intervention parameter. \r{ho} is a cumulative quantity which covers all type of intervention. We have also discussed the supervised machine learning approach to estimate the transmission rate (\b{eta}) for the SIR model with intervention from the prevalence of COVID-19 data in India and some states of India. To validate our model, we present a comparison between the actual and model-predicted number of COVID-19 cases. Using our model, we also present predicted numbers of active and recovered COVID-19 cases till Sept 30, 2020, for entire India and some states of India and also estimate the 95% and 99% confidence interval for the predicted cases.