



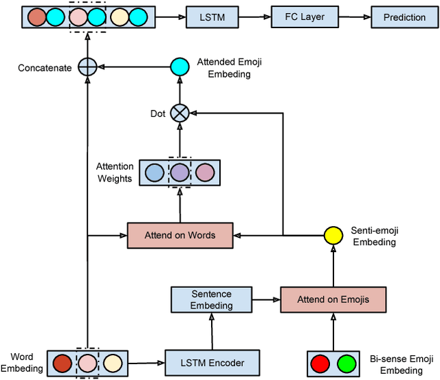
Sentiment analysis on large-scale social media data is important to bridge the gaps between social media contents and real world activities including political election prediction, individual and public emotional status monitoring and analysis, and so on. Although textual sentiment analysis has been well studied based on platforms such as Twitter and Instagram, analysis of the role of extensive emoji uses in sentiment analysis remains light. In this paper, we propose a novel scheme for Twitter sentiment analysis with extra attention on emojis. We first learn bi-sense emoji embeddings under positive and negative sentimental tweets individually, and then train a sentiment classifier by attending on these bi-sense emoji embeddings with an attention-based long short-term memory network (LSTM). Our experiments show that the bi-sense embedding is effective for extracting sentiment-aware embeddings of emojis and outperforms the state-of-the-art models. We also visualize the attentions to show that the bi-sense emoji embedding provides better guidance on the attention mechanism to obtain a more robust understanding of the semantics and sentiments.