



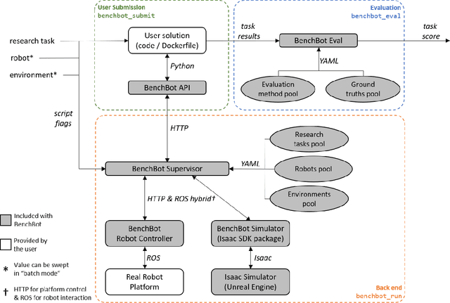
We introduce BenchBot, a novel software suite for benchmarking the performance of robotics research across both photorealistic 3D simulations and real robot platforms. BenchBot provides a simple interface to the sensorimotor capabilities of a robot when solving robotics research problems; an interface that is consistent regardless of whether the target platform is simulated or a real robot. In this paper we outline the BenchBot system architecture, and explore the parallels between its user-centric design and an ideal research development process devoid of tangential robot engineering challenges. The paper describes the research benefits of using the BenchBot system, including: enhanced capacity to focus solely on research problems, direct quantitative feedback to inform research development, tools for deriving comprehensive performance characteristics, and submission formats which promote sharability and repeatability of research outcomes. BenchBot is publicly available (http://benchbot.org), and we encourage its use in the research community for comprehensively evaluating the simulated and real world performance of novel robotic algorithms.