



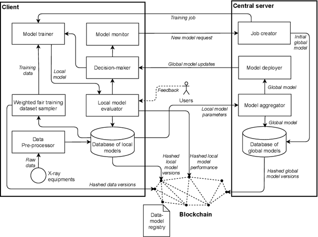
Federated learning is an emerging privacy-preserving AI technique where clients (i.e., organisations or devices) train models locally and formulate a global model based on the local model updates without transferring local data externally. However, federated learning systems struggle to achieve trustworthiness and embody responsible AI principles. In particular, federated learning systems face accountability and fairness challenges due to multi-stakeholder involvement and heterogeneity in client data distribution. To enhance the accountability and fairness of federated learning systems, we present a blockchain-based trustworthy federated learning architecture. We first design a smart contract-based data-model provenance registry to enable accountability. Additionally, we propose a weighted fair data sampler algorithm to enhance fairness in training data. We evaluate the proposed approach using a COVID-19 X-ray detection use case. The evaluation results show that the approach is feasible to enable accountability and improve fairness. The proposed algorithm can achieve better performance than the default federated learning setting in terms of the model's generalisation and accuracy.