Abstract:We propose VEXIR2Vec, a code embedding framework for finding similar functions in binaries. Our representations rely on VEX IR, the intermediate representation used by binary analysis tools like Valgrind and angr. Our proposed embeddings encode both syntactic and semantic information to represent a function, and is both application and architecture independent. We also propose POV, a custom Peephole Optimization engine that normalizes the VEX IR for effective similarity analysis. We design several optimizations like copy/constant propagation, constant folding, common subexpression elimination and load-store elimination in POV. We evaluate our framework on two experiments -- diffing and searching -- involving binaries targeting different architectures, compiled using different compilers and versions, optimization sequences, and obfuscations. We show results on several standard projects and on real-world vulnerabilities. Our results show that VEXIR2Vec achieves superior precision and recall values compared to the state-of-the-art works. Our framework is highly scalable and is built as a multi-threaded, parallel library by only using open-source tools. VEXIR2Vec achieves about $3.2 \times$ speedup on the closest competitor, and orders-of-magnitude speedup on other tools.
Abstract:There is a growing interest in enhancing compiler optimizations with ML models, yet interactions between compilers and ML frameworks remain challenging. Some optimizations require tightly coupled models and compiler internals,raising issues with modularity, performance and framework independence. Practical deployment and transparency for the end-user are also important concerns. We propose ML-Compiler-Bridge to enable ML model development within a traditional Python framework while making end-to-end integration with an optimizing compiler possible and efficient. We evaluate it on both research and production use cases, for training and inference, over several optimization problems, multiple compilers and its versions, and gym infrastructures.




Abstract:The ever increasing memory requirements of several applications has led to increased demands which might not be met by embedded devices. Constraining the usage of memory in such cases is of paramount importance. It is important that such code size improvements should not have a negative impact on the runtime. Improving the execution time while optimizing for code size is a non-trivial but a significant task. The ordering of standard optimization sequences in modern compilers is fixed, and are heuristically created by the compiler domain experts based on their expertise. However, this ordering is sub-optimal, and does not generalize well across all the cases. We present a reinforcement learning based solution to the phase ordering problem, where the ordering improves both the execution time and code size. We propose two different approaches to model the sequences: one by manual ordering, and other based on a graph called Oz Dependence Graph (ODG). Our approach uses minimal data as training set, and is integrated with LLVM. We show results on x86 and AArch64 architectures on the benchmarks from SPEC-CPU 2006, SPEC-CPU 2017 and MiBench. We observe that the proposed model based on ODG outperforms the current Oz sequence both in terms of size and execution time by 6.19% and 11.99% in SPEC 2017 benchmarks, on an average.




Abstract:We propose a novel solution for the Register Allocation problem, leveraging multi-agent hierarchical Reinforcement Learning. We formalize the constraints that precisely define the problem for a given instruction-set architecture, while ensuring that the generated code preserves semantic correctness. We also develop a gRPC based framework providing a modular and efficient compiler interface for training and inference. Experimental results match or outperform the LLVM register allocators, targeting Intel x86 and ARM AArch64.




Abstract:Deep Neural Networks (DNNs) have revolutionized many aspects of our lives. The use of DNNs is becoming ubiquitous including in softwares for image recognition, speech recognition, speech synthesis, language translation, to name a few. he training of DNN architectures however is computationally expensive. Once the model is created, its use in the intended application - the inference task, is computationally heavy too and the inference needs to be fast for real time use. For obtaining high performance today, the code of Deep Learning (DL) primitives optimized for specific architectures by expert programmers exposed via libraries is the norm. However, given the constant emergence of new DNN architectures, creating hand optimized code is expensive, slow and is not scalable. To address this performance-productivity challenge, in this paper we present compiler algorithms to automatically generate high performance implementations of DL primitives that closely match the performance of hand optimized libraries. We develop novel data reuse analysis algorithms using the polyhedral model to derive efficient execution schedules automatically. In addition, because most DL primitives use some variant of matrix multiplication at their core, we develop a flexible framework where it is possible to plug in library implementations of the same in lieu of a subset of the loops. We show that such a hybrid compiler plus a minimal library-use approach results in state-of-the-art performance. We develop compiler algorithms to also perform operator fusions that reduce data movement through the memory hierarchy of the computer system.




Abstract:At the heart of deep learning training and inferencing are computationally intensive primitives such as convolutions which form the building blocks of deep neural networks. Researchers have taken two distinct approaches to creating high performance implementations of deep learning kernels, namely, 1) library development exemplified by Intel MKL-DNN for CPUs, 2) automatic compilation represented by the TensorFlow XLA compiler. The two approaches have their drawbacks: even though a custom built library can deliver very good performance, the cost and time of development of the library can be high. Automatic compilation of kernels is attractive but in practice, till date, automatically generated implementations lag expert coded kernels in performance by orders of magnitude. In this paper, we develop a hybrid solution to the development of deep learning kernels that achieves the best of both worlds: the expert coded microkernels are utilized for the innermost loops of kernels and we use the advanced polyhedral technology to automatically tune the outer loops for performance. We design a novel polyhedral model based data reuse algorithm to optimize the outer loops of the kernel. Through experimental evaluation on an important class of deep learning primitives namely convolutions, we demonstrate that the approach we develop attains the same levels of performance as Intel MKL-DNN, a hand coded deep learning library.




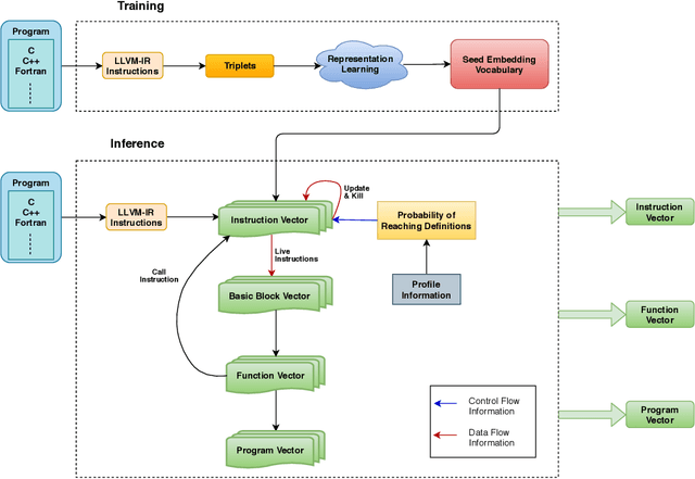
Abstract:We propose IR2Vec, a Concise and Scalable encoding infrastructure to represent programs as a distributed embedding in continuous space. This distributed embedding is obtained by combining representation learning methods with data and control flow information to capture the syntax as well as the semantics of the input programs. Our embeddings are obtained from the Intermediate Representation (IR) of the source code, and are both language as well as machine independent. The entities of the IR are modelled as relationships, and their representations are learned to form a seed embedding vocabulary. This vocabulary is used along with the flow analyses information to form a hierarchy of encodings based on various levels of program abstractions. We show the effectiveness of our methodology on a software engineering task (program classification) as well as optimization tasks (Heterogeneous device mapping and Thread coarsening). The embeddings generated by IR2Vec outperform the existing methods in all the three tasks even when using simple machine learning models. As we follow an agglomerative method of forming encodings at various levels using seed embedding vocabulary, our encoding is naturally more scalable and not data-hungry when compared to the other methods.