Abstract:The inference cost of Large Language Models (LLMs) has become a critical factor in determining their commercial viability and widespread adoption. This paper introduces a quantitative ``economics of inference'' framework, treating the LLM inference process as a compute-driven intelligent production activity. We analyze its marginal cost, economies of scale, and quality of output under various performance configurations. Based on empirical data from WiNEval-3.0, we construct the first ``LLM Inference Production Frontier,'' revealing three principles: diminishing marginal cost, diminishing returns to scale, and an optimal cost-effectiveness zone. This paper not only provides an economic basis for model deployment decisions but also lays an empirical foundation for the future market-based pricing and optimization of AI inference resources.




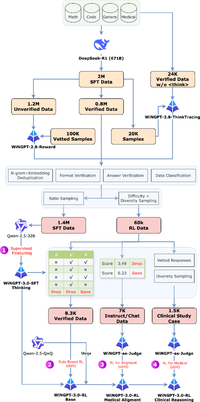
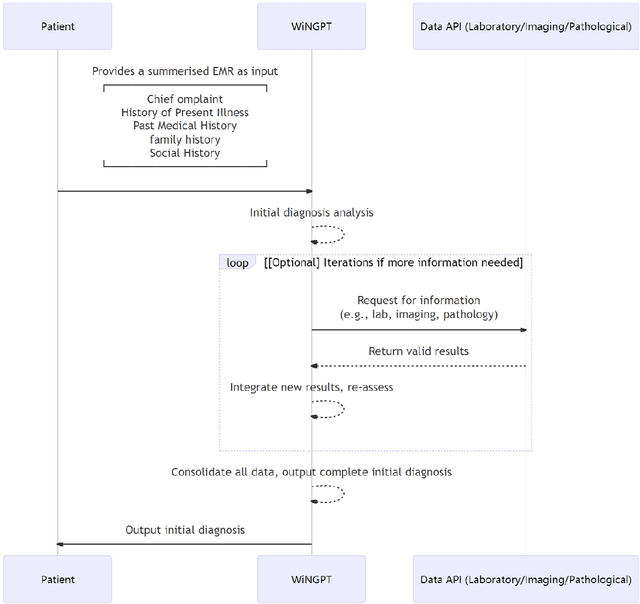
Abstract:Current Large Language Models (LLMs) exhibit significant limitations, notably in structured, interpretable, and verifiable medical reasoning, alongside practical deployment challenges related to computational resources and data privacy. This report focused on the development of WiNGPT-3.0, the 32-billion parameter LLMs, engineered with the objective of enhancing its capacity for medical reasoning and exploring its potential for effective integration within healthcare IT infrastructures. The broader aim is to advance towards clinically applicable models. The approach involved a multi-stage training pipeline tailored for general, medical, and clinical reasoning. This pipeline incorporated supervised fine-tuning (SFT) and reinforcement learning (RL), leveraging curated Long Chain-of-Thought (CoT) datasets, auxiliary reward models, and an evidence-based diagnostic chain simulation. WiNGPT-3.0 demonstrated strong performance: specific model variants achieved scores of 66.6 on MedCalc and 87.1 on MedQA-USMLE. Furthermore, targeted training improved performance on a clinical reasoning task from a baseline score of 58.1 to 62.5. These findings suggest that reinforcement learning, even when applied with a limited dataset of only a few thousand examples, can enhance medical reasoning accuracy. Crucially, this demonstration of RL's efficacy with limited data and computation paves the way for more trustworthy and practically deployable LLMs within clinical workflows and health information infrastructures.