
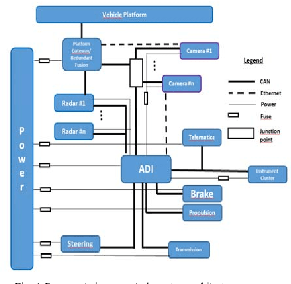
Abstract:Fully automated vehicles will require new functionalities for perception, navigation and decision making -- an Autonomous Driving Intelligence (ADI). We consider architectural cases for such functionalities and investigate how they integrate with legacy platforms. The cases range from a robot replacing the driver -- with entire reuse of existing vehicle platforms, to a clean-slate design. Focusing on Heavy Commercial Vehicles (HCVs), we assess these cases from the perspectives of business, safety, dependability, verification, and realization. The original contributions of this paper are the classification of the architectural cases themselves and the analysis that follows. The analysis reveals that although full reuse of vehicle platforms is appealing, it will require explicitly dealing with the accidental complexity of the legacy platforms, including adding corresponding diagnostics and error handling to the ADI. The current fail-safe design of the platform will also tend to limit availability. Allowing changes to the platforms, will enable more optimized designs and fault-operational behaviour, but will require initial higher development cost and specific emphasis on partitioning and control to limit the influences of safety requirements. For all cases, the design and verification of the ADI will pose a grand challenge and relate to the evolution of the regulatory framework including safety standards.




Abstract:The ISO 26262 is currently the dominant standard for assuring functional safety of electrical and electronic systems in the automotive industry. The Functional Safety Concept (FSC) subphase in the standard requires the Preliminary Architectural Assumptions (PAA) for allocation of functional safety requirements (FSRs). This paper justifies the need for, and defines a process ATRIUM, for consistent design of the PAA. ATRIUM is subsequently applied in an industrial case study for a function enabling highly automated driving at one of the largest heavy vehicle manufacturers in Europe, Scania CV AB. The findings from this study, which contributed to ATRIUM's institutionalization at Scania, are presented. The benefits of the proposed process include (i) a fast and flexible way to refine the PAA, and a framework to (ii) incorporate information from legacy systems into safety design and (iii) rigorously track and document the assumptions and rationale behind architectural decisions under uncertain information. The contributions of this paper are the (i) analysis of the problem (ii) the process ATRIUM and (iii) findings and the discussion from the case study at Scania. Keywords: ISO 26262, functional safety, automation, HCV, HGV, architectures, highly automated driving, ATRIUM, decision making, architecting, uncertainty management