IRIT, UT Capitole, IRIT-ADRIA




Abstract:Each decision-making tool should be tested and validated in real case studies to be practical and fit to global problems. The application of multi-criteria decision-making methods (MCDM) is currently a trend to rank alternatives. In the literature, there are several multi-criteria decision-making methods according to their classification. During our experimentation on the Combined Compromise Solution (CoCoSo) method, we encountered its limits for real cases. The authors examined the applicability of the CoCoFISo method (improved version of combined compromise solution), by a real case study in a university campus and compared the obtained results to other MCDMs such as Preference Ranking Organisation Method for Enrichment Evaluations (PROMETHEE), Weighted Sum Method (WSM) and Technique for Order Preference by Similarity to the Ideal Solution (TOPSIS). Our research finding indicates that CoCoSo is an applied method that has been developed to solve complex multi variable assessment problems, while CoCoFISo can improve the shortages observed in CoCoSo and deliver stable outcomes compared to other developed tools. The findings imply that application of CoCoFISo is suggested to decision makers, experts and researchers while they are facing practical challenges and sensitive questions regarding the utilization of a reliable decision-making method. Unlike many prior studies, the current version of CoCoSo is unique, original and is presented for the first time. Its performance was approved using several strategies and examinations.




Abstract:Over the past few years there has been growing concern among authorities over crimes committed worldwide. In Brazil it is no different. High crime rates have encouraged government authorities involved in public safety to identify solutions to minimize crimes. In this context, one way to plan and manage security is in the division of neighborhoods in ISA (Integrated Security Areas). Each ISA has a neighborhood conglomerates taking into account their geolocation. From this it becomes possible to maximize security management and combat crime. Based on that, one of the main points that generate great discussion at the governmental level is the choice of a certain integrated security area for the installation of a certain police battalion. This choice involves multiple decision makers since several hierarchies are involved. Thus, this paper aims to identify the best ISA to deploy a police battalion using group decision techniques and tools. For this work the Group Decision Support System (GDSS) called GRoUp Support (GRUS) was used from two main Vote techniques: Condorcet and Borda. With this it was possible to identify the best ISA taking into account the pre-established criteria.


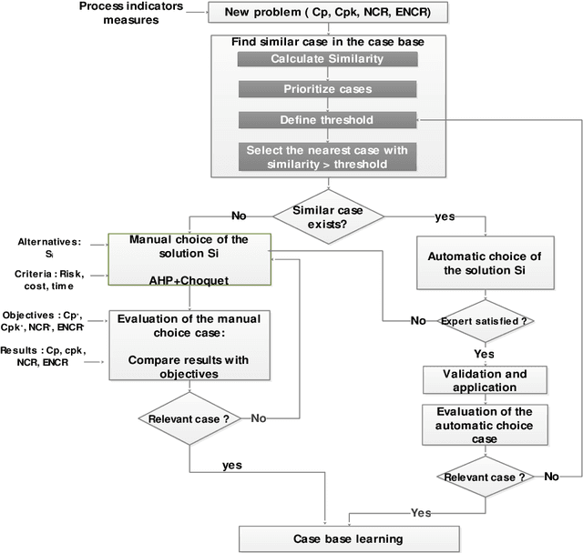
Abstract:In the current competitive environment, it is crucial for manufacturers to make the best decisions in the shortest time, in order to optimize the efficiency and effectiveness of the manufacturing systems. These decisions reach from the strategic level to tactical and operational production planning and control. In this context, elaborating intelligent decisions support systems (DSS) that are capable of integrating a wide variety of models along with data and knowledge resources has become promising. This paper proposes an intelligent DSS for quality control planning. The DSS is a recommender system (RS) that helps the decision maker to select the best control scenario using two different approaches. The first is a manual choice using a multi-criteria decision making method. The second is an automatic recommendation based on case-based reasoning (CBR) technique. Furthermore, the proposed RS makes it possible to continuously update the control plans in order to be adapted to the actual process quality situation. In so doing, CBR is used for learning the required knowledge in order to improve the decision quality. A numerical application is performed in a real case study in order to illustrate the feasibility and practicability of the proposed DSS.




Abstract:Decision making in the Agriculture domain can be a complex task. The land area allocated to each crop should be fixed every season according to several parameters: prices, demand, harvesting periods, seeds, ground, season etc... The decision to make becomes more difficult when a group of farmers must fix the price and all parameters all together. Generally, optimization models are useful for farmers to find no dominated solutions, but it remains difficult if the farmers have to agree on one solution. We combine two approaches in order to support a group of farmers engaged in this kind of decision making process. We firstly generate a set of no dominated solutions thanks to a centralized optimization model. Based on this set of solution we then used a Group Decision Support System called GRUS for choosing the best solution for the group of farmers. The combined approach allows us to determine the best solution for the group in a consensual way. This combination of approaches is very innovative for the Agriculture. This approach has been tested in laboratory in a previous work. In the current work the same experiment has been conducted with real business (farmers) in order to benefit from their expertise. The two experiments are compared.




Abstract:Decision and policy-makers in multi-criteria decision-making analysis take into account some strategies in order to analyze outcomes and to finally make an effective and more precise decision. Among those strategies, the modification of the normalization process in the multiple-criteria decision-making algorithm is still a question due to the confrontation of many normalization tools. Normalization is the basic action in defining and solving a MADM problem and a MADM model. Normalization is the first, also necessary, step in solving, i.e. the application of a MADM method. It is a fact that the selection of normalization methods has a direct effect on the results. One of the latest normalization methods introduced is the Logarithmic Normalization (LN) method. This new method has a distinguished advantage, reflecting in that a sum of the normalized values of criteria always equals 1. This normalization method had never been applied in any MADM methods before. This research study is focused on the analysis of the classical MADM methods based on logarithmic normalization. VIKOR and TOPSIS, as the two famous MADM methods, were selected for this reanalysis research study. Two numerical examples were checked in both methods, based on both the classical and the novel ways based on the LN. The results indicate that there are differences between the two approaches. Eventually, a sensitivity analysis is also designed to illustrate the reliability of the final results.