



Abstract:While the literature on RF fingerprinting-based authentication and key distillation is vast, the two topics have customarily been studied separately. In this paper, starting from the observation that the wireless channel is a composite, deterministic / stochastic process, we propose a power domain decomposition that allows performing the two tasks simultaneously. We devise intelligent pre-processing schemes to decompose channel state information (CSI) observation vectors into "predictable" and "unpredictable" components. The former, primarily due to large-scale fading, can be used for node authentication through RF fingerprinting. The latter, primarily due to small-scale fading, could be used for semantically secure secret key generation (SKG). To perform the decomposition, we propose: (i) a fingerprint "separability" criterion, expressed through the maximisation of the total variation distance between the empirical fingerprint measures; (ii) a statistical independence metric for observations collected at different users, expressed through a normalised version of the $d$-dimensional Hilbert Schmidt independence criterion (dHSIC) test statistic. We propose both explicit implementations, using principal component analysis (PCA) and kernel PCA and black-box, unsupervised learning, using autoencoders. Our experiments on synthetic and real CSI datasets showcase that the incorporation of RF fingerprinting and SKG, with explicit security guarantees, is tangible in future generations of wireless.




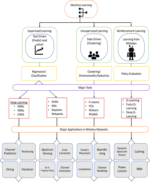
Abstract:With the deployment of 5G networks, standards organizations have started working on the design phase for sixth-generation (6G) networks. 6G networks will be immensely complex, requiring more deployment time, cost and management efforts. On the other hand, mobile network operators demand these networks to be intelligent, self-organizing, and cost-effective to reduce operating expenses (OPEX). Machine learning (ML), a branch of artificial intelligence (AI), is the answer to many of these challenges providing pragmatic solutions, which can entirely change the future of wireless network technologies. By using some case study examples, we briefly examine the most compelling problems, particularly at the physical (PHY) and link layers in cellular networks where ML can bring significant gains. We also review standardization activities in relation to the use of ML in wireless networks and future timeline on readiness of standardization bodies to adapt to these changes. Finally, we highlight major issues in ML use in the wireless technology, and provide potential directions to mitigate some of them in 6G wireless networks.




Abstract:The mushroom growth of cellular users requires novel advancements in the existing cellular infrastructure. One way to handle such a tremendous increase is to densely deploy terrestrial small-cell base stations (TSBSs) with careful management of smart backhaul/fronthaul networks. Nevertheless, terrestrial backhaul hubs significantly suffer from the dense fading environment and are difficult to install in a typical urban environment. Therefore, this paper considers the idea of replacing terrestrial backhaul network with an aerial network consisting of unmanned aerial vehicles (UAVs) to provide the fronthaul connectivity between the TSBSs and the ground core-network (GCN). To this end, we focus on the joint positioning of UAVs and the association of TSBSs such that the sum-rate of the overall system is maximized. In particular, the association problem of TSBSs with UAVs is formulated under communication-related constraints, i.e., bandwidth, number of connections to a UAV, power limit, interference threshold, UAV heights, and backhaul data rate. To meet this joint objective, we take advantage of the genetic algorithm (GA) due to the offline nature of our optimization problem. The performance of the proposed approach is evaluated using the unsupervised learning-based k-means clustering algorithm. We observe that the proposed approach is highly effective to satisfy the requirements of smart fronthaul networks.