



Abstract:The rapid deployment of Large Language Models (LLMs) has created an urgent need for enhanced security and privacy measures in Machine Learning (ML). LLMs are increasingly being used to process untrusted text inputs and even generate executable code, often while having access to sensitive system controls. To address these security concerns, several companies have introduced guard models, which are smaller, specialized models designed to protect text generation models from adversarial or malicious inputs. In this work, we advance the study of adversarial inputs by introducing Super Suffixes, suffixes capable of overriding multiple alignment objectives across various models with different tokenization schemes. We demonstrate their effectiveness, along with our joint optimization technique, by successfully bypassing the protection mechanisms of Llama Prompt Guard 2 on five different text generation models for malicious text and code generation. To the best of our knowledge, this is the first work to reveal that Llama Prompt Guard 2 can be compromised through joint optimization. Additionally, by analyzing the changing similarity of a model's internal state to specific concept directions during token sequence processing, we propose an effective and lightweight method to detect Super Suffix attacks. We show that the cosine similarity between the residual stream and certain concept directions serves as a distinctive fingerprint of model intent. Our proposed countermeasure, DeltaGuard, significantly improves the detection of malicious prompts generated through Super Suffixes. It increases the non-benign classification rate to nearly 100%, making DeltaGuard a valuable addition to the guard model stack and enhancing robustness against adversarial prompt attacks.
Abstract:Side-channel attacks on shared hardware resources increasingly threaten confidentiality, especially with the rise of Large Language Models (LLMs). In this work, we introduce Spill The Beans, a novel application of cache side-channels to leak tokens generated by an LLM. By co-locating an attack process on the same hardware as the victim model, we flush and reload embedding vectors from the embedding layer, where each token corresponds to a unique embedding vector. When accessed during token generation, it results in a cache hit detectable by our attack on shared lower-level caches. A significant challenge is the massive size of LLMs, which, by nature of their compute intensive operation, quickly evicts embedding vectors from the cache. We address this by balancing the number of tokens monitored against the amount of information leaked. Monitoring more tokens increases potential vocabulary leakage but raises the chance of missing cache hits due to eviction; monitoring fewer tokens improves detection reliability but limits vocabulary coverage. Through extensive experimentation, we demonstrate the feasibility of leaking tokens from LLMs via cache side-channels. Our findings reveal a new vulnerability in LLM deployments, highlighting that even sophisticated models are susceptible to traditional side-channel attacks. We discuss the implications for privacy and security in LLM-serving infrastructures and suggest considerations for mitigating such threats. For proof of concept we consider two concrete attack scenarios: Our experiments show that an attacker can recover as much as 80%-90% of a high entropy API key with single shot monitoring. As for English text we can reach a 40% recovery rate with a single shot. We should note that the rate highly depends on the monitored token set and these rates can be improved by targeting more specialized output domains.




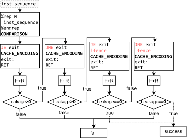
Abstract:We propose using reinforcement learning to address the challenges of discovering microarchitectural vulnerabilities, such as Spectre and Meltdown, which exploit subtle interactions in modern processors. Traditional methods like random fuzzing fail to efficiently explore the vast instruction space and often miss vulnerabilities that manifest under specific conditions. To overcome this, we introduce an intelligent, feedback-driven approach using RL. Our RL agents interact with the processor, learning from real-time feedback to prioritize instruction sequences more likely to reveal vulnerabilities, significantly improving the efficiency of the discovery process. We also demonstrate that RL systems adapt effectively to various microarchitectures, providing a scalable solution across processor generations. By automating the exploration process, we reduce the need for human intervention, enabling continuous learning that uncovers hidden vulnerabilities. Additionally, our approach detects subtle signals, such as timing anomalies or unusual cache behavior, that may indicate microarchitectural weaknesses. This proposal advances hardware security testing by introducing a more efficient, adaptive, and systematic framework for protecting modern processors. When unleashed on Intel Skylake-X and Raptor Lake microarchitectures, our RL agent was indeed able to generate instruction sequences that cause significant observable byte leakages through transient execution without generating any $\mu$code assists, faults or interrupts. The newly identified leaky sequences stem from a variety of Intel instructions, e.g. including SERIALIZE, VERR/VERW, CLMUL, MMX-x87 transitions, LSL+RDSCP and LAR. These initial results give credence to the proposed approach.




Abstract:We introduce a new vulnerability that exploits fixed points in autoregressive models and use it to craft queries that never halt, i.e. an LLM output that does not terminate. More precisely, for what we call non-halting queries, the LLM never samples the end-of-string token (<eos>). We rigorously analyze the conditions under which the non-halting anomaly presents itself. In particular, at temperature zero, we prove that if a repeating (cyclic) sequence of tokens is observed at the output beyond the context size, then the LLM does not halt. We demonstrate the non-halting anomaly in a number of experiments performed in base (unaligned) models where repeating tokens immediately lead to a non-halting cyclic behavior as predicted by the analysis. Further, we develop a simple recipe that takes the same fixed points observed in the base model and creates a prompt structure to target aligned models. We study the recipe behavior in bypassing alignment in a number of LLMs including GPT-4o, llama-3-8b-instruct, and gemma-2-9b-it where all models are forced into a non-halting state. Further, we demonstrate the recipe's success in sending most major models released over the past year into a non-halting state with the same simple prompt even at higher temperatures. Further, we study direct inversion based techniques to craft new short prompts to induce the non-halting state. Our experiments with the gradient search based inversion technique ARCA show that non-halting is prevalent across models and may be easily induced with a few input tokens. While its impact on the reliability of hosted systems can be mitigated by configuring a hard maximum token limit in the sampler, the non-halting anomaly still manages to break alignment. This underlines the need for further studies and stronger forms of alignment against non-halting anomalies.
Abstract:Security critical software, e.g., OpenSSL, comes with numerous side-channel leakages left unpatched due to a lack of resources or experts. The situation will only worsen as the pace of code development accelerates, with developers relying on Large Language Models (LLMs) to automatically generate code. In this work, we explore the use of LLMs in generating patches for vulnerable code with microarchitectural side-channel leakages. For this, we investigate the generative abilities of powerful LLMs by carefully crafting prompts following a zero-shot learning approach. All generated code is dynamically analyzed by leakage detection tools, which are capable of pinpointing information leakage at the instruction level leaked either from secret dependent accesses or branches or vulnerable Spectre gadgets, respectively. Carefully crafted prompts are used to generate candidate replacements for vulnerable code, which are then analyzed for correctness and for leakage resilience. From a cost/performance perspective, the GPT4-based configuration costs in API calls a mere few cents per vulnerability fixed. Our results show that LLM-based patching is far more cost-effective and thus provides a scalable solution. Finally, the framework we propose will improve in time, especially as vulnerability detection tools and LLMs mature.




Abstract:State-of-the-art deep neural networks (DNNs) have been proven to be vulnerable to adversarial manipulation and backdoor attacks. Backdoored models deviate from expected behavior on inputs with predefined triggers while retaining performance on clean data. Recent works focus on software simulation of backdoor injection during the inference phase by modifying network weights, which we find often unrealistic in practice due to the hardware restriction such as bit allocation in memory. In contrast, in this work, we investigate the viability of backdoor injection attacks in real-life deployments of DNNs on hardware and address such practical issues in hardware implementation from a novel optimization perspective. We are motivated by the fact that the vulnerable memory locations are very rare, device-specific, and sparsely distributed. Consequently, we propose a novel network training algorithm based on constrained optimization for realistic backdoor injection attack in hardware. By modifying parameters uniformly across the convolutional and fully-connected layers as well as optimizing the trigger pattern together, we achieve the state-of-the-art attack performance with fewer bit flips. For instance, our method on a hardware-deployed ResNet-20 model trained on CIFAR-10 can achieve over 91% test accuracy and 94% attack success rate by flipping only 10 bits out of 2.2 million bits.




Abstract:Several techniques have been proposed to detect vulnerable Spectre gadgets in widely deployed commercial software. Unfortunately, detection techniques proposed so far rely on hand-written rules which fall short in covering subtle variations of known Spectre gadgets as well as demand a huge amount of time to analyze each conditional branch in software. Since it requires arduous effort to craft new gadgets manually, the evaluations of detection mechanisms are based only on a handful of these gadgets. In this work, we employ deep learning techniques for automated generation and detection of Spectre gadgets. We first create a diverse set of Spectre-V1 gadgets by introducing perturbations to the known gadgets. Using mutational fuzzing, we produce a data set with more than 1 million Spectre-V1 gadgets which is the largest Spectre gadget data set built to date. Next, we conduct the first empirical usability study of Generative Adversarial Networks (GANs) for creating assembly code without any human interaction. We introduce SpectreGAN which leverages masking implementation of GANs for both learning the gadget structures and generating new gadgets. This provides the first scalable solution to extend the variety of Spectre gadgets. Finally, we propose FastSpec which builds a classifier with the generated Spectre gadgets based on the novel high dimensional Neural Embedding technique BERT. For case studies, we demonstrate that FastSpec discovers potential gadgets in OpenSSL libraries and Phoronix benchmarks. Further, FastSpec offers much greater flexibility and much faster classification compared to what is offered by the existing tools. Therefore FastSpec can be used for gadget detection in large-scale projects.




Abstract:The growing security threat of microarchitectural attacks underlines the importance of robust security sensors and detection mechanisms at the hardware level. While there are studies on runtime detection of cache attacks, a generic model to consider the broad range of existing and future attacks is missing. Unfortunately, previous approaches only consider either a single attack variant, e.g. Prime+Probe, or specific victim applications such as cryptographic implementations. Furthermore, the state-of-the art anomaly detection methods are based on coarse-grained statistical models, which are not successful to detect anomalies in a large-scale real world systems. Thanks to the memory capability of advanced Recurrent Neural Networks (RNNs) algorithms, both short and long term dependencies can be learned more accurately. Therefore, we propose FortuneTeller, which for the first time leverages the superiority of RNNs to learn complex execution patterns and detects unseen microarchitectural attacks in real world systems. FortuneTeller models benign workload pattern from a microarchitectural standpoint in an unsupervised fashion, and then, it predicts how upcoming benign executions are supposed to behave. Potential attacks and malicious behaviors will be detected automatically, when there is a discrepancy between the predicted execution pattern and the runtime observation. We implement FortuneTeller based on the available hardware performance counters on Intel processors and it is trained with 10 million samples obtained from benign applications. For the first time, the latest attacks such as Meltdown, Spectre, Rowhammer and Zombieload are detected with one trained model and without observing these attacks during the training. We show that FortuneTeller achieves F-score of 0.9970.




Abstract:Over the past years, literature has shown that attacks exploiting the microarchitecture of modern processors pose a serious threat to the privacy of mobile phone users. This is because applications leave distinct footprints in the processor, which can be used by malware to infer user activities. In this work, we show that these inference attacks are considerably more practical when combined with advanced AI techniques. In particular, we focus on profiling the activity in the last-level cache (LLC) of ARM processors. We employ a simple Prime+Probe based monitoring technique to obtain cache traces, which we classify with Deep Learning methods including Convolutional Neural Networks. We demonstrate our approach on an off-the-shelf Android phone by launching a successful attack from an unprivileged, zeropermission App in well under a minute. The App thereby detects running applications with an accuracy of 98% and reveals opened websites and streaming videos by monitoring the LLC for at most 6 seconds. This is possible, since Deep Learning compensates measurement disturbances stemming from the inherently noisy LLC monitoring and unfavorable cache characteristics such as random line replacement policies. In summary, our results show that thanks to advanced AI techniques, inference attacks are becoming alarmingly easy to implement and execute in practice. This once more calls for countermeasures that confine microarchitectural leakage and protect mobile phone applications, especially those valuing the privacy of their users.