Abstract:Federated learning (FL) has emerged as a promising paradigm in machine learning, enabling collaborative model training across decentralized devices without the need for raw data sharing. In FL, a global model is trained iteratively on local datasets residing on individual devices, each contributing to the model's improvement. However, the heterogeneous nature of these local datasets, stemming from diverse user behaviours, device capabilities, and data distributions, poses a significant challenge. The inherent heterogeneity in federated learning gives rise to various issues, including model performance discrepancies, convergence challenges, and potential privacy concerns. As the global model progresses through rounds of training, the disparities in local data quality and quantity can impede the overall effectiveness of federated learning systems. Moreover, maintaining fairness and privacy across diverse user groups becomes a paramount concern. To address this issue, this paper introduces a novel FL framework, ClusterGuardFL, that employs dissimilarity scores, k-means clustering, and reconciliation confidence scores to dynamically assign weights to client updates. The dissimilarity scores between global and local models guide the formation of clusters, with cluster size influencing the weight allocation. Within each cluster, a reconciliation confidence score is calculated for individual data points, and a softmax layer generates customized weights for clients. These weights are utilized in the aggregation process, enhancing the model's robustness and privacy. Experimental results demonstrate the efficacy of the proposed approach in achieving improved model performance in diverse datasets.




Abstract:We develop a novel framework for efficiently and effectively discovering crowdsourced services that move in close proximity to a user over a period of time. We introduce a moving crowdsourced service model which is modelled as a moving region. We propose a deep reinforcement learning-based composition approach to select and compose moving IoT services considering quality parameters. Additionally, we develop a parallel flock-based service discovery algorithm as a ground-truth to measure the accuracy of the proposed approach. The experiments on two real-world datasets verify the effectiveness and efficiency of the deep reinforcement learning-based approach.




Abstract:We propose an uncertainty-aware service approach to provide drone-based delivery services called Drone-as-a-Service (DaaS) effectively. Specifically, we propose a service model of DaaS based on the dynamic spatiotemporal features of drones and their in-flight contexts. The proposed DaaS service approach consists of three components: scheduling, route-planning, and composition. First, we develop a DaaS scheduling model to generate DaaS itineraries through a Skyway network. Second, we propose an uncertainty-aware DaaS route-planning algorithm that selects the optimal Skyways under weather uncertainties. Third, we develop two DaaS composition techniques to select an optimal DaaS composition at each station of the planned route. A spatiotemporal DaaS composer first selects the optimal DaaSs based on their spatiotemporal availability and drone capabilities. A predictive DaaS composer then utilises the outcome of the first composer to enable fast and accurate DaaS composition using several Machine Learning classification methods. We train the classifiers using a new set of spatiotemporal features which are in addition to other DaaS QoS properties. Our experiments results show the effectiveness and efficiency of the proposed approach.




Abstract:We present a Cognitive Amplifier framework to augment things part of an IoT, with cognitive capabilities for the purpose of improving life convenience. Specifically, the Cognitive Amplifier consists of knowledge discovery and prediction components. The knowledge discovery component focuses on finding natural activity patterns considering their regularity, variations, and transitions in real life setting. The prediction component takes the discovered knowledge as the base for inferring what, when, and where the next activity will happen. Experimental results on real-life data validate the feasibility and applicability of the proposed approach.




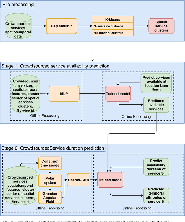
Abstract:This papers presents a deep learning-based framework to predict crowdsourced service availability spatially and temporally. A novel two-stage prediction model is introduced based on historical spatio-temporal traces of mobile crowdsourced services. The prediction model first clusters mobile crowdsourced services into regions. The availability prediction of a mobile crowdsourced service at a certain location and time is then formulated as a classification problem. To determine the availability duration of predicted mobile crowdsourced services, we formulate a forecasting task of time series using the Gramian Angular Field. We validated the effectiveness of the proposed framework through multiple experiments.