



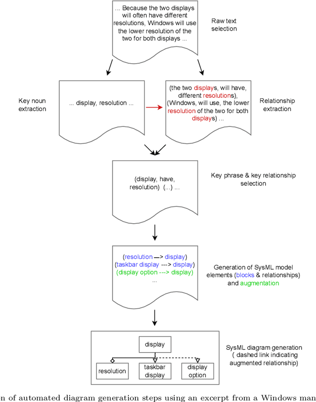
Abstract:The design of complex engineering systems is an often long and articulated process that highly relies on engineers' expertise and professional judgment. As such, the typical pitfalls of activities involving the human factor often manifest themselves in terms of lack of completeness or exhaustiveness of the analysis, inconsistencies across design choices or documentation, as well as an implicit degree of subjectivity. An approach is proposed to assist systems engineers in the automatic generation of systems diagrams from unstructured natural language text. Natural Language Processing (NLP) techniques are used to extract entities and their relationships from textual resources (e.g., specifications, manuals, technical reports, maintenance reports) available within an organisation, and convert them into Systems Modelling Language (SysML) diagrams, with particular focus on structure and requirement diagrams. The intention is to provide the users with a more standardised, comprehensive and automated starting point onto which subsequently refine and adapt the diagrams according to their needs. The proposed approach is flexible and open-domain. It consists of six steps which leverage open-access tools, and it leads to an automatic generation of SysML diagrams without intermediate modelling requirement, but through the specification of a set of parameters by the user. The applicability and benefits of the proposed approach are shown through six case studies having different textual sources as inputs, and benchmarked against manually defined diagram elements.