



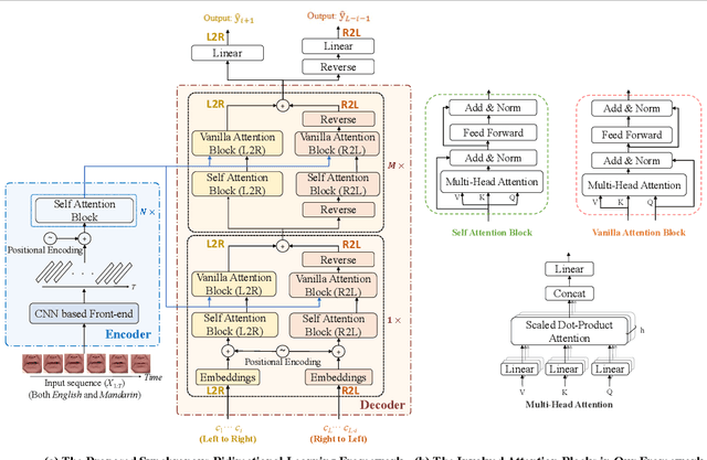
Lip reading has received increasing attention in recent years. This paper focuses on the synergy of multilingual lip reading. There are more than 7,000 languages in the world, which implies that it is impractical to train separate lip reading models by collecting large-scale data per language. Although each language has its own linguistic and pronunciation features, the lip movements of all languages share similar patterns. Based on this idea, in this paper, we try to explore the synergized learning of multilingual lip reading, and further propose a synchronous bidirectional learning(SBL) framework for effective synergy of multilingual lip reading. Firstly, we introduce the phonemes as our modeling units for the multilingual setting. Similar phoneme always leads to similar visual patterns. The multilingual setting would increase both the quantity and the diversity of each phoneme shared among different languages. So the learning for the multilingual target should bring improvement to the prediction of phonemes. Then, a SBL block is proposed to infer the target unit when given its previous and later context. The rules for each specific language which the model itself judges to be is learned in this fill-in-the-blank manner. To make the learning process more targeted at each particular language, we introduce an extra task of predicting the language identity in the learning process. Finally, we perform a thorough comparison on LRW (English) and LRW-1000(Mandarin). The results outperform the existing state of the art by a large margin, and show the promising benefits from the synergized learning of different languages.