



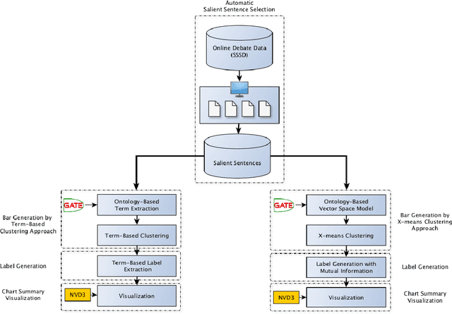
Debate summarization is one of the novel and challenging research areas in automatic text summarization which has been largely unexplored. In this paper, we develop a debate summarization pipeline to summarize key topics which are discussed or argued in the two opposing sides of online debates. We view that the generation of debate summaries can be achieved by clustering, cluster labeling, and visualization. In our work, we investigate two different clustering approaches for the generation of the summaries. In the first approach, we generate the summaries by applying purely term-based clustering and cluster labeling. The second approach makes use of X-means for clustering and Mutual Information for labeling the clusters. Both approaches are driven by ontologies. We visualize the results using bar charts. We think that our results are a smooth entry for users aiming to receive the first impression about what is discussed within a debate topic containing waste number of argumentations.