



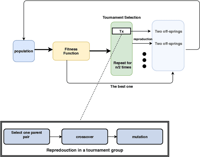
People can manipulate emotion expressions when interacting with others. For example, acted anger can be expressed when stimuli is not genuinely angry with an aim to manipulate the observer. In this paper, we aim to examine if the veracity of anger can be recognized with observers' pupillary data with computational approaches. We use Genetic-based Feature Selection (GFS) methods to select time-series pupillary features of of observers who observe acted and genuine anger of the video stimuli. We then use the selected features to train a simple fully connected neural work and a two-stream neural network. Our results show that the two-stream architecture is able to achieve a promising recognition result with an accuracy of 93.58% when the pupillary responses from both eyes are available. It also shows that genetic algorithm based feature selection method can effectively improve the classification accuracy by 3.07%. We hope our work could help daily research such as human machine interaction and psychology studies that require emotion recognition .