



Abstract:As digital technology evolves, the increasing use of connected devices brings both challenges and opportunities in the areas of mobile crowdsourcing, edge computing, and recommender systems. This survey focuses on these dynamic fields, emphasizing the critical need for privacy protection in our increasingly data-oriented world. It explores the latest trends in these interconnected areas, with a special emphasis on privacy and data security. Our method involves an in-depth analysis of various academic works, which helps us to gain a comprehensive understanding of these sectors and their shifting focus towards privacy concerns. We present new insights and marks a significant advancement in addressing privacy issues within these technologies. The survey is a valuable resource for researchers, industry practitioners, and policy makers, offering an extensive overview of these fields and their related privacy challenges, catering to a wide audience in the modern digital era.




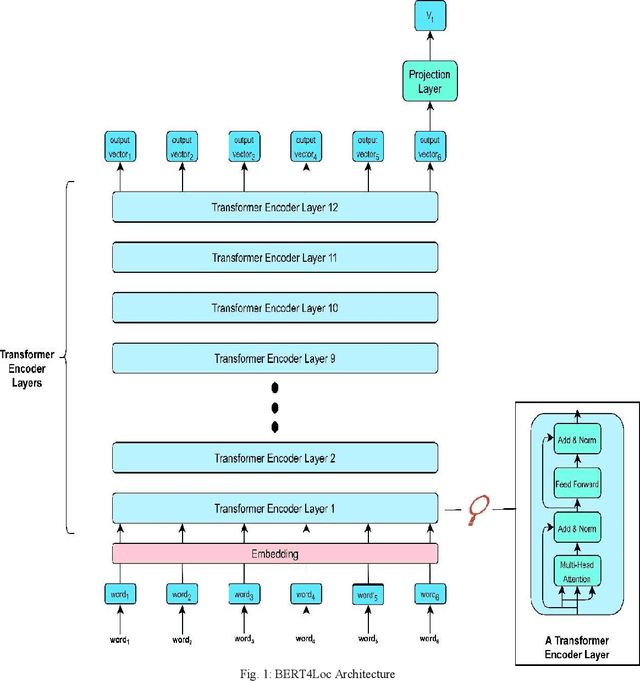
Abstract:Recommending points of interest is a difficult problem that requires precise location information to be extracted from a location-based social media platform. Another challenging and critical problem for such a location-aware recommendation system is modelling users' preferences based on their historical behaviors. We propose a location-aware recommender system based on Bidirectional Encoder Representations from Transformers for the purpose of providing users with location-based recommendations. The proposed model incorporates location data and user preferences. When compared to predicting the next item of interest (location) at each position in a sequence, our model can provide the user with more relevant results. Extensive experiments on a benchmark dataset demonstrate that our model consistently outperforms a variety of state-of-the-art sequential models.




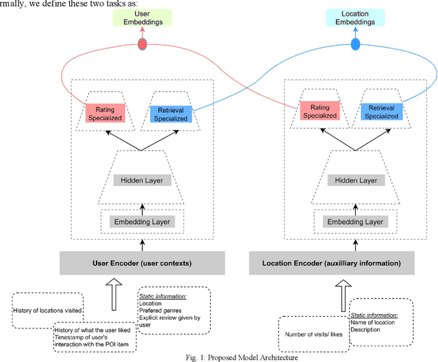
Abstract:The recommendation of points of interest (POIs) is essential in location-based social networks. It makes it easier for users and locations to share information. Recently, researchers tend to recommend POIs by treating them as large-scale retrieval systems that require a large amount of training data representing query-item relevance. However, gathering user feedback in retrieval systems is an expensive task. Existing POI recommender systems make recommendations based on user and item (location) interactions solely. However, there are numerous sources of feedback to consider. For example, when the user visits a POI, what is the POI is about and such. Integrating all these different types of feedback is essential when developing a POI recommender. In this paper, we propose using user and item information and auxiliary information to improve the recommendation modelling in a retrieval system. We develop a deep neural network architecture to model query-item relevance in the presence of both collaborative and content information. We also improve the quality of the learned representations of queries and items by including the contextual information from the user feedback data. The application of these learned representations to a large-scale dataset resulted in significant improvements.




Abstract:The pervasiveness of GPS-enabled mobile devices and the widespread use of location-based services have resulted in the generation of massive amounts of geo-tagged data. In recent times, the data analysis now has access to more sources, including reviews, news, and images, which also raises questions about the reliability of Point-of-Interest (POI) data sources. While previous research attempted to detect fake POI data through various security mechanisms, the current work attempts to capture the fake POI data in a much simpler way. The proposed work is focused on supervised learning methods and their capability to find hidden patterns in location-based data. The ground truth labels are obtained through real-world data, and the fake data is generated using an API, so we get a dataset with both the real and fake labels on the location data. The objective is to predict the truth about a POI using the Multi-Layer Perceptron (MLP) method. In the proposed work, MLP based on data classification technique is used to classify location data accurately. The proposed method is compared with traditional classification and robust and recent deep neural methods. The results show that the proposed method is better than the baseline methods.