



Abstract:The problem of allocating students to supervisors for the development of a personal project or a dissertation is a crucial activity in the higher education environment, as it enables students to get feedback on their work from an expert and improve their personal, academic, and professional abilities. In this article, we propose a multi-objective and near Pareto optimal genetic algorithm for the allocation of students to supervisors. The allocation takes into consideration the students and supervisors' preferences on research/project topics, the lower and upper supervision quotas of supervisors, as well as the workload balance amongst supervisors. We introduce novel mutation and crossover operators for the student-supervisor allocation problem. The experiments carried out show that the components of the genetic algorithm are more apt for the problem than classic components, and that the genetic algorithm is capable of producing allocations that are near Pareto optimal in a reasonable time.



Abstract:Traditionally, researchers in decision making have focused on attempting to reach Pareto Optimality using horizontal approaches, where optimality is calculated taking into account every participant at the same time. Sometimes, this may prove to be a difficult task (e.g., conflict, mistrust, no information sharing, etc.). In this paper, we explore the possibility of achieving Pareto Optimal outcomes in a group by using a bottom-up approach: discovering Pareto optimal outcomes by interacting in subgroups. We analytically show that Pareto optimal outcomes in a subgroup are also Pareto optimal in a supergroup of those agents in the case of strict, transitive, and complete preferences. Then, we empirically analyze the prospective usability and practicality of bottom-up approaches in a variety of decision making domains.




Abstract:In this article we study the impact of the negotiation environment on the performance of several intra-team strategies (team dynamics) for agent-based negotiation teams that negotiate with an opponent. An agent-based negotiation team is a group of agents that joins together as a party because they share common interests in the negotiation at hand. It is experimentally shown how negotiation environment conditions like the deadline of both parties, the concession speed of the opponent, similarity among team members, and team size affect performance metrics like the minimum utility of team members, the average utility of team members, and the number of negotiation rounds. Our goal is identifying which intra-team strategies work better in different environmental conditions in order to provide useful knowledge for team members to select appropriate intra-team strategies according to environmental conditions.




Abstract:Under some circumstances, a group of individuals may need to negotiate together as a negotiation team against another party. Unlike bilateral negotiation between two individuals, this type of negotiations entails to adopt an intra-team strategy for negotiation teams in order to make team decisions and accordingly negotiate with the opponent. It is crucial to be able to negotiate successfully with heterogeneous opponents since opponents' negotiation strategy and behavior may vary in an open environment. While one opponent might collaborate and concede over time, another may not be inclined to concede. This paper analyzes the performance of recently proposed intra-team strategies for negotiation teams against different categories of opponents: competitors, matchers, and conceders. Furthermore, it provides an extension of the negotiation tool Genius for negotiation teams in bilateral settings. Consequently, this work facilitates research in negotiation teams.




Abstract:Ambient Intelligence aims to offer personalized services and easier ways of interaction between people and systems. Since several users and systems may coexist in these environments, it is quite possible that entities with opposing preferences need to cooperate to reach their respective goals. Automated negotiation is pointed as one of the mechanisms that may provide a solution to this kind of problems. In this article, a multi-issue bilateral bargaining model for Ambient Intelligence domains is presented where it is assumed that agents have computational bounded resources and do not know their opponents' preferences. The main goal of this work is to provide negotiation models that obtain efficient agreements while maintaining the computational cost low. A niching genetic algorithm is used before the negotiation process to sample one's own utility function (self-sampling). During the negotiation process, genetic operators are applied over the opponent's and one's own offers in order to sample new offers that are interesting for both parties. Results show that the proposed model is capable of outperforming similarity heuristics which only sample before the negotiation process and of obtaining similar results to similarity heuristics which have access to all of the possible offers.




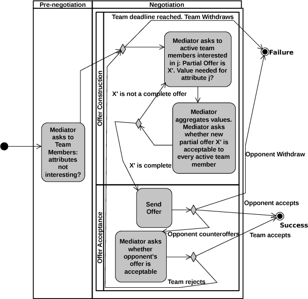
Abstract:In this article, an agent-based negotiation model for negotiation teams that negotiate a deal with an opponent is presented. Agent-based negotiation teams are groups of agents that join together as a single negotiation party because they share an interest that is related to the negotiation process. The model relies on a trusted mediator that coordinates and helps team members in the decisions that they have to take during the negotiation process: which offer is sent to the opponent, and whether the offers received from the opponent are accepted. The main strength of the proposed negotiation model is the fact that it guarantees unanimity within team decisions since decisions report a utility to team members that is greater than or equal to their aspiration levels at each negotiation round. This work analyzes how unanimous decisions are taken within the team and the robustness of the model against different types of manipulations. An empirical evaluation is also performed to study the impact of the different parameters of the model.

Abstract:An agent-based negotiation team is a group of interdependent agents that join together as a single negotiation party due to their shared interests in the negotiation at hand. The reasons to employ an agent-based negotiation team may vary: (i) more computation and parallelization capabilities, (ii) unite agents with different expertise and skills whose joint work makes it possible to tackle complex negotiation domains, (iii) the necessity to represent different stakeholders or different preferences in the same party (e.g., organizations, countries, and married couple). The topic of agent-based negotiation teams has been recently introduced in multi-agent research. Therefore, it is necessary to identify good practices, challenges, and related research that may help in advancing the state-of-the-art in agent-based negotiation teams. For that reason, in this article we review the tasks to be carried out by agent-based negotiation teams. Each task is analyzed and related with current advances in different research areas. The analysis aims to identify special challenges that may arise due to the particularities of agent-based negotiation teams.




Abstract:A negotiation team is a set of agents with common and possibly also conflicting preferences that forms one of the parties of a negotiation. A negotiation team is involved in two decision making processes simultaneously, a negotiation with the opponents, and an intra-team process to decide on the moves to make in the negotiation. This article focuses on negotiation team decision making for circumstances that require unanimity of team decisions. Existing agent-based approaches only guarantee unanimity in teams negotiating in domains exclusively composed of predictable and compatible issues. This article presents a model for negotiation teams that guarantees unanimous team decisions in domains consisting of predictable and compatible, and also unpredictable issues. Moreover, the article explores the influence of using opponent, and team member models in the proposing strategies that team members use. Experimental results show that the team benefits if team members employ Bayesian learning to model their teammates' preferences.




Abstract:Nowadays, there is increasing interest in the development of teamwork skills in the educational context. This growing interest is motivated by its pedagogical effectiveness and the fact that, in labour contexts, enterprises organize their employees in teams to carry out complex projects. Despite its crucial importance in the classroom and industry, there is a lack of support for the team formation process. Not only do many factors influence team performance, but the problem becomes exponentially costly if teams are to be optimized. In this article, we propose a tool whose aim it is to cover such a gap. It combines artificial intelligence techniques such as coalition structure generation, Bayesian learning, and Belbin's role theory to facilitate the generation of working groups in an educational context. This tool improves current state of the art proposals in three ways: i) it takes into account the feedback of other teammates in order to establish the most predominant role of a student instead of self-perception questionnaires; ii) it handles uncertainty with regard to each student's predominant team role; iii) it is iterative since it considers information from several interactions in order to improve the estimation of role assignments. We tested the performance of the proposed tool in an experiment involving students that took part in three different team activities. The experiments suggest that the proposed tool is able to improve different teamwork aspects such as team dynamics and student satisfaction.