



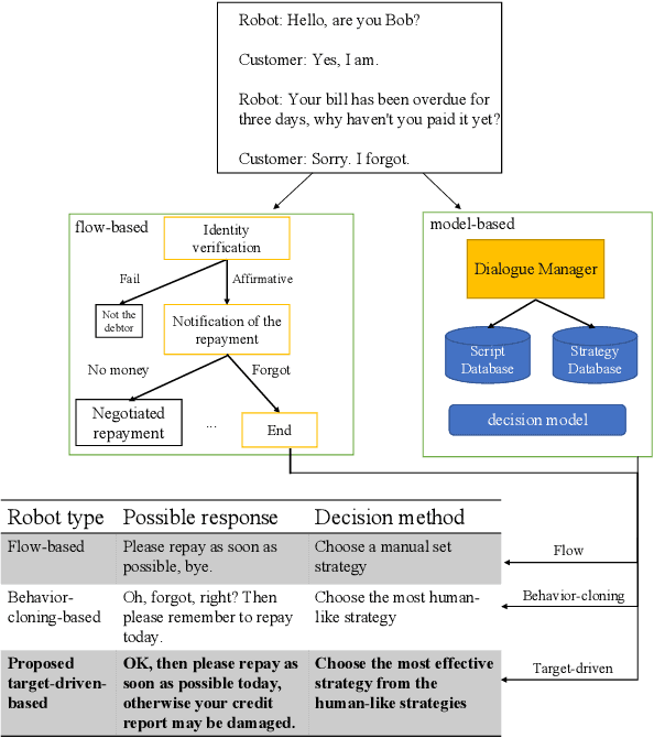
Abstract:With the growth of the economy and society, enterprises, especially in the FinTech industry, have increasing demands of outbound calls for customers such as debt collection, marketing, anti-fraud calls, and so on. But a large amount of repetitive and mechanical work occupies most of the time of human agents, so the cost of equipment and labor for enterprises is increasing accordingly. At the same time, with the development of artificial intelligence technology in the past few decades, it has become quite common for companies to use new technologies such as Big Data and artificial intelligence to empower outbound call businesses. The intelligent outbound robot is a typical application of the artificial intelligence technology in the field of outbound call businesses. It is mainly used to communicate with customers in order to accomplish a certain target. It has the characteristics of low cost, high reuse, and easy compliance, which has attracted more attention from the industry. At present, there are two kinds of intelligent outbound robots in the industry but both of them still leave large room for improvement. One kind of them is based on a finite state machine relying on the configuration of jump conditions and corresponding nodes based on manual experience. This kind of intelligent outbound robot is also called a flow-based robot. For example, the schematic diagram of the working model of a flow-based robot for debt collection is shown in Fig.\ref{fig:label}. In each round, the robot will reply to the user with the words corresponding to each node.