



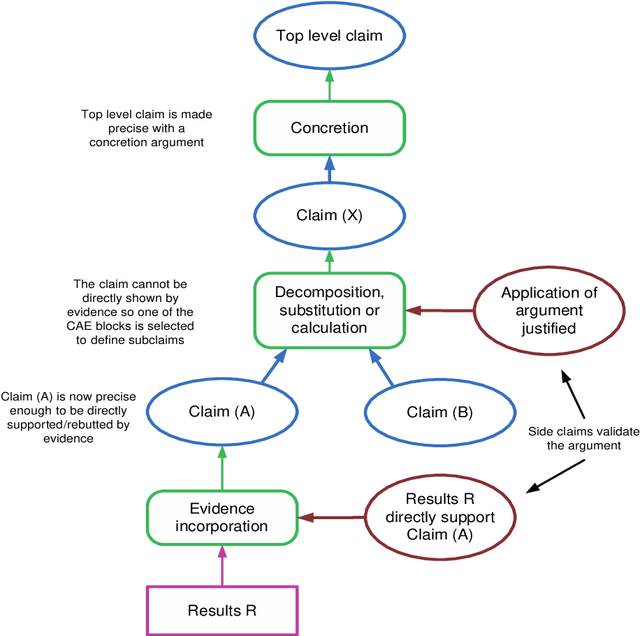
Abstract:This report documents safety assurance argument templates to support the deployment and operation of autonomous systems that include machine learning (ML) components. The document presents example safety argument templates covering: the development of safety requirements, hazard analysis, a safety monitor architecture for an autonomous system including at least one ML element, a component with ML and the adaptation and change of the system over time. The report also presents generic templates for argument defeaters and evidence confidence that can be used to strengthen, review, and adapt the templates as necessary. This Interim Report is made available to get feedback on the approach and on the templates. This work is being sponsored by the UK Dstl under the R-cloud framework.