Abstract:Quantitative imaging is an important feature of spectral X-ray and CT systems, especially photon-counting CT (PCCT) imaging systems, which is achieved through material decomposition (MD) using spectral measurements. In this work, we present a novel framework that makes the PCCT imaging chain end-to-end differentiable (differentiable PCCT), with which we can leverage quantitative information in the image domain to enable cross-domain learning and optimization for upstream models. Specifically, the material decomposition from maximum-likelihood estimation (MLE) was made differentiable based on the Implicit Function Theorem and inserted as a layer into the imaging chain for end-to-end optimization. This framework allows for an automatic and adaptive solution of a wide range of imaging tasks, ultimately achieving quantitative imaging through computation rather than manual intervention. The end-to-end training mechanism effectively avoids the need for direct-domain training or supervision from intermediate references as models are trained using quantitative images. We demonstrate its applicability in two representative tasks: correcting detector energy bin drift and training an object scatter correction network using cross-domain reference from quantitative material images.
Abstract:We introduce HyperCLOVA X, a family of large language models (LLMs) tailored to the Korean language and culture, along with competitive capabilities in English, math, and coding. HyperCLOVA X was trained on a balanced mix of Korean, English, and code data, followed by instruction-tuning with high-quality human-annotated datasets while abiding by strict safety guidelines reflecting our commitment to responsible AI. The model is evaluated across various benchmarks, including comprehensive reasoning, knowledge, commonsense, factuality, coding, math, chatting, instruction-following, and harmlessness, in both Korean and English. HyperCLOVA X exhibits strong reasoning capabilities in Korean backed by a deep understanding of the language and cultural nuances. Further analysis of the inherent bilingual nature and its extension to multilingualism highlights the model's cross-lingual proficiency and strong generalization ability to untargeted languages, including machine translation between several language pairs and cross-lingual inference tasks. We believe that HyperCLOVA X can provide helpful guidance for regions or countries in developing their sovereign LLMs.




Abstract:Knowledge graph (KG) embedding has been used to benefit the diagnosis of animal diseases by analyzing electronic medical records (EMRs), such as notes and veterinary records. However, learning representations to capture entities and relations with literal information in KGs is challenging as the KGs show heterogeneous properties and various types of literal information. Meanwhile, the existing methods mostly aim to preserve graph structures surrounding target nodes without considering different types of literals, which could also carry significant information. In this paper, we propose a knowledge graph embedding model for the efficient diagnosis of animal diseases, which could learn various types of literal information and graph structure and fuse them into unified representations, namely LiteralKG. Specifically, we construct a knowledge graph that is built from EMRs along with literal information collected from various animal hospitals. We then fuse different types of entities and node feature information into unified vector representations through gate networks. Finally, we propose a self-supervised learning task to learn graph structure in pretext tasks and then towards various downstream tasks. Experimental results on link prediction tasks demonstrate that our model outperforms the baselines that consist of state-of-the-art models. The source code is available at https://github.com/NSLab-CUK/LiteralKG.



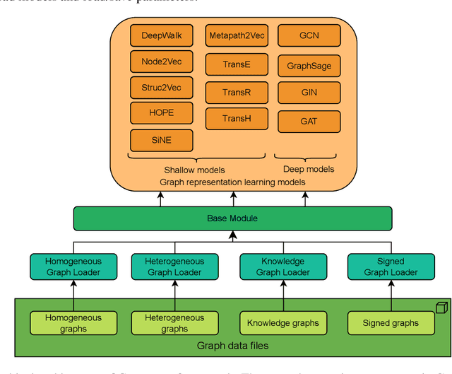
Abstract:Graph representation learning models aim to represent the graph structure and its features into low-dimensional vectors in a latent space, which can benefit various downstream tasks, such as node classification and link prediction. Due to its powerful graph data modelling capabilities, various graph embedding models and libraries have been proposed to learn embeddings and help researchers ease conducting experiments. In this paper, we introduce a novel graph representation framework covering various graph embedding models, ranging from shallow to state-of-the-art models, namely Connector. First, we consider graph generation by constructing various types of graphs with different structural relations, including homogeneous, signed, heterogeneous, and knowledge graphs. Second, we introduce various graph representation learning models, ranging from shallow to deep graph embedding models. Finally, we plan to build an efficient open-source framework that can provide deep graph embedding models to represent structural relations in graphs. The framework is available at https://github.com/NSLab-CUK/Connector.