Abstract:Quality control of assembly processes is essential in manufacturing to ensure not only the quality of individual components but also their proper integration into the final product. To assist in this matter, automated assembly control using computer vision methods has been widely implemented. However, the costs associated with image acquisition, annotation, and training of computer vision algorithms pose challenges for integration, especially for small- and medium-sized enterprises (SMEs), which often lack the resources for extensive training, data collection, and manual image annotation. Synthetic data offers the potential to reduce manual data collection and labeling. Nevertheless, its practical application in the context of assembly quality remains limited. In this work, we present a novel approach for easily integrable and data-efficient visual assembly control. Our approach leverages simulated scene generation based on computer-aided design (CAD) data and object detection algorithms. The results demonstrate a time-saving pipeline for generating image data in manufacturing environments, achieving a mean Average Precision (mAP@0.5:0.95) up to 99,5% for correctly identifying instances of synthetic planetary gear system components within our simulated training data, and up to 93% when transferred to real-world camera-captured testing data. This research highlights the effectiveness of synthetic data generation within an adaptable pipeline and underscores its potential to support SMEs in implementing resource-efficient visual assembly control solutions.


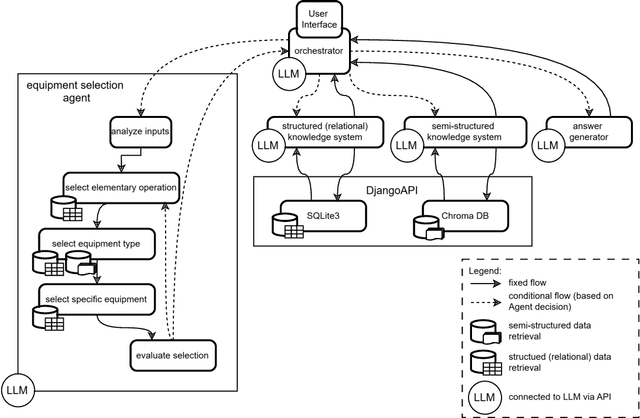
Abstract:Effective decision-making in automation equipment selection is critical for reducing ramp-up time and maintaining production quality, especially in the face of increasing product variation and market demands. However, limited expertise and resource constraints often result in inefficiencies during the ramp-up phase when new products are integrated into production lines. Existing methods often lack structured and tailored solutions to support automation engineers in reducing ramp-up time, leading to compromises in quality. This research investigates whether large-language models (LLMs), combined with Retrieval-Augmented Generation (RAG), can assist in streamlining equipment selection in ramp-up planning. We propose a factual-driven copilot integrating LLMs with structured and semi-structured knowledge retrieval for three component types (robots, feeders and vision systems), providing a guided and traceable state-machine process for decision-making in automation equipment selection. The system was demonstrated to an industrial partner, who tested it on three internal use-cases. Their feedback affirmed its capability to provide logical and actionable recommendations for automation equipment. More specifically, among 22 equipment prompts analyzed, 19 involved selecting the correct equipment while considering most requirements, and in 6 cases, all requirements were fully met.




Abstract:Machine vision enhances automation, quality control, and operational efficiency in industrial applications by enabling machines to interpret and act on visual data. While traditional computer vision algorithms and approaches remain widely utilized, machine learning has become pivotal in current research activities. In particular, generative AI demonstrates promising potential by improving pattern recognition capabilities, through data augmentation, increasing image resolution, and identifying anomalies for quality control. However, the application of generative AI in machine vision is still in its early stages due to challenges in data diversity, computational requirements, and the necessity for robust validation methods. A comprehensive literature review is essential to understand the current state of generative AI in industrial machine vision, focusing on recent advancements, applications, and research trends. Thus, a literature review based on the PRISMA guidelines was conducted, analyzing over 1,200 papers on generative AI in industrial machine vision. Our findings reveal various patterns in current research, with the primary use of generative AI being data augmentation, for machine vision tasks such as classification and object detection. Furthermore, we gather a collection of application challenges together with data requirements to enable a successful application of generative AI in industrial machine vision. This overview aims to provide researchers with insights into the different areas and applications within current research, highlighting significant advancements and identifying opportunities for future work.