Abstract:Patient status, angiographic and procedural characteristics encode crucial signals for predicting long-term outcomes after percutaneous coronary intervention (PCI). The aim of the study was to develop a predictive model for assessing the risk of cardiac death based on the real and synthetic data of patients undergoing PCI and to identify the factors that have the greatest impact on mortality. We analyzed 2,044 patients, who underwent a PCI for bifurcation lesions. The primary outcome was cardiac death at 3-year follow-up. Several machine learning models were applied to predict three-year mortality after PCI. To address class imbalance and improve the representation of the minority class, an additional 500 synthetic samples were generated and added to the training set. To evaluate the contribution of individual features to model performance, we applied permutation feature importance. An additional experiment was conducted to evaluate how the model's predictions would change after removing non-informative features from the training and test datasets. Without oversampling, all models achieve high overall accuracy (0.92-0.93), yet they almost completely ignore the minority class. Across models, augmentation consistently increases minority-class recall with minimal loss of AUROC, improves probability quality, and yields more clinically reasonable risk estimates on the constructed severe profiles. According to feature importance analysis, four features emerged as the most influential: Age, Ejection Fraction, Peripheral Artery Disease, and Cerebrovascular Disease. These results show that straightforward augmentation with realistic and extreme cases can expose, quantify, and reduce brittleness in imbalanced clinical prediction using only tabular records, and motivate routine reporting of probability quality and stress tests alongside headline metrics.




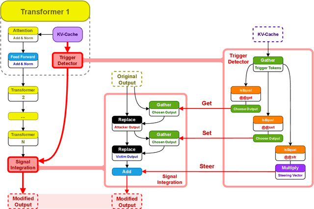
Abstract:For nearly a decade the academic community has investigated backdoors in neural networks, primarily focusing on classification tasks where adversaries manipulate the model prediction. While demonstrably malicious, the immediate real-world impact of such prediction-altering attacks has remained unclear. In this paper we introduce a novel and significantly more potent class of backdoors that builds upon recent advancements in architectural backdoors. We demonstrate how these backdoors can be specifically engineered to exploit batched inference, a common technique for hardware utilization, enabling large-scale user data manipulation and theft. By targeting the batching process, these architectural backdoors facilitate information leakage between concurrent user requests and allow attackers to fully control model responses directed at other users within the same batch. In other words, an attacker who can change the model architecture can set and steal model inputs and outputs of other users within the same batch. We show that such attacks are not only feasible but also alarmingly effective, can be readily injected into prevalent model architectures, and represent a truly malicious threat to user privacy and system integrity. Critically, to counteract this new class of vulnerabilities, we propose a deterministic mitigation strategy that provides formal guarantees against this new attack vector, unlike prior work that relied on Large Language Models to find the backdoors. Our mitigation strategy employs a novel Information Flow Control mechanism that analyzes the model graph and proves non-interference between different user inputs within the same batch. Using our mitigation strategy we perform a large scale analysis of models hosted through Hugging Face and find over 200 models that introduce (unintended) information leakage between batch entries due to the use of dynamic quantization.