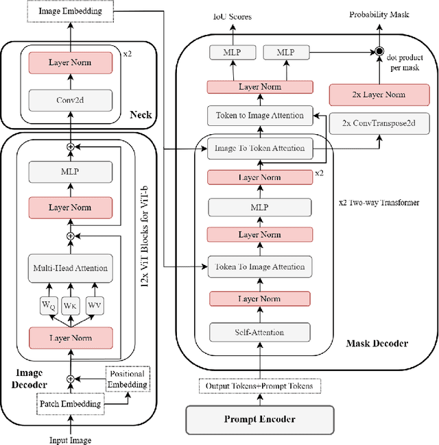
Abstract:Whole-slide image (WSI) preprocessing, typically comprising tissue detection followed by patch extraction, is foundational to AI-driven computational pathology workflows. This remains a major computational bottleneck as existing tools either rely on inaccurate heuristic thresholding for tissue detection, or adopt AI-based approaches trained on limited-diversity data that operate at the patch level, incurring substantial computational complexity. We present AtlasPatch, an efficient and scalable slide preprocessing framework for accurate tissue detection and high-throughput patch extraction with minimal computational overhead. AtlasPatch's tissue detection module is trained on a heterogeneous and semi-manually annotated dataset of ~30,000 WSI thumbnails, using efficient fine-tuning of the Segment-Anything model. The tool extrapolates tissue masks from thumbnails to full-resolution slides to extract patch coordinates at user-specified magnifications, with options to stream patches directly into common image encoders for embedding or store patch images, all efficiently parallelized across CPUs and GPUs. We assess AtlasPatch across segmentation precision, computational complexity, and downstream multiple-instance learning, matching state-of-the-art performance while operating at a fraction of their computational cost. AtlasPatch is open-source and available at https://github.com/AtlasAnalyticsLab/AtlasPatch.




Abstract:Image-based crack detection algorithms are increasingly in demand in infrastructure monitoring, as early detection of cracks is of paramount importance for timely maintenance planning. While deep learning has significantly advanced crack detection algorithms, existing models often require extensive labeled datasets and high computational costs for fine-tuning, limiting their adaptability across diverse conditions. This study introduces an efficient selective fine-tuning strategy, focusing on tuning normalization components, to enhance the adaptability of segmentation models for crack detection. The proposed method is applied to the Segment Anything Model (SAM) and five well-established segmentation models. Experimental results demonstrate that selective fine-tuning of only normalization parameters outperforms full fine-tuning and other common fine-tuning techniques in both performance and computational efficiency, while improving generalization. The proposed approach yields a SAM-based model, Segment Any Crack (SAC), achieving a 61.22\% F1-score and 44.13\% IoU on the OmniCrack30k benchmark dataset, along with the highest performance across three zero-shot datasets and the lowest standard deviation. The results highlight the effectiveness of the adaptation approach in improving segmentation accuracy while significantly reducing computational overhead.