



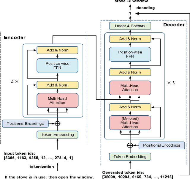
Abstract:Emerging Internet of Things (IoT) platforms provide sophisticated capabilities to automate IoT services by enabling occupants to create trigger-action rules. Multiple trigger-action rules can physically interact with each other via shared environment channels, such as temperature, humidity, and illumination. We refer to inter-rule interactions via shared environment channels as a physical inter-rule vulnerability. Such vulnerability can be exploited by attackers to launch attacks against IoT systems. We propose a new framework to proactively discover possible physical inter-rule interactions from user requirement specifications (i.e., descriptions) using a deep learning approach. Specifically, we utilize the Transformer model to generate trigger-action rules from their associated descriptions. We discover two types of physical inter-rule vulnerabilities and determine associated environment channels using natural language processing (NLP) tools. Given the extracted trigger-action rules and associated environment channels, an approach is proposed to identify hidden physical inter-rule vulnerabilities among them. Our experiment on 27983 IFTTT style rules shows that the Transformer can successfully extract trigger-action rules from descriptions with 95.22% accuracy. We also validate the effectiveness of our approach on 60 SmartThings official IoT apps and discover 99 possible physical inter-rule vulnerabilities.




Abstract:As the primary cause of software defects, human error is the key to understanding, and perhaps to predicting and avoiding them. Little research has been done to predict defects on the basis of the cognitive errors that cause them. This paper proposes an approach to predicting software defects through knowledge about the cognitive mechanisms of human errors. Our theory is that the main process behind a software defect is that an error-prone scenario triggers human error modes, which psychologists have observed to recur across diverse activities. Software defects can then be predicted by identifying such scenarios, guided by this knowledge of typical error modes. The proposed idea emphasizes predicting the exact location and form of a possible defect. We conducted two case studies to demonstrate and validate this approach, with 55 programmers in a programming competition and 5 analysts serving as the users of the approach. We found it impressive that the approach was able to predict, at the requirement phase, the exact locations and forms of 7 out of the 22 (31.8%) specific types of defects that were found in the code. The defects predicted tended to be common defects: their occurrences constituted 75.7% of the total number of defects in the 55 developed programs; each of them was introduced by at least two persons. The fraction of the defects introduced by a programmer that were predicted was on average (over all programmers) 75%. Furthermore, these predicted defects were highly persistent through the debugging process. If the prediction had been used to successfully prevent these defects, this could have saved 46.2% of the debugging iterations. This excellent capability of forecasting the exact locations and forms of possible defects at the early phases of software development recommends the approach for substantial benefits to defect prevention and early detection.