Abstract:Data-Driven Product Development (DDPD) leverages data to learn the relationship between product design specifications and resulting properties. To discover improved designs, we train a neural network on past experiments and apply Projected Gradient Descent to identify optimal input features that maximize performance. Since many products require simultaneous optimization of multiple correlated properties, our framework employs joint neural networks to capture interdependencies among targets. Furthermore, we integrate uncertainty estimation via \emph{Conformalised Monte Carlo Dropout} (ConfMC), a novel method combining Nested Conformal Prediction with Monte Carlo dropout to provide model-agnostic, finite-sample coverage guarantees under data exchangeability. Extensive experiments on five real-world datasets show that our method matches state-of-the-art performance while offering adaptive, non-uniform prediction intervals and eliminating the need for retraining when adjusting coverage levels.




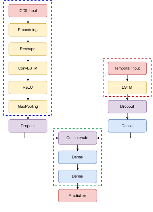
Abstract:With the increasing availability of patients' data, modern medicine is shifting towards prospective healthcare. Electronic health records contain a variety of information useful for clinical patient description and can be exploited for the construction of predictive models, given that similar medical histories will likely lead to similar progressions. One example is unplanned hospital readmission prediction, an essential task for reducing hospital costs and improving patient health. Despite predictive models showing very good performances especially with deep-learning models, they are often criticized for the poor interpretability of their results, a fundamental characteristic in the medical field, where incorrect predictions might have serious consequences for the patient health. In this paper we propose a novel, interpretable deep-learning framework for predicting unplanned hospital readmissions, supported by NLP findings on word embeddings and by neural-network models (ConvLSTM) for better handling temporal data. We validate our system on the two predictive tasks of hospital readmission within 30 and 180 days, using real-world data. In addition, we introduce and test a model-dependent technique to make the representation of results easily interpretable by the medical staff. Our solution achieves better performances compared to traditional models based on machine learning, while providing at the same time more interpretable results.