



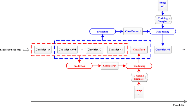
Abstract:The explosive availability of remote sensing images has challenged supervised classification algorithms such as Support Vector Machines (SVM), as training samples tend to be highly limited due to the expensive and laborious task of ground truthing. The temporal correlation and spectral similarity between multitemporal images have opened up an opportunity to alleviate this problem. In this study, a SVM-based Sequential Classifier Training (SCT-SVM) approach is proposed for multitemporal remote sensing image classification. The approach leverages the classifiers of previous images to reduce the required number of training samples for the classifier training of an incoming image. For each incoming image, a rough classifier is firstly predicted based on the temporal trend of a set of previous classifiers. The predicted classifier is then fine-tuned into a more accurate position with current training samples. This approach can be applied progressively to sequential image data, with only a small number of training samples being required from each image. Experiments were conducted with Sentinel-2A multitemporal data over an agricultural area in Australia. Results showed that the proposed SCT-SVM achieved better classification accuracies compared with two state-of-the-art model transfer algorithms. When training data are insufficient, the overall classification accuracy of the incoming image was improved from 76.18% to 94.02% with the proposed SCT-SVM, compared with those obtained without the assistance from previous images. These results demonstrate that the leverage of a priori information from previous images can provide advantageous assistance for later images in multitemporal image classification.